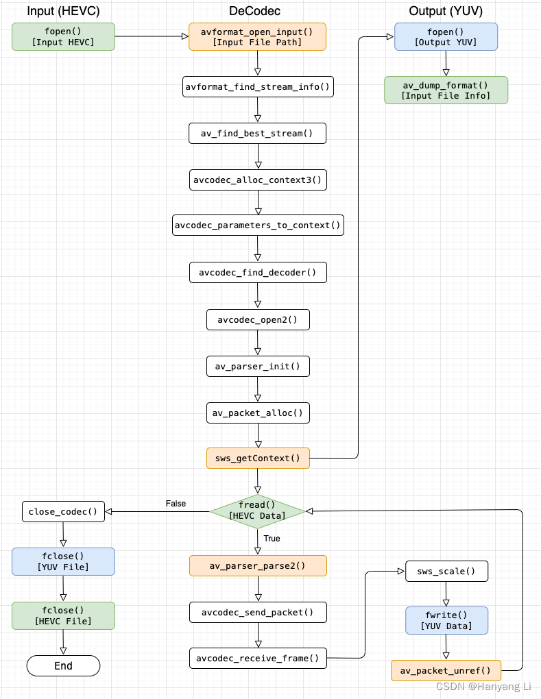
1. 概要与流程图
1.1 FFmpeg 支持 h264,hevc 等解码,由于分离视频文件为 hevc 格式,为了方便起见,当前解码的格式为 hevc,代码支持各种视频格式解码,需要修改参数和适配
1.2 流程图:

2. 封装读写文件管理器
2.1 创建头文件,FileTool.h
#import NS_ASSUME_NONNULL_BEGIN#define FILE_MODE_READ "rb+"
#define FILE_MODE_WRITE "wb+"@interface FileTool : NSObject-(NSInteger) open:(const char *)path model:(char *)model;-(NSInteger) read:(uint8_t *)data length:(NSInteger)length;-(NSInteger) write:(uint8_t *)data length:(NSInteger)length;-(NSInteger) seek:(NSInteger)value;@endNS_ASSUME_NONNULL_END
2.1 实现头文件,FileTool.m
#import "FileTool.h"@interface FileTool()
本文来自互联网用户投稿,文章观点仅代表作者本人,不代表本站立场,不承担相关法律责任。如若转载,请注明出处。 如若内容造成侵权/违法违规/事实不符,请点击【内容举报】进行投诉反馈!