深入理解netfilter框架|经典PDF
hi,大家好,今天给大家分享一个学习Linux内核防火墙经典文档,文章贯穿了用户态 iptables,内核态 netfilter 及 conntrack,图文并茂,包含重要的数据结构解析和核心流程分析,绝对是学习Linux防火墙,netfilter框架,内核协议栈的好文档,分享给有需要的你!
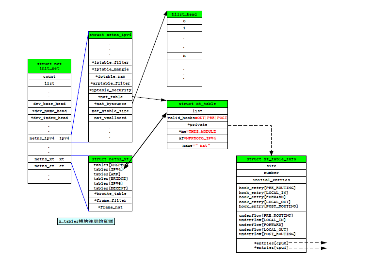
话不多说,直接上图







...
































最后送上一张netfilter全景图:

来自:https://blog.csdn.net/dog250/article/details/6572779
大家加我微信:fr35331508,发送"防火墙",即可获得完整版的精美pdf文档:
netfilter核心框架剖析.pdf
如果觉得资料不错,麻烦一键三连支持一下,更有动力分享更多的好资料,多谢了
- END -
看完一键三连在看,转发,点赞
是对文章最大的赞赏,极客重生感谢你
推荐阅读
图解Linux 内核TCP/IP 协议栈实现|Linux网络硬核系列
网络排障全景指南手册v1.0精简版pdf
一个奇葩的网络问题

本文来自互联网用户投稿,文章观点仅代表作者本人,不代表本站立场,不承担相关法律责任。如若转载,请注明出处。 如若内容造成侵权/违法违规/事实不符,请点击【内容举报】进行投诉反馈!
