JavaScript和Java的关系
JavaScript和Java的关系:周杰和周杰伦的关系。不过JavaScript借鉴了很多Java的语法。
刚开始一上来,刚接触JavaScript的时候,我很懵,因为我大学本专业学的比较偏后端,上来从C语言、Java开始学。所以觉得他像Java但是又有点不像Java。我觉得像的地方是:一些语句写法、逻辑什么、还有一些概念都几乎一样;不像的地方是,JavaScript的主要作用是实现前端页面的一些交互效果和前后端逻辑的对接上,而Java主要是负责后端逻辑操作的真正实现。
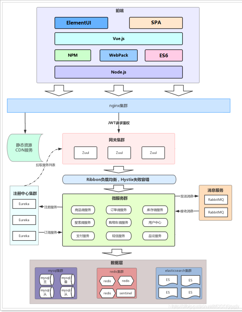
下面我们可以看一张前后端分离的系统架构图:

当然,这张图对于一些刚学的新手和专攻一端的人来说有些复杂。因为它包含的不仅仅是前后端的知识,还有负载均衡、中间件那些重要体系内容。但是如果你前后端都接触学习过,或者有了长久的工作经验,这一张图看着就很明了。
我想表达的意思是:知识内容太多了,一个完整的系统真的是一个完整精密的系统体系。学习是一项需要长期进行的征程,你我都在路上!
本文来自互联网用户投稿,文章观点仅代表作者本人,不代表本站立场,不承担相关法律责任。如若转载,请注明出处。 如若内容造成侵权/违法违规/事实不符,请点击【内容举报】进行投诉反馈!
