【微信小程序使用单色及彩色阿里巴巴矢量图标库】
1.进入阿里巴巴选好图标添加到项目

2.选择font class选项

特别注意:重点!!!这个是链接!!!点进去
3.复制粘贴

进来是这样,复制全部
之后在根目录创建一个wxss样式文件,粘贴进去

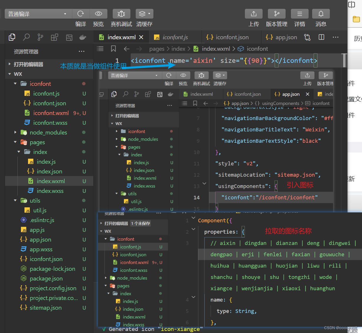
4.引入使用



大功告成,撒花完结✿✿ヽ(°▽°)ノ✿
彩色图标引入方式
- 安装依赖 生成iconfont.json文件
npm i mini-program-iconfont-cli --save-dev
npx iconfont-init
- 替换链接
- npx iconfont-wechat 拉取iconfont资源文件
- 引入使用
效果图
本文来自互联网用户投稿,文章观点仅代表作者本人,不代表本站立场,不承担相关法律责任。如若转载,请注明出处。 如若内容造成侵权/违法违规/事实不符,请点击【内容举报】进行投诉反馈!



