stm32F103移植uc/OS-III实现多任务
文章目录
- 一.UCOS操作系统介绍
- 1.操作系统
- 2.多任务
- 3.uC/OS III
- 二.STM32F103C8移植uCOSIII
- 1.stm32cubeMX工程建立
- 1.配置SYS和RCC
- 2.配置串口
- 3.配置GPIO
- 4.配置时钟树
- 5.生成keil文件
- 2.获取ucOS-III源码
- 3.源码下载
- 4.将uCOS相关文件复制到HAL工程的MDK-ARM文件夹下
- 3.开始移植
- 1.将uCOS文件添加到项目
- 2.导入文件路径
- 3.为bsp.c和bsp.h添加代码
- 3.修改main.c文件代码
- 4.修改其余文件部分代码
- 5.参数配置
- 4.烧录运行
- 三.总结
- 四.参考资料
一.UCOS操作系统介绍
1.操作系统
(英语:Operating System,缩写:OS)是一组主管并控制计算机操作、运用和运行硬件、软件资源和提供公共服务来组织用户交互的相互关联的系统软件程序。根据运行的环境,操作系统可以分为桌面操作系统,手机操作系统,服务器操作系统,嵌入式操作系统等
嵌入式操作系统
(Embedded Operating System,简称:EOS)是指用于嵌入式系统的操作系统。嵌入式操作系统是一种用途广泛的系统软件,通常包括与硬件相关的底层驱动软件、系统内核、设备驱动接口、通信协议、图形界面、标准化浏览器等。嵌入式操作系统负责嵌入式系统的全部软、硬件资源的分配、任务调度,控制、协调并发活动。它必须体现其所在系统的特征,能够通过装卸某些模块来达到系统所要求的功能。在嵌入式领域广泛使用的操作系统有:嵌入式实时操作系统µC/OS-II、嵌入式Linux、Windows Embedded、VxWorks等,以及应用在智能手机和平板电脑的Android、iOS等。
多任务的操作系统:
嵌入式软件开发要想走向标准化,就必须使用多任务的操作系统。嵌入式系统的应用程序可以没有操作系统直接在芯片上运行;但是为了合理地调度多任务、利用系统资源、系统函数以及和专用库函数接口,用户必须自行选配RTOS(Real-Time Operating System)开发平台,这样才能保证程序执行的实时性、可靠性,并减少开发时间,保障软件质量。
RTOS操作系统:
简单来说,实时操作系统(RTOS)是指当外界事件或数据产生时,能够接受并以足够快的速度予以处理,其处理的结果又能在规定的时间之内来控制生产过程或对处理系 统作出快速响应,并控制所有实时任务协调一致运行的操作系统。
2.多任务
在计算机中,多任务是指多个任务(进程)共享处理资源(例如,CPU)的一种方法。 在Windows XP等多任务操作系统上,可同时运行多个应用程序。 多任务指的是操作系统在计算任务之间快速切换到能力。对于用户来说,多任务就是不同的应用程序同时执行不同的操作。
CPU时钟的速度随时间逐渐加快,不仅应用程序运行速度加快,操作系统也能在应用程序之间更快地切换。 这保证了更好的整体性能。 在计算机上,许多操作可同时发生,单个应用程序可运行得更快。
单核
如果计算机只有一个CPU内核,一次只能运行一个任务,表示CPU正在执行某个任务的指令。 多任务机制在一个时间点上,安排某个任务运行,另一个任务等待。
多核:
在多核系统上运行时,多任务操作系统可事实上同时运行多个任务。 多个计算引擎在不同的任务上独立工作。
3.uC/OS III
UCOS是Micrium公司出品的RTOS类实时操作系统,UCOS目前有两个版本:UCOSII和UCOSIII。 UCOSIII是一个可裁剪、可剥夺型的多任务内核,而且没有任务数限制。UCOSIII提供了实时操作系统所需的所有功能,包括资源管理、同步、任务通信等。
在UCOSIII中任务就是程序实体,UCOSIII能够管理和调度这些小任务(程序)。
UCOSIII中的任务由三部分组成:任务堆栈、任务控制块和任务函数。
任务堆栈:上下文切换的时候用来保存任务的工作环境,就是STM32的内部寄存器值。
任务控制块:任务控制块用来记录任务的各个属性。
任务函数:由用户编写的任务处理代码,是实实在在干活的。
UCOSIII任务堆栈
任务堆栈用来切换任务和调用其他函数时保存现场(现场就是CPU的内部各个寄存器),因此每个任务都应该有自己的堆栈。
任务堆栈的创建:
#define START_STK_SIZE 512 //堆栈大小
CPU_STK START_TASK_STK[START_STK_SIZE]; //定义一个数组来作为任务堆栈
UCOSIII任务控制块:
OS_TCB StartTaskTCB; //创建一个任务控制块
UCOSIII任务调度:
任务调度就是中止当前正在运行的任务转而去执行其他的任务。
二.STM32F103C8移植uCOSIII
1.stm32cubeMX工程建立
1.配置SYS和RCC


2.配置串口

3.配置GPIO
选择PC13和PA3作为LED灯输出端口

4.配置时钟树

5.生成keil文件


2.获取ucOS-III源码
3.源码下载
进入官网下载:http://micrium.com/downloadcenter/
或链接:https://pan.baidu.com/s/10RqsDRecbmVteWmDv2oUNQ
提取码:1234
打开下载好的源码
给文件夹uC-CONFIG添加以下文件(从以下路径复制过来)
"D:\keil5\Software\EvalBoards\Micrium\uC-Eval-STM32F107\uCOS-III"

4.将uCOS相关文件复制到HAL工程的MDK-ARM文件夹下


3.开始移植
打开上面生成的keil文件
1.将uCOS文件添加到项目
点击Manage Project Items

分别给新增的文件夹添加文件

点击CPU–>Add Files…,选中以下文件,Add
"Software\uC-CPU"
"Software\uC-CPU\ARM-Cortex-M3\RealView"


结果如图:

点击LIB–>Add Files…,选中以下文件,Add
"Software\uC-LIB"
"Software\uC-LIB\Ports\ARM-Cortex-M3\RealView"


结果如图:

点击PORT–>Add Files…,选中以下文件,Add
"Software\uCOS-III\Ports\ARM-Cortex-M3\Generic\RealView"

点击SOURCE–>Add Files…,选中以下文件,Add
"Software\uCOS-III\Source"

结果如下:

点击CONFIG–>Add Files…,选中以下文件,Add
"Software\uC-CONFIG"

点击BSP–>Add Files…,选中以下文件,Add
"Software\uC-BSP"

点击OK,保存所添文件

此时项目结构会发生变化

2.导入文件路径
右键点击project
选择options for target


将上面所添加项目的文件路径添加到这里来

3.为bsp.c和bsp.h添加代码
bsp.h
// bsp.h
#ifndef __BSP_H__
#define __BSP_H__#include "stm32f1xx_hal.h"void BSP_Init(void);#endif

bsp.c
// bsp.c
#include "includes.h"#define DWT_CR *(CPU_REG32 *)0xE0001000
#define DWT_CYCCNT *(CPU_REG32 *)0xE0001004
#define DEM_CR *(CPU_REG32 *)0xE000EDFC
#define DBGMCU_CR *(CPU_REG32 *)0xE0042004#define DEM_CR_TRCENA (1 << 24)
#define DWT_CR_CYCCNTENA (1 << 0)CPU_INT32U BSP_CPU_ClkFreq (void)
{return HAL_RCC_GetHCLKFreq();
}void BSP_Tick_Init(void)
{CPU_INT32U cpu_clk_freq;CPU_INT32U cnts;cpu_clk_freq = BSP_CPU_ClkFreq();#if(OS_VERSION>=3000u)cnts = cpu_clk_freq/(CPU_INT32U)OSCfg_TickRate_Hz;#elsecnts = cpu_clk_freq/(CPU_INT32U)OS_TICKS_PER_SEC;#endifOS_CPU_SysTickInit(cnts);
}void BSP_Init(void)
{BSP_Tick_Init();MX_GPIO_Init();
}#if (CPU_CFG_TS_TMR_EN == DEF_ENABLED)
void CPU_TS_TmrInit (void)
{CPU_INT32U cpu_clk_freq_hz;DEM_CR |= (CPU_INT32U)DEM_CR_TRCENA; /* Enable Cortex-M3's DWT CYCCNT reg. */DWT_CYCCNT = (CPU_INT32U)0u;DWT_CR |= (CPU_INT32U)DWT_CR_CYCCNTENA;cpu_clk_freq_hz = BSP_CPU_ClkFreq();CPU_TS_TmrFreqSet(cpu_clk_freq_hz);
}
#endif#if (CPU_CFG_TS_TMR_EN == DEF_ENABLED)
CPU_TS_TMR CPU_TS_TmrRd (void)
{return ((CPU_TS_TMR)DWT_CYCCNT);
}
#endif#if (CPU_CFG_TS_32_EN == DEF_ENABLED)
CPU_INT64U CPU_TS32_to_uSec (CPU_TS32 ts_cnts)
{CPU_INT64U ts_us;CPU_INT64U fclk_freq;fclk_freq = BSP_CPU_ClkFreq();ts_us = ts_cnts / (fclk_freq / DEF_TIME_NBR_uS_PER_SEC);return (ts_us);
}
#endif#if (CPU_CFG_TS_64_EN == DEF_ENABLED)
CPU_INT64U CPU_TS64_to_uSec (CPU_TS64 ts_cnts)
{CPU_INT64U ts_us;CPU_INT64U fclk_freq;fclk_freq = BSP_CPU_ClkFreq();ts_us = ts_cnts / (fclk_freq / DEF_TIME_NBR_uS_PER_SEC);return (ts_us);
}
#endif

3.修改main.c文件代码
/* USER CODE END Header */
/* Includes ------------------------------------------------------------------*/
#include "main.h"
#include "gpio.h"
#include "usart.h"
/* Private includes ----------------------------------------------------------*/
/* USER CODE BEGIN Includes */
#include
#include "stm32f1xx_hal.h"
/* USER CODE END Includes *//* Private typedef -----------------------------------------------------------*/
/* USER CODE BEGIN PTD *//* USER CODE END PTD *//* Private define ------------------------------------------------------------*/
/* USER CODE BEGIN PD */
/* 任务优先级 */
#define START_TASK_PRIO 3
#define LED0_TASK_PRIO 4
#define MSG_TASK_PRIO 5
#define LED1_TASK_PRIO 6/* 任务堆栈大小 */
#define START_STK_SIZE 96
#define LED0_STK_SIZE 64
#define MSG_STK_SIZE 64
#define LED1_STK_SIZE 64/* 任务栈 */
CPU_STK START_TASK_STK[START_STK_SIZE];
CPU_STK LED0_TASK_STK[LED0_STK_SIZE];
CPU_STK MSG_TASK_STK[MSG_STK_SIZE];
CPU_STK LED1_TASK_STK[LED1_STK_SIZE];/* 任务控制块 */
OS_TCB StartTaskTCB;
OS_TCB Led0TaskTCB;
OS_TCB MsgTaskTCB;
OS_TCB Led1TaskTCB;/* USER CODE END PD *//* Private macro -------------------------------------------------------------*/
/* USER CODE BEGIN PM *//* USER CODE END PM *//* Private variables ---------------------------------------------------------*//* USER CODE BEGIN PV *//* 任务函数定义 */
void start_task(void *p_arg);
static void AppTaskCreate(void);
static void AppObjCreate(void);
static void led_pc13(void *p_arg);
static void send_msg(void *p_arg);
static void led_pa3(void *p_arg);
/* USER CODE END PV *//* Private function prototypes -----------------------------------------------*/
void SystemClock_Config(void);
/* USER CODE BEGIN PFP *//* USER CODE END PFP *//* Private user code ---------------------------------------------------------*/
/* USER CODE BEGIN 0 */
/*** @brief System Clock Configuration* @retval None*/
void SystemClock_Config(void)
{RCC_OscInitTypeDef RCC_OscInitStruct = {0};RCC_ClkInitTypeDef RCC_ClkInitStruct = {0};/**Initializes the CPU, AHB and APB busses clocks */RCC_OscInitStruct.OscillatorType = RCC_OSCILLATORTYPE_HSE;RCC_OscInitStruct.HSEState = RCC_HSE_ON;RCC_OscInitStruct.HSEPredivValue = RCC_HSE_PREDIV_DIV1;RCC_OscInitStruct.HSIState = RCC_HSI_ON;RCC_OscInitStruct.PLL.PLLState = RCC_PLL_ON;RCC_OscInitStruct.PLL.PLLSource = RCC_PLLSOURCE_HSE;RCC_OscInitStruct.PLL.PLLMUL = RCC_PLL_MUL9;if (HAL_RCC_OscConfig(&RCC_OscInitStruct) != HAL_OK){Error_Handler();}/**Initializes the CPU, AHB and APB busses clocks */RCC_ClkInitStruct.ClockType = RCC_CLOCKTYPE_HCLK|RCC_CLOCKTYPE_SYSCLK|RCC_CLOCKTYPE_PCLK1|RCC_CLOCKTYPE_PCLK2;RCC_ClkInitStruct.SYSCLKSource = RCC_SYSCLKSOURCE_PLLCLK;RCC_ClkInitStruct.AHBCLKDivider = RCC_SYSCLK_DIV1;RCC_ClkInitStruct.APB1CLKDivider = RCC_HCLK_DIV2;RCC_ClkInitStruct.APB2CLKDivider = RCC_HCLK_DIV1;if (HAL_RCC_ClockConfig(&RCC_ClkInitStruct, FLASH_LATENCY_2) != HAL_OK){Error_Handler();}
}/* USER CODE END 0 *//*** @brief The application entry point.* @retval int*/
int main(void)
{OS_ERR err;OSInit(&err);HAL_Init();SystemClock_Config();//MX_GPIO_Init(); 这个在BSP的初始化里也会初始化MX_USART1_UART_Init(); /* 创建任务 */OSTaskCreate((OS_TCB *)&StartTaskTCB, /* Create the start task */(CPU_CHAR *)"start task",(OS_TASK_PTR ) start_task,(void *) 0,(OS_PRIO ) START_TASK_PRIO,(CPU_STK *)&START_TASK_STK[0],(CPU_STK_SIZE) START_STK_SIZE/10,(CPU_STK_SIZE) START_STK_SIZE,(OS_MSG_QTY ) 0,(OS_TICK ) 0,(void *) 0,(OS_OPT )(OS_OPT_TASK_STK_CHK | OS_OPT_TASK_STK_CLR),(OS_ERR *)&err);/* 启动多任务系统,控制权交给uC/OS-III */OSStart(&err); /* Start multitasking (i.e. give control to uC/OS-III). */}void start_task(void *p_arg)
{OS_ERR err;CPU_SR_ALLOC();p_arg = p_arg;/* YangJie add 2021.05.20*/BSP_Init(); /* Initialize BSP functions *///CPU_Init();//Mem_Init(); /* Initialize Memory Management Module */#if OS_CFG_STAT_TASK_EN > 0uOSStatTaskCPUUsageInit(&err); //统计任务
#endif#ifdef CPU_CFG_INT_DIS_MEAS_EN //如果使能了测量中断关闭时间CPU_IntDisMeasMaxCurReset();
#endif#if OS_CFG_SCHED_ROUND_ROBIN_EN //当使用时间片轮转的时候//使能时间片轮转调度功能,时间片长度为1个系统时钟节拍,既1*5=5msOSSchedRoundRobinCfg(DEF_ENABLED,1,&err);
#endif OS_CRITICAL_ENTER(); //进入临界区/* 创建LED0任务 */OSTaskCreate((OS_TCB * )&Led0TaskTCB, (CPU_CHAR * )"led_pc13", (OS_TASK_PTR )led_pc13, (void * )0, (OS_PRIO )LED0_TASK_PRIO, (CPU_STK * )&LED0_TASK_STK[0], (CPU_STK_SIZE)LED0_STK_SIZE/10, (CPU_STK_SIZE)LED0_STK_SIZE, (OS_MSG_QTY )0, (OS_TICK )0, (void * )0, (OS_OPT )OS_OPT_TASK_STK_CHK|OS_OPT_TASK_STK_CLR,(OS_ERR * )&err); /* 创建LED1任务 */OSTaskCreate((OS_TCB * )&Led1TaskTCB, (CPU_CHAR * )"led_pa3", (OS_TASK_PTR )led_pa3, (void * )0, (OS_PRIO )LED1_TASK_PRIO, (CPU_STK * )&LED1_TASK_STK[0], (CPU_STK_SIZE)LED1_STK_SIZE/10, (CPU_STK_SIZE)LED1_STK_SIZE, (OS_MSG_QTY )0, (OS_TICK )0, (void * )0, (OS_OPT )OS_OPT_TASK_STK_CHK|OS_OPT_TASK_STK_CLR,(OS_ERR * )&err); /* 创建MSG任务 */OSTaskCreate((OS_TCB * )&MsgTaskTCB, (CPU_CHAR * )"send_msg", (OS_TASK_PTR )send_msg, (void * )0, (OS_PRIO )MSG_TASK_PRIO, (CPU_STK * )&MSG_TASK_STK[0], (CPU_STK_SIZE)MSG_STK_SIZE/10, (CPU_STK_SIZE)MSG_STK_SIZE, (OS_MSG_QTY )0, (OS_TICK )0, (void * )0, (OS_OPT )OS_OPT_TASK_STK_CHK|OS_OPT_TASK_STK_CLR, (OS_ERR * )&err);OS_TaskSuspend((OS_TCB*)&StartTaskTCB,&err); //挂起开始任务 OS_CRITICAL_EXIT(); //进入临界区
}
/*** 函数功能: 启动任务函数体。* 输入参数: p_arg 是在创建该任务时传递的形参* 返 回 值: 无* 说 明:无*/
static void led_pc13 (void *p_arg)
{OS_ERR err;(void)p_arg;BSP_Init(); /* Initialize BSP functions */CPU_Init();Mem_Init(); /* Initialize Memory Management Module */#if OS_CFG_STAT_TASK_EN > 0uOSStatTaskCPUUsageInit(&err); /* Compute CPU capacity with no task running */
#endifCPU_IntDisMeasMaxCurReset();AppTaskCreate(); /* Create Application Tasks */AppObjCreate(); /* Create Application Objects */while (DEF_TRUE){HAL_GPIO_WritePin(GPIOC,GPIO_PIN_13,GPIO_PIN_RESET);OSTimeDlyHMSM(0, 0, 1, 0,OS_OPT_TIME_HMSM_STRICT,&err);HAL_GPIO_WritePin(GPIOC,GPIO_PIN_13,GPIO_PIN_SET);OSTimeDlyHMSM(0, 0, 1, 0,OS_OPT_TIME_HMSM_STRICT,&err);/* USER CODE END WHILE *//* USER CODE BEGIN 3 */}/* USER CODE END 3 */
}static void led_pa3 (void *p_arg)
{OS_ERR err;(void)p_arg;BSP_Init(); /* Initialize BSP functions */CPU_Init();Mem_Init(); /* Initialize Memory Management Module */#if OS_CFG_STAT_TASK_EN > 0uOSStatTaskCPUUsageInit(&err); /* Compute CPU capacity with no task running */
#endifCPU_IntDisMeasMaxCurReset();AppTaskCreate(); /* Create Application Tasks */AppObjCreate(); /* Create Application Objects */while (DEF_TRUE){HAL_GPIO_WritePin(GPIOA,GPIO_PIN_3,GPIO_PIN_RESET);OSTimeDlyHMSM(0, 0, 3, 0,OS_OPT_TIME_HMSM_STRICT,&err);HAL_GPIO_WritePin(GPIOA,GPIO_PIN_3,GPIO_PIN_SET);OSTimeDlyHMSM(0, 0, 3, 0,OS_OPT_TIME_HMSM_STRICT,&err);/* USER CODE END WHILE *//* USER CODE BEGIN 3 */}/* USER CODE END 3 */
}static void send_msg (void *p_arg)
{OS_ERR err;(void)p_arg;BSP_Init(); /* Initialize BSP functions */CPU_Init();Mem_Init(); /* Initialize Memory Management Module */#if OS_CFG_STAT_TASK_EN > 0uOSStatTaskCPUUsageInit(&err); /* Compute CPU capacity with no task running */
#endifCPU_IntDisMeasMaxCurReset();AppTaskCreate(); /* Create Application Tasks */AppObjCreate(); /* Create Application Objects */while (DEF_TRUE){printf("hello uc/OS \r\n");OSTimeDlyHMSM(0, 0, 2, 0,OS_OPT_TIME_HMSM_STRICT,&err);/* USER CODE END WHILE *//* USER CODE BEGIN 3 */}/* USER CODE END 3 */
}/* USER CODE BEGIN 4 */
/*** 函数功能: 创建应用任务* 输入参数: p_arg 是在创建该任务时传递的形参* 返 回 值: 无* 说 明:无*/
static void AppTaskCreate (void)
{}/*** 函数功能: uCOSIII内核对象创建* 输入参数: 无* 返 回 值: 无* 说 明:无*/
static void AppObjCreate (void)
{}/* USER CODE END 4 *//*** @brief This function is executed in case of error occurrence.* @retval None*/
void Error_Handler(void)
{/* USER CODE BEGIN Error_Handler_Debug *//* User can add his own implementation to report the HAL error return state *//* USER CODE END Error_Handler_Debug */
}#ifdef USE_FULL_ASSERT
/*** @brief Reports the name of the source file and the source line number* where the assert_param error has occurred.* @param file: pointer to the source file name* @param line: assert_param error line source number* @retval None*/
void assert_failed(uint8_t *file, uint32_t line)
{ /* USER CODE BEGIN 6 *//* User can add his own implementation to report the file name and line number,tex: printf("Wrong parameters value: file %s on line %d\r\n", file, line) *//* USER CODE END 6 */
}
#endif /* USE_FULL_ASSERT *//************************ (C) COPYRIGHT STMicroelectronics *****END OF FILE****/
4.修改其余文件部分代码
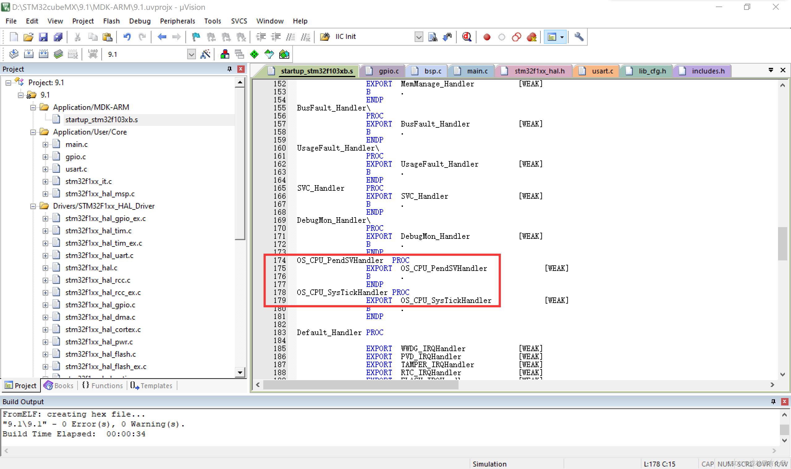
找到文件startup_stm32f103xb.s
在以下位置处将PendSV_Handler和SysTick_Handler改为OS_CPU_PendSVHandler和OS_CPU_SysTickHandler
注意字母和短横线位置!!!


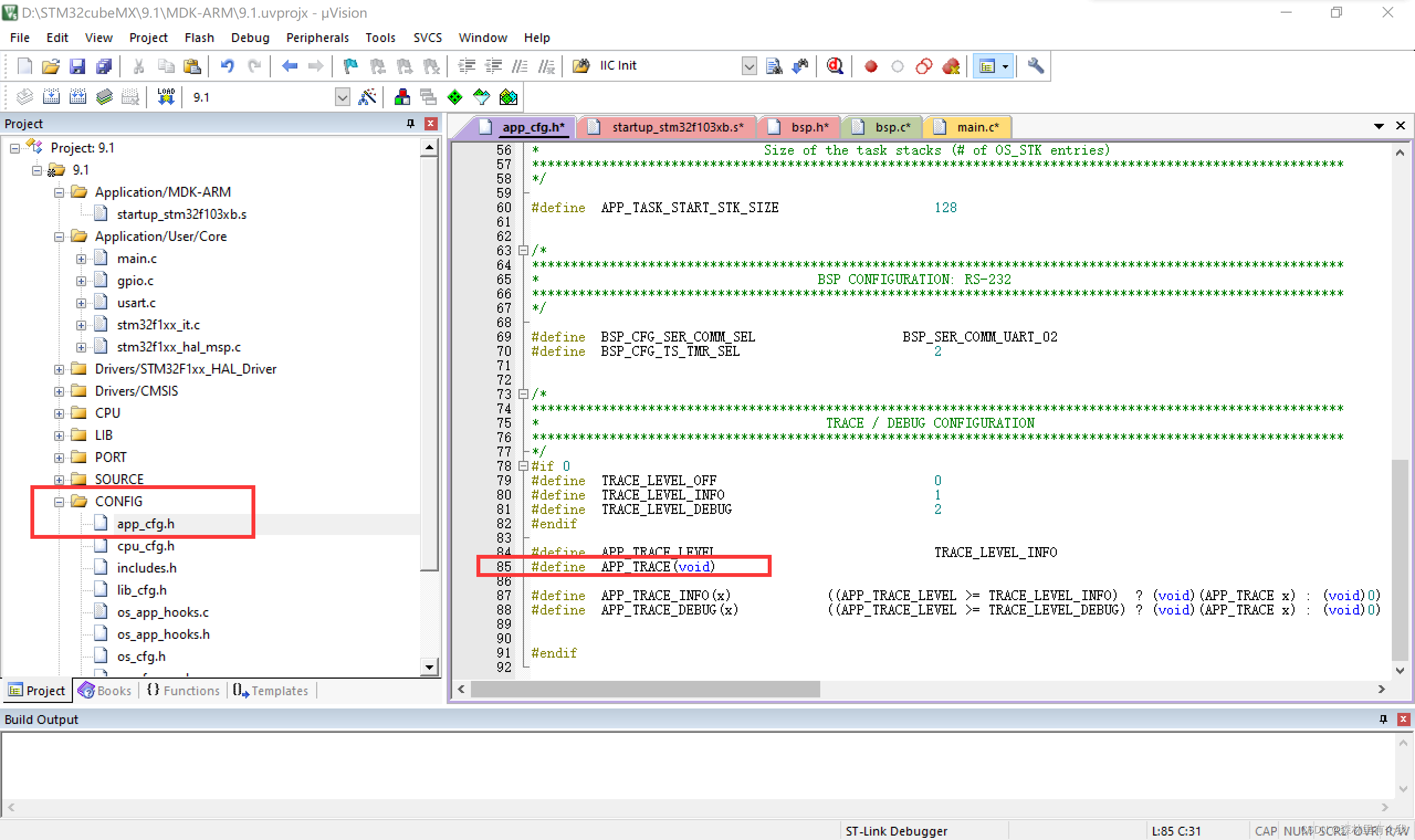
找到文件app_cfg.h
#define APP CFG SERIAL EN DEF ENABLED改为#define APP CFG SERIAL EN DEF DISABLED

#define APP TRACE BSP Ser Printf 改为#define APP TRACE (void)

找到文件includes.h
#include

将#include
#include " stm32f1xx hal.h"

找到lib_cfg.h
此处修改为5(该处宏定义设置堆空间的大小,STM32F103C8T6的RAM只有20K,所以要改小一点)

由于我们使用了printf函数,需要在usart.c文件中添加以下代码完成printf重定向
注意添加相关头文件#include ,不然重定义会报错
/* USER CODE BEGIN 1 */
int fputc(int ch,FILE *f){HAL_UART_Transmit(&huart1,(uint8_t *)&ch,1,0xffff);return ch;
}
/* USER CODE END 1 */
void MX_GPIO_Init(void)
{GPIO_InitTypeDef GPIO_InitStruct = {0};/* GPIO Ports Clock Enable */__HAL_RCC_GPIOC_CLK_ENABLE();__HAL_RCC_GPIOD_CLK_ENABLE();__HAL_RCC_GPIOA_CLK_ENABLE();/*Configure GPIO pin Output Level */HAL_GPIO_WritePin(GPIOC, GPIO_PIN_13, GPIO_PIN_RESET);HAL_GPIO_WritePin(GPIOA, GPIO_PIN_3, GPIO_PIN_RESET);/*Configure GPIO pin : PC13|PA3 */GPIO_InitStruct.Pin = GPIO_PIN_13|GPIO_PIN_3;GPIO_InitStruct.Mode = GPIO_MODE_OUTPUT_PP;GPIO_InitStruct.Pull = GPIO_NOPULL;GPIO_InitStruct.Speed = GPIO_SPEED_FREQ_LOW;HAL_GPIO_Init(GPIOC, &GPIO_InitStruct);HAL_GPIO_Init(GPIOA, &GPIO_InitStruct);}
5.参数配置


4.烧录运行


任务一:
2s周期的串口输出

任务二、三:
周期为1s和3s的LED灯闪烁
多任务实现
三.总结
在这次实验中,我通过移植uCOS-III操作系统,完成了多个任务,对操作系统有了更多的了解,在实验过程中,刚开始添加项目的时候总是闪退,在网上查阅才发现是跟参数配置有关,之前实验也出现过这样的问题,好在最后顺利解决了,然后就是在修改相关源码的过程中,一定要仔细!!!对于一些字母啊、头文件的拼写,一定再三检查,最后我检查流程之后,编译也成功了,可是烧录完成后就不行了,然后又去检查,才发现有行代码多写了两个__符号。唉,还是要更加仔细才行,本次实验做起来还是蛮快的,完成之后还是很开心,继续加油!
四.参考资料
https://blog.csdn.net/lnazj/article/details/79845274
https://blog.csdn.net/qq_45659777/article/details/121570886
https://blog.csdn.net/weixin_43116606/article/details/105532222
本文来自互联网用户投稿,文章观点仅代表作者本人,不代表本站立场,不承担相关法律责任。如若转载,请注明出处。 如若内容造成侵权/违法违规/事实不符,请点击【内容举报】进行投诉反馈!
