SIKI学院:MySQL数据库从零到精通:十三:课时 17 : 16-设置角色表和账号表的外键关联
目录
一.目的
1.想:提高学习效率,所以将老师的内容记录下来
二.参考
1.SIKI学院
三.注意
1.课程资源下载
1.MySQL下载地址
四.操作:成功
1.将users和role关联起来:外键关联
1.此时就可以避免role的id超过限制
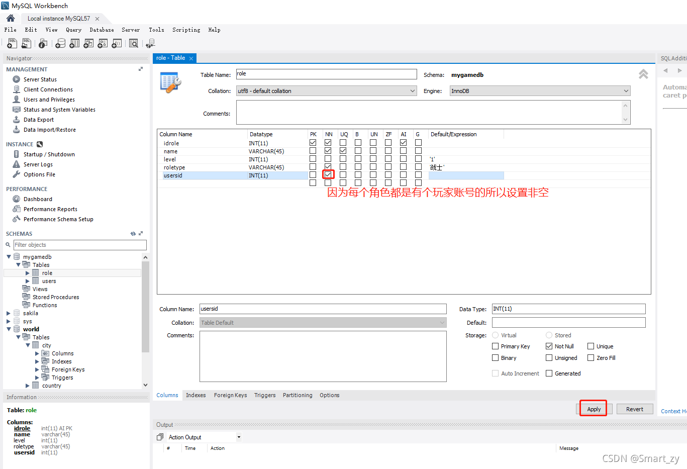
1.role的usersid设置非空
一.目的
1.想:提高学习效率,所以将老师的内容记录下来
二.参考
1.SIKI学院
登录 - SiKi学院 - 生命不息,学习不止!正在上传…重新上传取消http://www.sikiedu.com/my/course/48
http://www.sikiedu.com/my/course/48
三.注意
1.课程资源下载
https://download.csdn.net/download/qq_40544338/33345439
https://download.csdn.net/download/qq_40544338/33345439
1.MySQL下载地址
MySQL :: Download MySQL Installer (Archived Versions)
- good:官网的,和老师保持一致。
四.操作:成功
1.将users和role关联起来:外键关联












1.此时就可以避免role的id超过限制





1.role的usersid设置非空



本文来自互联网用户投稿,文章观点仅代表作者本人,不代表本站立场,不承担相关法律责任。如若转载,请注明出处。 如若内容造成侵权/违法违规/事实不符,请点击【内容举报】进行投诉反馈!
