PLC语言对比图
- 1 LD 梯形图
- 2 FBD 功能块图
- 3 IL 指令表
- 4 ST 结构化文本
- 5 SFC 顺序功能图
- 6 CFC 连续功能图
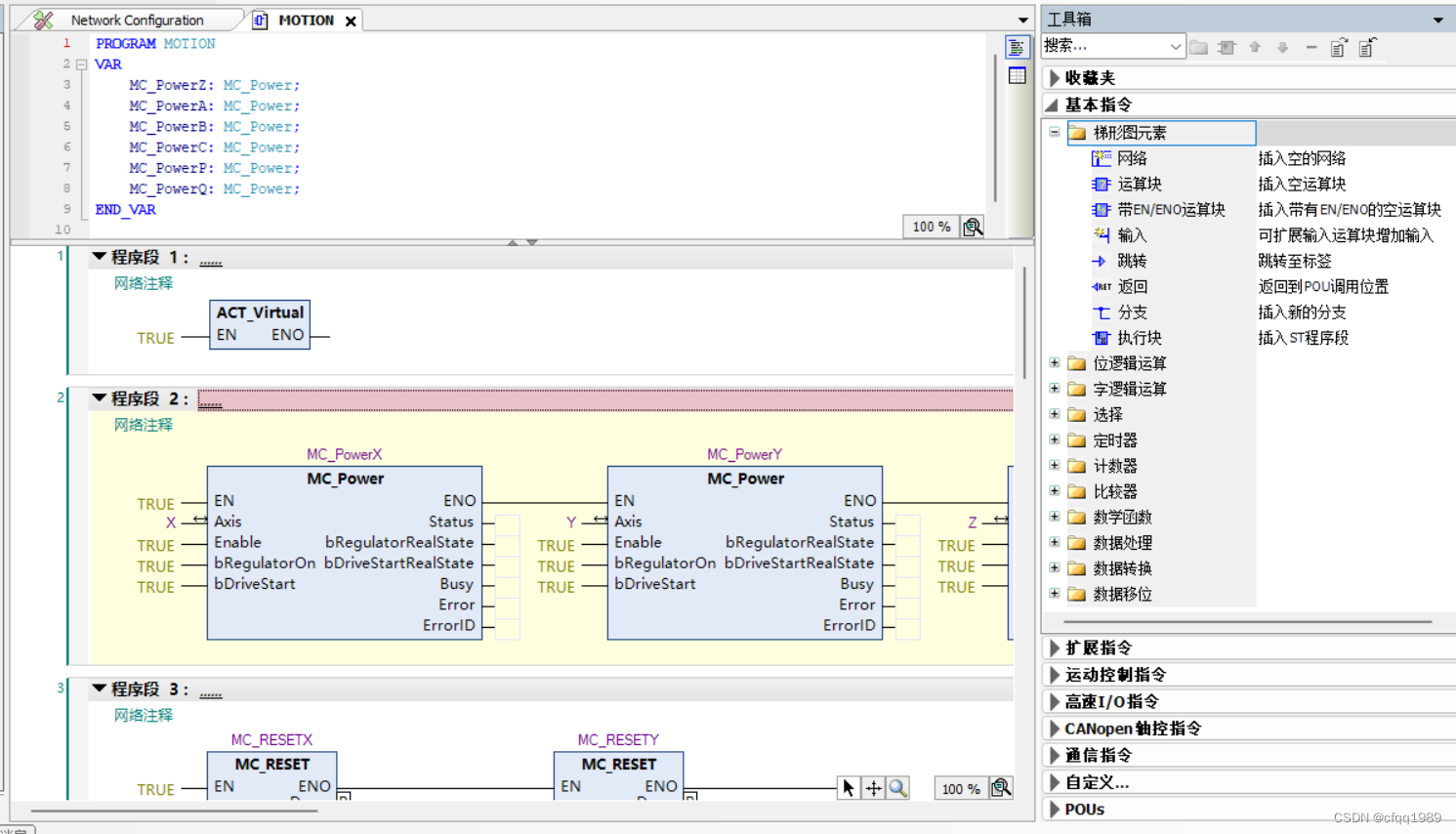
1梯形图(LD)



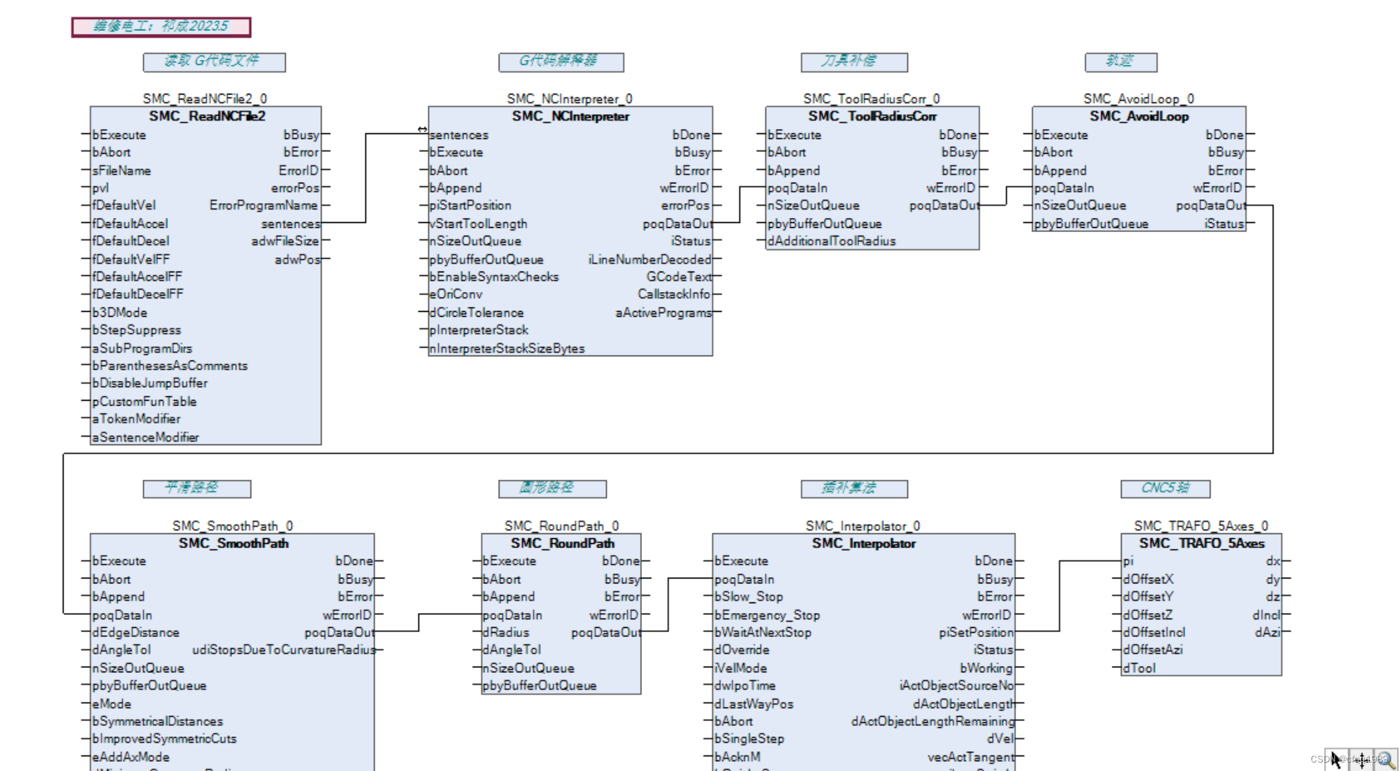
2功能块图(FBD)
3指令表( IL)
4结构化文本(ST)

5顺序功能图(SFC)



E进场动作,X退场动作 ,ACT步进动作
6连续功能图 (CFC)




向导CFC:
IEC61131是第一个关于PLC编程技术的国际标准,其中IEC61131-3是建立统一PLC编程语言的基础,是实现软PLC技术的重要条件。IEC编程标准支持两大类总共六种编程语言。两大类分别为文本化编程语言和图形化编程语言,其中文本化编程语言包括指令表(Instruction List,IL)和结构化文本(Structured Text,ST),图形化编程语言包括梯形图(Ladder Diagram,LD),功能块图(Function Block Diagram,FBD),顺序功能图(Sequence Function Chart,SFC)和连续功能块图(Continuous Function Chart,CFC)。多种编程语言之间可以共同服务于同一个项目,优化程序设计,统一的编程语言也减少了用户对于单一硬件供应商的依赖,增加了程序的可读性和安全性,减少了后期维护成本。
6种语言
文本:IL,ST
图形:LD,FBD,SFC,CFC
本文来自互联网用户投稿,文章观点仅代表作者本人,不代表本站立场,不承担相关法律责任。如若转载,请注明出处。 如若内容造成侵权/违法违规/事实不符,请点击【内容举报】进行投诉反馈!
