PLSQL开发工具入门基本操作指引
完整的PLSQL开发工具基础操作,建议跟随练习一遍即可熟悉。
目录:
第1章 用PLSQL连接Oracle数据库
第2章 在PLSQL中编写SQL语句并执行
第3章 在PLSQL中查看数据库表结构
第4章 PLSQL中SQL语句的注释方法
第5章 对查询结果进行修改、插入行、删除行并保存
第6章 对查询结果进行排序、过滤
第7章 导出表格数据、导入表格数据
第8章 新建表、定义主键、修改表结构、删除表
第9章 存储过程的新建、保存、测试
第10章 注意
第1章 用PLSQL连接Oracle数据库
PLSQL只能用来连接Oracle数据库(不象PB还可以连接JDBC、ODBC),所以必须首先安装并配置Oracle客户端。
§1.1 初次登录PLSQL:
运行PLSQL通过如下界面连接Oracle数据库:

Database的下拉列表中自动列出了Oracle客户端配置的所有服务名。
选择要连接的Oracle服务名,并输入用户名/密码。
点击ok进行连接。
§1.2 登录信息保存功能设置:
如果设置了登录信息保存功能,可以通过以下方式连接数据库,而不必每次输入用户名/密码。

点击
,在下拉列表中选择之前保存的数据库登录信息,直接进行连接。
登录信息保存功能设置:
进入PLSQL后,在菜单区点击右键,出现如下PLSQL配置界面。

将Store with password 选中即可,这样第一次通过用户名/密码登录某数据库后,下次就不用再输入用户名/密码了。
§1.3 进入PLSQL后切换数据库连接:

点击
,选择要连接的数据库即可完成切换。
第2章 PLSQL中编写SQL语句并执行

点击
,并选择SQL Window进入SQL语句编写界面,如下:

注意:选中要执行的语句,再执行,否则将执行所有SQL语句。
点击
,执行SQL语句,页面右下方出现结果列表。如下图:(执行快捷键为:F8)

点击
,使结果全部呈现。
第3章 PLSQL中查看数据库表结构
§3.1 查看表结构:
在如下界面,按住Ctrl键并将鼠标移动到一个表名,此时表名变了颜色:

点击表名,便可显示表结构,如下图:

§3.2 表结构窗口和SQL编写窗口切换:
在Tools菜单中,选中Window List,此时会新打开一个窗口,将其放置到左下脚,窗口中罗列了右下方操作区打开的所有窗口,通过选择可以进行窗口切换。
也可通过以下方式进行切换:

在Window菜单最下方罗列了操作区打开的所有窗口,通过选择可以进行窗口切换。
第4章 PLSQL中SQL语句的注释
选取想要注释的语句,点击
进行注释,如下:

结果如下:

取消注释点击
。
第5章 对查询结果进行修改保存
§5.1 修改
在SELECT语句后加FOR UPDATE,再执行,结果如下:

点击
,然后直接修改;
修改完后先点击
,再点击
,最后点击
进行保存(COMMIT),或着点击![]()
恢复(ROLLBACK)。
第6章 对查询结果进行排序
§6.1 排序
查询出结果后,点击列表头旁的按键进行排序。

第7章 导出表格数据、导入表格数据
§7.1 导出表格数据
查询出结果后,点击结果左上角,进行全选;

然后,点击右键,选择Copy to Excel进行导出。

§7.2 导入表格数据
直接在Excel表中复制行,粘贴到PLSQL的查询结果区即可。(注意Excel中多加一列)

第8章 新建表、定义主键、修改表结构、删除表
在如下界面,按住Ctrl键并将鼠标移动到一个表名,此时表名变了颜色:

点击表名,如下图:

点击右下脚的
按钮:

界面中显示了创建表及表的主键的SQL语句。
PLSQL中可以通过现成的SQL语句完成表的创建,主键的定义,修改表结构。
删除表可以:DROP TABLE AA_HAO4;
第9章 存储过程的新建、保存、测试
§9.1 存储过程的新建、保存
左边“Packages”点击右键,选择“New”,新建存储过程,右边自动创建“包”和“包体”:

包名为“UG_...”,其中定义包含的所有存储过程的头定义。
包体中定义存储过程的详细内容,存储过程名为“UP_...”。
点击“F8”键,执行存储过程并自动保存。
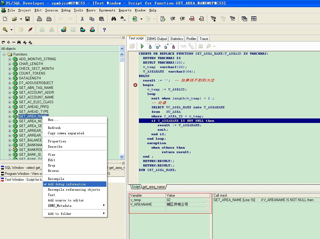
§9.2 存储过程的测试
首先找到存储过程(Package bodies),点击右键选择“Edit Spec & Body”,如下图:

进入“包”后,选择要测试的存储过程点击右键,选择“Test”,如下图:


在存储过程测试页面下方是该存储过程中定义的输入和输出变量。
填写输入变量,点击左上角
键和
键,执行存储过程。
:编译。
:单步执行。
:执行到下一断点。
:进入方法。
:跳出方法。

勾选Add debug information 可以在调试过程中查看变量的值,如上图。
第10章 注意
§10.1 小心把表锁住
SELECT * FROM AF_SCHEME_MT_EQP WHERE APPLY_NUM='070805000016'
FOR UPDATE
一旦未
Commit或
Rollbalk,网线中断了,将会把表锁住。别人也无法再对该表进行操作,必须通知DBA进行数据库解锁。
§10.2 退出时默认执行更改为Rollbalk
这样如果一旦SQL语句执行无法停止或PL/SQL出现死机,强行退出时,将不会自动Commit,保护数据安全。
学习并转载自:https://blog.csdn.net/yhc2113/article/details/80779789
本文来自互联网用户投稿,文章观点仅代表作者本人,不代表本站立场,不承担相关法律责任。如若转载,请注明出处。 如若内容造成侵权/违法违规/事实不符,请点击【内容举报】进行投诉反馈!
