第3周--ARM汇编语言编程入门实践
一、搭建并配置Keil嵌入式开发环境,完成一个基于STM32汇编程序的编写。
1)记录build生成的 hex文件各段的大小,了解Hex文件格式及其前8个字节内容含义;
2)学习在没有硬件条件下进行仿真调试的方法,观察ARM寄存器变化状况。
(一)keil环境搭建
1.什么是keil?
● Keil MDK-ARM是美国Keil软件公司(现已被ARM公司收购)出品的支持ARM微控制器的一款IDE(集成开发环境)。
● MDK-ARM包含了工业标准的Keil C编译器、宏汇编器、调试器、实时内核等组件。
● 具有业行领先的ARM C/C++编译工具链,完美支持Cortex-M、Cortex-R4、ARM7和ARM9系列器件,包含世界上品牌的芯片。比如:ST、Atmel、Freescale、NXP、TI等众多大公司微控制器芯片。
2. keil安装
注册步骤顺序
点击运行注册器程序。
在桌面找到keil软件图标,点击右键,以管理员身份运行。
点击File–>Lincense Management–>Single-User Lincense,找到CID,复制CID中的内容填写到注册器的CID空白处,将注册器中Target选择为ARM,点击Generate,得到注册码。
将生成的注册码复制粘贴到Keil的New Lincense ID Code空白处,点击Add LIC,点击Close。
3.安装流程
● 首先点开 mdk531 
● 点击NEXT
● 点击同意

● 默认即可,点击NEXT

● 随意设置,点击NEXT

● 耐心等待

●点击安装即可

●完成安装
※ 至此Keil MDK-ARM就安装完成,可以新建工程使用了。但为了不受编译代码大小限制和用户体验,就需要购买授权,或注册。
(二)基于MDK创建汇编语言STM32工程
1.建立新工程
● 首先打开Keil,点击菜单栏,新建项目。

● 在弹窗中设置工程项目的名称和路径,在这里,新建名为Text的工程文件。
2.环境配置
● 点击菜单中的Project,找到Options for Target ‘Target 1’并点击,在弹窗中选择相应的目标环境,此处选的是 STM32F103ZE 。

● 选择合适的运行环境
3.添加源文件
● 右键单击Source Group 1,选择Add New Item to Group。

● 添加Asm File (.s)文件,命名为Text并保存。

● 然后就可以代码的编写
(三)代码编写、仿真与编译调试
1.完成需求分析
※ 完成在没有硬件条件下进行仿真调试的方法,观察ARM寄存器变化状况。
2.代码编写
● 在Text.s下进行代码编写。
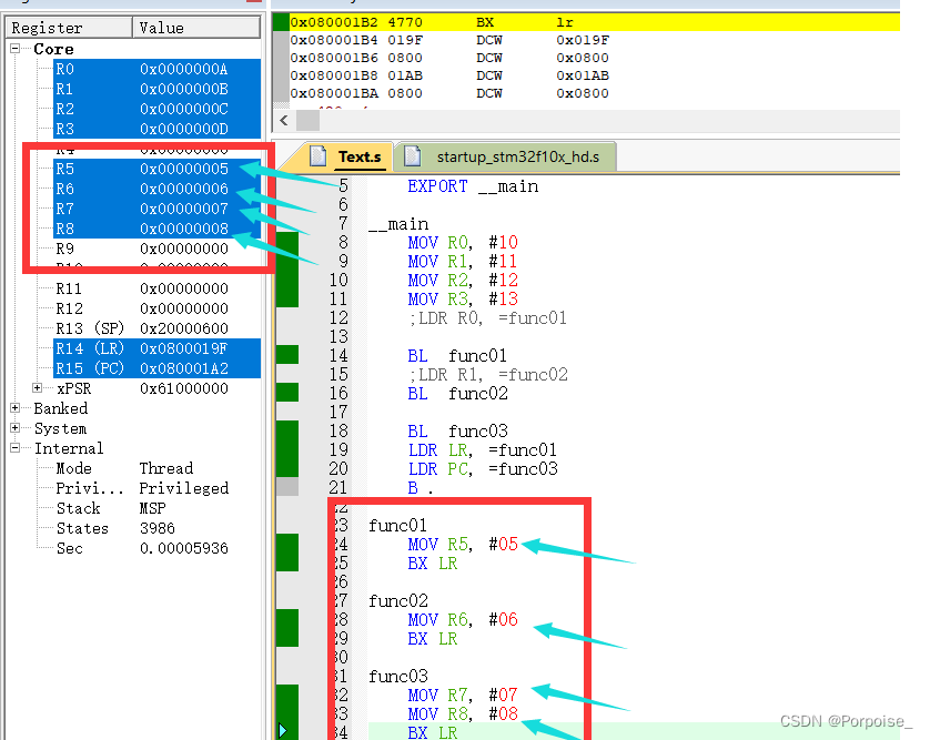
AREA MYDATA, DATAAREA MYCODE, CODEENTRYEXPORT __main__mainMOV R0, #10MOV R1, #11MOV R2, #12MOV R3, #13;LDR R0, =func01BL func01;LDR R1, =func02BL func02BL func03LDR LR, =func01LDR PC, =func03B .func01MOV R5, #05BX LRfunc02MOV R6, #06BX LRfunc03MOV R7, #07MOV R8, #08 BX LR
● 生成hex文件,根据以下操作。


3.设置仿真器模式
● 选择Debug–>Use Simulator,将Dialog DLL以及Parameter处修改为自己选择的设备,再点击OK。

4.编译调试
● 点击build(F7)、rebuild进行编译。
● 发现此代码无报错。![]()
●进入调试界面。 (ctrl+F5)

以看见寄存器R5,R6,R7,R8的值和程序设置一样。
(四)分析HEX文件
1.完成需求分析
※ 记录build生成的 hex文件各段的大小,了解Hex文件格式及其前8个字节内容含义。
2.打开hex文件
● 用记事本打开该文件,该文件为16进制的一串字符。

:020000040800F2
:100000000006002031010008390100083B0100080A
:100010003D0100083F010008410100080000000008
:100020000000000000000000000000004301000884
:1000300045010008000000004701000849010008D0
:100040004B0100084B0100084B0100084B01000860
:100050004B0100084B0100084B0100084B01000850
:100060004B0100084B0100084B0100084B01000840
:100070004B0100084B0100084B0100084B01000830
:100080004B0100084B0100084B0100084B01000820
:100090004B0100084B0100084B0100084B01000810
:1000A0004B0100084B0100084B0100084B01000800
:1000B0004B0100084B0100084B0100084B010008F0
:1000C0004B0100084B0100084B0100084B010008E0
:1000D0004B0100084B0100084B0100084B010008D0
:1000E0004B0100084B0100084B0100084B010008C0
:1000F0004B0100084B0100084B0100084B010008B0
:100100004B0100084B0100084B0100084B0100089F
:100110004B0100084B0100084B0100084B0100088F
:100120004B0100084B0100084B0100084B0100087F
:100130000948804709480047FEE7FEE7FEE7FEE77B
:10014000FEE7FEE7FEE7FEE7FEE7FEE704480549B7
:10015000054A064B7047000041020008990200085A
:100160000000002000060020000200200002002005
:10017000704770477047000080B500F001F880BDFF
:1001800082B041F204000021C4F20200019100910A
:1001900050F8041C41F4803140F8041C50F8041C51
:1001A00001F400310091019901310191009919B9CF
:1001B0000199B1F5A06FF1D150F8041C890354BF27
:1001C0000021012100910099012936D142F200015C
:1001D000C4F202010A6842F010020A600A6822F0C2
:1001E00003020A600A6842F002020A6001680160C4
:1001F00001680160016841F480610160016821F4D7
:100200007C110160016841F4E811016050F8041CA0
:1002100041F0807140F8041C50F8041C8901FBD5A2
:10022000016821F003010160016841F002010160F1
:10023000016801F00C010829FAD102B070470000F2
:1002400080B541F20000C4F202000168002241F0D2
:10025000010101604168CFF6FF0211404160016871
:100260004FF6FF72CFF6F66211400160016821F48B
:1002700080210160416821F4FE0141604FF41F01BB
:100280008160FFF779FF4EF60850CEF200004FF084
:100290000061016080BD00004FF00A004FF00B01CB
:1002A0004FF00C024FF00D0300F009F800F00AF8CF
:1002B00000F00BF8DFF81CE0DFF81CF0FEE74FF071
:1002C000050570474FF0060670474FF007074FF0DF
:0C02D00008087047BF020008CB020008BD
:040000050800029954
:00000001FF
3.分析Hex文件格式
※ Hex文件格式分析
● Intel Hex文件是遵循Intel Hex文件格式的ASCII文本文件。在Intel Hex文件的每一行中都包含了一个hex记录。这些记录是由一些代表机器语言代码和常量的16进制数据组成。Intel Hex文件常用来传输要存储在ROM、EPROM或者Flash中的程序和数据。大部分的EPROM编程器都能使用Intel Hex文件。
● Intel Hex由任意数量的十六进制记录组成。每个记录包含6个域,它们按一下格式排列。
● | MARK | RECLEN | OFFSET | RECTYP | DATA | CHKSUM |
※ Hex六域分析
MARK 每个 Intel HEX 记录都由冒号开头
RECLEN 数据长度域,它代表记录当中数据字节的数量
OFFSET 地址域,它代表记录当中数据的起始地址
RECTYP 代表HEX记录类型的域,它可能是以下数据当中的一个
DATA 数据域,一个记录可以有许多数据字节.记录当中数据字节的数量必须和数据长度域中指定的数字相符
CHKSUM 校验和域,它表示这个记录的校验和.校验和的计算是通过将记录当中所有十六进制编码数字对的值相加,以256为模进行补足
4.前8个字节内容含义
※ 在第一行数据020000040800F2中,其实际表达为0x02 0x00 0x00 0x04 0x08 0x00 0xf2。具体含义表达如下:
● 第一个字节 0x02表示本行数据的长度;
● 第二、三字节 0x00 0x00表示本行数据的起始地址;
● 第四字节 0x04表示数据类型,数据类型有:0x00、0x01、0x02、0x03、0x04、0x05
● '00' Data Rrecord:用来记录数据,HEX文件的大部分记录都是数据记录
● '01' End of File Record: 用来标识文件结束,放在文件的最后,标识HEX文件的结尾
● '02' Extended Segment Address Record: 用来标识扩展段地址的记录
● '03' Start Segment Address Record:开始段地址记录
● '04' Extended Linear Address Record: 用来标识扩展线性地址的记录
● '05' Start Linear Address Record:开始线性地址记录
● 然后是数据,0x08 0x00
● 最后一个字节 0xf2为校验和。
(五)总结
本文介绍了如何搭建并配置Keil嵌入式开发环境,完成一个基于STM32汇编程序的编写。记录build生成的 hex文件各段的大小,了解Hex文件格式及其前8个字节内容含义,学习在没有硬件条件下进行仿真调试的方法,观察ARM寄存器变化状况。
本文来自互联网用户投稿,文章观点仅代表作者本人,不代表本站立场,不承担相关法律责任。如若转载,请注明出处。 如若内容造成侵权/违法违规/事实不符,请点击【内容举报】进行投诉反馈!
