bugku 网站被黑/管理员系统/WEB4/输入密码查看flag 题目详解
网站被黑
来到了bugku;打开“网站被黑”这道题;

页面如图;
接触此类题目,一般从后台扫描方面考虑;
御剑后台扫描工具
链接: https://pan.baidu.com/s/1bebPE9aNEVnV1_o1fgAMvA
提取码: w46z
扫描http://123.206.87.240:8002/webshell/结果如下,发现后台一个网站:

打开这个网站:

发现存在密码,此时不得不想到了burpsuite,暴力破解法。
那我们就破解吧,随意输入一个串字符:hacck

出现错误,密码输入错误。
burpsuite抓到的包:

sent to intruder;
操作一下:

选择如下选项;毕竟是基础题。

开始跑密码,很快出来了一个长度与众不同的。

hack 密码就是他了,
输入即可得到flag。
flag{hack_bug_ku035}
管理员系统

打开链接;

与上一题有一点儿相似之处。

发现base64密码;解密得:test123
随便输入用户名,密码输入test123;
得:

burpsuite抓包得:
X-Forwarded-For
X-Forwarded-For:简称XFF头,它代表客户端,也就是HTTP的请求端真实的IP,只有在通过了HTTP 代理或者负载均衡服务器时才会添加该项。它不是RFC中定义的标准请求头信息,在squid缓存代理服务器开发文档中可以找到该项的详细介绍。
标准格式如下:X-Forwarded-For: client1, proxy1, proxy2
伪造IP:

Go了一下,提示域相关参数设置有误。
猜测我们刚刚随便输入的的用户名没有输入正确。

用burp爆破一下;得到正确用户名:admin。
再去repeatergo一下,得到flag。

flag{85ff2ee4171396724bae20c0bd851f6b}
web4
打开链接:
随便提交了个数据 :
查看源码:

很明显是url编码了。
解码得到一串代码:
var p1 = 'function checkSubmit(){var a=document.getElementById("password");if("undefined"!=typeof a){if("67d709b2b';
var p2 = 'aa648cf6e87a7114f1"==a.value)return!0;alert("Error");a.focus();return!1}}document.getElementById("levelQuest").οnsubmit=checkSubmit;';
eval(unescape(p1) + unescape('54aa2' + p2));
根据代码含义:得提交如下数据:
67d709b2b54aa2aa648cf6e87a7114f1
提交后得到flag。
KEY{J22JK-HS11}
输入密码查看flag
和上面的爆破一样的套路。
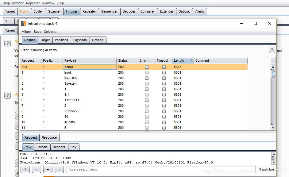
注意题目:5位数字密码。
爆破得到如下:

flag{bugku-baopo-hah}
这道题就很轻松地解了出来。。。难以置信
祝读者有好收获。
本文来自互联网用户投稿,文章观点仅代表作者本人,不代表本站立场,不承担相关法律责任。如若转载,请注明出处。 如若内容造成侵权/违法违规/事实不符,请点击【内容举报】进行投诉反馈!
