全网最全Redis面试题
Redis常见面试题整合,供大家参考。
题目来源
- https://blog.csdn.net/Design407/article/details/105274226/
- https://zhuanlan.zhihu.com/p/87326072
文章目录
- 1、Redis持久化机制
- 2、缓存雪崩、缓存穿透、缓存预热、缓存更新、缓存降级等问题
- 1、缓存雪崩
- 2、缓存穿透
- 3、缓存预热
- 5、缓存降级
- 3、热点数据和冷数据是什么
- 4、Memcache与Redis的区别都有哪些?
- 5、单线程的redis为什么这么快
- 6、redis的数据类型,以及每种数据类型的使用场景
- 7、redis的过期策略以及内存淘汰机制
- 8、Redis 为什么是单线程的
- 9、Redis 常见性能问题和解决方案?
- 10、为什么Redis的操作是原子性的,怎么保证原子性的?
- 11 Redis事务
- 12 什么是Redis?
- 13 Redis相比memcached有哪些优势?
- 14 Redis主要消耗什么物理资源?
- 15 Redis的全称是什么?
- 16 Redis官方为什么不提供Windows版本?
- 17 一个字符串类型的值能存储最大容量是多少?
- 18 为什么Redis需要把所有数据放到内存中?
- 19 Redis集群方案应该怎么做?都有哪些方案?
- 19 Redis集群方案什么情况下会导致整个集群不可用?
- 20 MySQL里有2000w数据,redis中只存20w的数据,如何保证redis中的数据都是热点数据?
- 21 Redis有哪些适合的场景?
- 22 Redis支持的Java客户端都有哪些?官方推荐用哪个?
- 23 Redis和Redisson有什么关系?
- 24 Jedis与Redisson对比有什么优缺点?
- 25 Redis如何设置密码及验证密码?
- 26 说说Redis哈希槽的概念?
- 27 Redis集群的主从复制模型是怎样的?
- 28 Redis集群会有写操作丢失吗?为什么?
- 29 Redis集群之间是如何复制的?
- 30 Redis集群最大节点个数是多少?
- 31 Redis集群如何选择数据库?
- 32 怎么测试Redis的连通性?
- 33 Redis中的管道有什么用?
- 34 怎么理解Redis事务?
- 35 Redis事务相关的命令有哪几个?
- 36 Redis如何做内存优化?
- 37 Redis回收进程如何工作的?
- 38 Redis回收使用的是什么算法?
- 39 Redis如何做大量数据插入?
- 40 为什么要做Redis分区?
- 41 你知道有哪些Redis分区实现方案?
- 42 Redis分区有什么缺点?
- 43 Redis持久化数据和缓存怎么做扩容?
- 44 分布式Redis是前期做还是后期规模上来了再做好?为什么?
- 44 Twemproxy是什么?
- 45 支持一致性哈希的客户端有哪些?
- 46 Redis与其他key-value存储有什么不同?
- 47 Redis的内存占用情况怎么样?
- 48 都有哪些办法可以降低Redis的内存使用情况呢?
- 49查看Redis使用情况及状态信息用什么命令?
- 50 一个Redis实例最多能存放多少的keys?
- 51 Redis常见性能问题和解决方案?
- 52 Redis提供了哪几种持久化方式?
- 53 如何选择合适的持久化方式?
- 54 修改配置不重启Redis会实时生效吗?
- 经典问题
- 蚂蚁金服java面试真题:如何保障mysql和redis之间的数据一致性?
- redis雪崩和穿透的解决方法
- Redis集群方案应该怎么做?
- 其他博文链接
- 面了BAT,我总结了他们会问的Redis基础知识
- 阿里面试Redis最常问的三个问题:缓存雪崩、击穿、穿透(带答案)
- 大厂都喜欢这样问Redis,哨兵、持久化、主从、手撕LRU,我都整理好了
- 大厂面试官喜欢这样问Redis,双写一致性、并发竞争、线程模型,我整理好了
- Redis_redis5大类型命令详解
- Redis思维导图
1、Redis持久化机制
Redis是一个支持持久化的内存数据库,通过持久化机制把内存中的数据同步到硬盘文件来保证数据持久化。当Redis重启后通过把硬盘文件重新加载到内存,就能达到恢复数据的目的。
实现:单独创建fork()一个子进程,将当前父进程的数据库数据复制到子进程的内存中,然后由子进程写入到临时文件中,持久化的过程结束了,再用这个临时文件替换上次的快照文件,然后子进程退出,内存释放。RDB是Redis默认的持久化方式。按照一定的时间周期策略把内存的数据以快照的形式保存到硬盘的二进制文件。即Snapshot快照存储,对应产生的数据文件为dump.rdb,通过配置文件中的save参数来定义快照的周期。(快照可以是其所表示的数据的一个副本,也可以是数据的一个复制)
AOF:Redis会将每一个收到的写命令都通过Write函数追加到文件最后,类似于MySQL的binlog。当Redis重启是会通过重新执行文件中保存的写命令来在内存中重建整个数据库的内容。
当两种方式同时开启时,数据恢复Redis会优先选择AOF恢复。
2、缓存雪崩、缓存穿透、缓存预热、缓存更新、缓存降级等问题
1、缓存雪崩
我们可以简单的理解为:由于原有缓存失效,新缓存未到期间
(例如:我们设置缓存时采用了相同的过期时间,在同一时刻出现大面积的缓存过期),所有原本应该访问缓存的请求都去查询数据库了,而对数据库CPU和内存造成巨大压力,严重的会造成数据库宕机。从而形成一系列连锁反应,造成整个系统崩溃。
解决办法
大多数系统设计者考虑用加锁( 最多的解决方案)或者队列的方式保证来保证不会有大量的线程对数据库一次性进行读写,从而避免失效时大量的并发请求落到底层存储系统上。还有一个简单方案就时讲缓存失效时间分散开。
2、缓存穿透
缓存穿透是指用户查询数据,在数据库没有,自然在缓存中也不会有。这样就导致用户查询的时候,在缓存中找不到,每次都要去数据库再查询一遍,然后返回空(相当于进行了两次无用的查询)。这样请求就绕过缓存直接查数据库,这也是经常提的缓存命中率问题。
解决办法;
最常见的则是采用布隆过滤器,将所有可能存在的数据哈希到一个足够大的bitmap中,一个一定不存在的数据会被这个bitmap拦截掉,从而避免了对底层存储系统的查询压力。
另外也有一个更为简单粗暴的方法,如果一个查询返回的数据为空(不管是数据不存在,还是系统故障),我们仍然把这个空结果进行缓存,但它的过期时间会很短,最长不超过五分钟。通过这个直接设置的默认值存放到缓存,这样第二次到缓冲中获取就有值了,而不会继续访问数据库,这种办法最简单粗暴。
5TB的硬盘上放满了数据,请写一个算法将这些数据进行排重。如果这些数据是一些32bit大小的数据该如何解决?如果是64bit的呢?
对于空间的利用到达了一种极致,那就是Bitmap和布隆过滤器(Bloom Filter)。
Bitmap: 典型的就是哈希表
缺点是,Bitmap对于每个元素只能记录1bit信息,如果还想完成额外的功能,恐怕只能靠牺牲更多的空
布隆过滤器(推荐)
就是引入了k(k>1)k(k>1)个相互独立的哈希函数,保证在给定的空间、误判率下,完成元素判重的过程。
它的优点是空间效率和查询时间都远远超过一般的算法,缺点是有一定的误识别率和删除困难。
Bloom-Filter算法的核心思想就是利用多个不同的Hash函数来解决“冲突”。
Hash存在一个冲突(碰撞)的问题,用同一个Hash得到的两个URL的值有可能相同。为了减少冲突,我们可以多引入几个Hash,如果通过其中的一个Hash值我们得出某元素不在集合中,那么该元素肯定不在集合中。只有在所有的Hash函数告诉我们该元素在集合中时,才能确定该元素存在于集合中。这便是Bloom-Filter的基本思想。
Bloom-Filter一般用于在大数据量的集合中判定某元素是否存在。
3、缓存预热
缓存预热这个应该是一个比较常见的概念,相信很多小伙伴都应该可以很容易的理解,缓存预热就是系统上线后,将相关的缓存数据直接加载到缓存系统。这样就可以避免在用户请求的时候,先查询数据库,然后再将数据缓存的问题!用户直接查询事先被预热的缓存数据!
解决思路:
1、直接写个缓存刷新页面,上线时手工操作下;
2、数据量不大,可以在项目启动的时候自动进行加载;
3、定时刷新缓存;
4、缓存更新
除了缓存服务器自带的缓存失效策略之外(Redis默认的有6中策略可供选择),我们还可以根据具体的业务需求进行自定义的缓存淘汰,常见的策略有两种:
(1)定时去清理过期的缓存;
(2)当有用户请求过来时,再判断这个请求所用到的缓存是否过期,过期的话就去底层系统得到新数据并更新缓存。
两者各有优劣,第一种的缺点是维护大量缓存的key是比较麻烦的,第二种的缺点就是每次用户请求过来都要判断缓存失效,逻辑相对比较复杂!具体用哪种方案,大家可以根据自己的应用场景来权衡。
5、缓存降级
当访问量剧增、服务出现问题(如响应时间慢或不响应)或非核心服务影响到核心流程的性能时,仍然需要保证服务还是可用的,即使是有损服务。系统可以根据一些关键数据进行自动降级,也可以配置开关实现人工降级。
降级的最终目的是保证核心服务可用,即使是有损的。而且有些服务是无法降级的(如加入购物车、结算)。
以参考日志级别设置预案:
(1)一般:比如有些服务偶尔因为网络抖动或者服务正在上线而超时,可以自动降级;
(2)警告:有些服务在一段时间内成功率有波动(如在95~100%之间),可以自动降级或人工降级,并发送告警;
(3)错误:比如可用率低于90%,或者数据库连接池被打爆了,或者访问量突然猛增到系统能承受的最大阀值,此时可以根据情况自动降级或者人工降级;
(4)严重错误:比如因为特殊原因数据错误了,此时需要紧急人工降级。
服务降级的目的,是为了防止Redis服务故障,导致数据库跟着一起发生雪崩问题。因此,对于不重要的缓存数据,可以采取服务降级策略,例如一个比较常见的做法就是,Redis出现问题,不去数据库查询,而是直接返回默认值给用户。
3、热点数据和冷数据是什么
热点数据,缓存才有价值
对于冷数据而言,大部分数据可能还没有再次访问到就已经被挤出内存,不仅占用内存,而且价值不场景。
对于热点数据,比如我们的某IM产品,生日祝福模块,当天的寿星列表,缓存以后可能读取数十万次。
再举个例子,某导航产品,我们将导航信息,缓存以后可能读取数百万次。
数据更新前至少读取两次,缓存才有意义。这个是最基本的策略,如果缓存还没有起作用就失效了,那就没有太大价值了。
那存不存在,修改频率很高,但是又不得不考虑缓存的场景呢?有!比如,这个读取接口对数据库的压力很大,但是又是热点数据,这个时候就需要考虑通过缓存手段,减少数据库的压力,比如我们的某助手产品的,点赞数,收藏数,分享数等是非常典型的热点数据,但是又不断变化,此时就需要将数据同步保存到Redis缓存,减少数据库压力。
4、Memcache与Redis的区别都有哪些?
1、存储方式 Memecache把数据全部存在内存之中,断电后会挂掉,数据不能超过内存大小。 Redis有部份存在硬盘上,redis可以持久化其数据
2、数据支持类型 memcached所有的值均是简单的字符串,redis作为其替代者,支持更为丰富的数据类型 ,提供list,set,zset,hash等数据结构的存储
3、使用底层模型不同 它们之间底层实现方式 以及与客户端之间通信的应用协议不一样。 Redis直接自己构建了VM 机制 ,因为一般的系统调用系统函数的话,会浪费一定的时间去移动和请求。
4、 value 值大小不同:Redis 最大可以达到 1gb;memcache 只有 1mb。
5、redis的速度比memcached快很多
6、Redis支持数据的备份,即master-slave模式的数据备份。
5、单线程的redis为什么这么快
1、纯内存操作
2、单线程操作,避免了频繁的上下文切换
3、采用了非阻塞I/O多路复用机制
6、redis的数据类型,以及每种数据类型的使用场景
回答:一共五种
1、String
这个其实没啥好说的,最常规的set/get操作,value可以是String也可以是数字。一般做一些复杂的计数功能的缓存。
2、hash
这里value存放的是结构化的对象,比较方便的就是操作其中的某个字段。博主在做单点登录的时候,就是用这种数据结构存储用户信息,以cookieId作为key,设置30分钟为缓存过期时间,能很好的模拟出类似session的效果。
3、list
使用List的数据结构,可以做简单的消息队列的功能。另外还有一个就是,可以利用lrange命令,做基于redis的分页功能,性能极佳,用户体验好。本人还用一个场景,很合适—取行情信息。就也是个生产者和消费者的场景。LIST可以很好的完成排队,先进先出的原则。
4、set
因为set堆放的是一堆不重复值的集合。所以可以做全局去重的功能。为什么不用JVM自带的Set进行去重?因为我们的系统一般都是集群部署,使用JVM自带的Set,比较麻烦,难道为了一个做一个全局去重,再起一个公共服务,太麻烦了。
另外,就是利用交集、并集、差集等操作,可以计算共同喜好,全部的喜好,自己独有的喜好等功能。
5、sorted set
7、redis的过期策略以及内存淘汰机制
redis采用的是定期删除+惰性删除策略。
为什么不用定时删除策略?
定时删除,用一个定时器来负责监视key,过期则自动删除。虽然内存及时释放,但是十分消耗CPU资源。
在大并发请求下,CPU要将时间应用在处理请求,而不是删除key,因此没有采用这一策略.
定期删除+惰性删除是如何工作的呢?
定期删除,redis默认每个100ms检查,是否有过期的key,有过期key则删除。需要说明的是,redis不是每个100ms将所有的key检查一次,而是随机抽取进行检查(如果每隔100ms,全部key进行检查,redis岂不是卡死)。因此,如果只采用定期删除策略,会导致很多key到时间没有删除。
于是,惰性删除派上用场。也就是说在你获取某个key的时候,redis会检查一下,这个key如果设置了过期时间那么是否过期了?如果过期了此时就会删除。
采用定期删除+惰性删除就没其他问题了么?
不是的,如果定期删除没删除key。然后你也没即时去请求key,也就是说惰性删除也没生效。这样,redis的内存会越来越高。那么就应该采用内存淘汰机制。
在redis.conf中有一行配置
maxmemory-policy volatile-lru
该配置就是配内存淘汰策略的(什么,你没配过?好好反省一下自己)
volatile-lru:从已设置过期时间的数据集(server.db[i].expires)中挑选最近最少使用的数据淘汰
volatile-ttl:从已设置过期时间的数据集(server.db[i].expires)中挑选将要过期的数据淘汰
volatile-random:从已设置过期时间的数据集(server.db[i].expires)中任意选择数据淘汰
allkeys-lru:从数据集(server.db[i].dict)中挑选最近最少使用的数据淘汰
allkeys-random:从数据集(server.db[i].dict)中任意选择数据淘汰
no-enviction(驱逐):禁止驱逐数据,新写入操作会报错
ps:如果没有设置 expire 的key, 不满足先决条件(prerequisites); 那么 volatile-lru, volatile-random 和volatile-ttl 策略的行为, 和 noeviction(不删除) 基本上一致。
8、Redis 为什么是单线程的
官方FAQ表示,因为Redis是基于内存的操作,CPU不是Redis的瓶颈,Redis的瓶颈最有可能是机器内存的大小或者网络带宽。既然单线程容易实现,而且CPU不会成为瓶颈,那就顺理成章地采用单线程的方案了(毕竟采用多线程会有很多麻烦!)Redis利用队列技术将并发访问变为串行访问
1、绝大部分请求是纯粹的内存操作(非常快速)
2、采用单线程,避免了不必要的上下文切换和竞争条件
3、非阻塞IO优点:
(1)速度快,因为数据存在内存中,类似于HashMap,HashMap的优势就是查找和操作的时间复杂度都是O(1)
(2)支持丰富数据类型,支持string,list,set,sorted set,hash
(3)支持事务,操作都是原子性,所谓的原子性就是对数据的更改要么全部执行,要么全部不执行
(4)丰富的特性:可用于缓存,消息,按key设置过期时间,过期后将会自动删除如何解决redis的并发竞争key问题同时有多个子系统去set一个key。这个时候要注意什么呢? 不推荐使用redis的事务机制。因为我们的生产环境,基本都是redis集群环境,做了数据分片操作。你一个事务中有涉及到多个key操作的时候,这多个key不一定都存储在同一个redis-server上。因此,redis的事务机制,十分鸡肋。
(1)如果对这个key操作,不要求顺序: 准备一个分布式锁,大家去抢锁,抢到锁就做set操作即可作了。以此类推。
(2) 利用队列,将set方法变成串行访问也可以redis遇到高并发,如果保证读写key的一致性对redis的操作都是具有原子性的,是线程安全的操作,你不用考虑并发问题,redis内部已经帮你处理好并发的问题了。
9、Redis 常见性能问题和解决方案?
1、Master 最好不要做任何持久化工作,如 RDB 内存快照和 AOF 日志文件
2、 如果数据比较重要,某个 Slave 开启 AOF 备份数据,策略设置为每秒同步一次
3、为了主从复制的速度和连接的稳定性, Master 和 Slave 最好在同一个局域网内
4、尽量避免在压力很大的主库上增加从库
5、主从复制不要用图状结构,用单向链表结构更为稳定,即: Master <- Slave1 <- Slave2 <-Slave3…
10、为什么Redis的操作是原子性的,怎么保证原子性的?
对于Redis而言,命令的原子性指的是:一个操作的不可以再分,操作要么执行,要么不执行。
Redis的操作之所以是原子性的,是因为Redis是单线程的。
Redis本身提供的所有API都是原子操作,Redis中的事务其实是要保证批量操作的原子性。
多个命令在并发中也是原子性的吗?
不一定, 将get和set改成单命令操作,incr 。使用Redis的事务,或者使用Redis+Lua==的方式实现.
11 Redis事务
Redis事务功能是通过MULTI、EXEC、DISCARD和WATCH 四个原语实现的
Redis会将一个事务中的所有命令序列化,然后按顺序执行。
1、redis 不支持回滚“Redis 在事务失败时不进行回滚,而是继续执行余下的命令”, 所以 Redis 的内部可以保持简单且快速。
2、如果在一个事务中的命令出现错误,那么所有的命令都不会执行;
3、如果在一个事务中出现运行错误,那么正确的命令会被执行。
(1)MULTI命令用于开启一个事务,它总是返回OK。 MULTI执行之后,客户端可以继续向服务器发送任意多条命令,这些命令不会立即被执行,而是被放到一个队列中,当EXEC命令被调用时,所有队列中的命令才会被执行。
(2)EXEC:执行所有事务块内的命令。返回事务块内所有命令的返回值,按命令执行的先后顺序排列。当操作被打断时,返回空值 nil 。
(3)通过调用DISCARD,客户端可以清空事务队列,并放弃执行事务, 并且客户端会从事务状态中退出。
(4)WATCH 命令可以为 Redis 事务提供 check-and-set (CAS)行为。 可以监控一个或多个键,一旦其中有一个键被修改(或删除),之后的事务就不会执行,监控一直持续到EXEC命令。
12 什么是Redis?
Redis本质上是一个Key-Value类型的内存数据库,很像memcached,整个数据库统统加载在内存当中进行操作,定期通过异步操作把数据库数据flush到硬盘上进行保存。因为是纯内存操作,Redis的性能非常出色,每秒可以处理超过 10万次读写操作,是已知性能最快的Key-Value DB。 Redis的出色之处不仅仅是性能,Redis最大的魅力是支持保存多种数据结构,此外单个value的最大限制是1GB,不像 memcached只能保存1MB的数据,因此Redis可以用来实现很多有用的功能,比方说用他的List来做FIFO双向链表,实现一个轻量级的高性 能消息队列服务,用他的Set可以做高性能的tag系统等等。另外Redis也可以对存入的Key-Value设置expire时间,因此也可以被当作一 个功能加强版的memcached来用。 Redis的主要缺点是数据库容量受到物理内存的限制,不能用作海量数据的高性能读写,因此Redis适合的场景主要局限在较小数据量的高性能操作和运算上。
13 Redis相比memcached有哪些优势?
(1) memcached所有的值均是简单的字符串,redis作为其替代者, 支持更为丰富的数据类型
(2) redis的速度比memcached快很多
(3) redis可以持久化其数据
14 Redis主要消耗什么物理资源?
redis是一种基于内存高性能的数据库— 主要依赖于内存内存。
15 Redis的全称是什么?
Remote Dictionary Server
16 Redis官方为什么不提供Windows版本?
因为目前Linux版本已经相当稳定,而且用户量很大,无需开发windows版本,反而会带来兼容性等问题。
17 一个字符串类型的值能存储最大容量是多少?
512M
18 为什么Redis需要把所有数据放到内存中?
Redis为了达到最快的读写速度将数据都读到内存中,并通过异步的方式将数据写入磁盘。所以redis具有快速和数据持久化的特征。如果不将数据放在内存中,磁盘I/O速度为严重影响redis的性能。在内存越来越便宜的今天,redis将会越来越受欢迎。
如果设置了最大使用的内存,则数据已有记录数达到内存限值后不能继续插入新值。
19 Redis集群方案应该怎么做?都有哪些方案?
1.twemproxy,大概概念是,它类似于一个代理方式,使用方法和普通redis无任何区别,设置好它下属的多个redis实例后,使用时在本需要连接redis的地方改为连接twemproxy,它会以一个代理的身份接收请求并使用一致性hash算法,将请求转接到具体redis,将结果再返回twemproxy。使用方式简便(相对redis只需修改连接端口),对旧项目扩展的首选。 问题:twemproxy自身单端口实例的压力,使用一致性hash后,对redis节点数量改变时候的计算值的改变,数据无法自动移动到新的节点。
2.codis,目前用的最多的集群方案,基本和twemproxy一致的效果,但它支持在 节点数量改变情况下,旧节点数据可恢复到新hash节点。
3.redis cluster3.0自带的集群,特点在于他的分布式算法不是一致性hash,而是hash槽的概念,以及自身支持节点设置从节点。具体看官方文档介绍。
4.在业务代码层实现,起几个毫无关联的redis实例,在代码层,对key 进行hash计算,然后去对应的redis实例操作数据。 这种方式对hash层代码要求比较高,考虑部分包括,节点失效后的替代算法方案,数据震荡后的自动脚本恢复,实例的监控,等等。
19 Redis集群方案什么情况下会导致整个集群不可用?
有A,B,C三个节点的集群,在没有复制模型的情况下,如果节点B失败了,那么整个集群就会以为缺少5501-11000这个范围的槽而不可用。
20 MySQL里有2000w数据,redis中只存20w的数据,如何保证redis中的数据都是热点数据?
redis内存数据集大小上升到一定大小的时候,就会施行数据淘汰策略。
21 Redis有哪些适合的场景?
(1)、会话缓存(Session Cache)最常用的一种使用Redis的情景是会话缓存(session cache)。用Redis缓存会话比其他存储(如Memcached)的优势在于:Redis提供持久化。当维护一个不是严格要求一致性的缓存时,如果用户的购物车信息全部丢失,大部分人都会不高兴的,现在,他们还会这样吗?幸运的是,随着 Redis 这些年的改进,很容易找到怎么恰当的使用Redis来缓存会话的文档。甚至广为人知的商业平台Magento也提供Redis的插件。
(2)、全页缓存(FPC)除基本的会话token之外,Redis还提供很简便的FPC平台。回到一致性问题,即使重启了Redis实例,因为有磁盘的持久化,用户也不会看到页面加载速度的下降,这是一个极大改进,类似PHP本地FPC。再次以Magento为例,Magento提供一个插件来使用Redis作为全页缓存后端。此外,对WordPress的用户来说,Pantheon有一个非常好的插件 wp-redis,这个插件能帮助你以最快速度加载你曾浏览过的页面。
(3)、队列Reids在内存存储引擎领域的一大优点是提供 list 和 set 操作,这使得Redis能作为一个很好的消息队列平台来使用。Redis作为队列使用的操作,就类似于本地程序语言(如Python)对 list 的 push/pop 操作。如果你快速的在Google中搜索“Redis queues”,你马上就能找到大量的开源项目,这些项目的目的就是利用Redis创建非常好的后端工具,以满足各种队列需求。例如,Celery有一个后台就是使用Redis作为broker,你可以从这里去查看。
(4),排行榜/计数器Redis在内存中对数字进行递增或递减的操作实现的非常好。集合(Set)和有序集合(Sorted Set)也使得我们在执行这些操作的时候变的非常简单,Redis只是正好提供了这两种数据结构。所以,我们要从排序集合中获取到排名最靠前的10个用户–我们称之为“user_scores”,我们只需要像下面一样执行即可:当然,这是假定你是根据你用户的分数做递增的排序。如果你想返回用户及用户的分数,你需要这样执行:ZRANGE user_scores 0 10 WITHSCORESAgora Games就是一个很好的例子,用Ruby实现的,它的排行榜就是使用Redis来存储数据的,你可以在这里看到。
(5)、发布/订阅最后(但肯定不是最不重要的)是Redis的发布/订阅功能。发布/订阅的使用场景确实非常多。我已看见人们在社交网络连接中使用,还可作为基于发布/订阅的脚本触发器,甚至用Redis的发布/订阅功能来建立聊天系统!(不,这是真的,你可以去核实)。
22 Redis支持的Java客户端都有哪些?官方推荐用哪个?
Redisson、Jedis、lettuce等等,官方推荐使用Redisson。
23 Redis和Redisson有什么关系?
Redisson是一个高级的分布式协调Redis客服端,能帮助用户在分布式环境中轻松实现一些Java的对象 (Bloom filter, BitSet, Set, SetMultimap, ScoredSortedSet, SortedSet, Map, ConcurrentMap, List, ListMultimap, Queue, BlockingQueue, Deque, BlockingDeque, Semaphore, Lock, ReadWriteLock, AtomicLong, CountDownLatch, Publish / Subscribe, HyperLogLog)。
24 Jedis与Redisson对比有什么优缺点?
Jedis是Redis的Java实现的客户端,其API提供了比较全面的Redis命令的支持;Redisson实现了分布式和可扩展的Java数据结构,和Jedis相比,功能较为简单,不支持字符串操作,不支持排序、事务、管道、分区等Redis特性。Redisson的宗旨是促进使用者对Redis的关注分离,从而让使用者能够将精力更集中地放在处理业务逻辑上。
25 Redis如何设置密码及验证密码?
设置密码:config set requirepass 123456授权密码:auth 123456
26 说说Redis哈希槽的概念?
Redis集群没有使用一致性hash,而是引入了哈希槽的概念,Redis集群有16384个哈希槽,每个key通过CRC16校验后对16384取模来决定放置哪个槽,集群的每个节点负责一部分hash槽。
27 Redis集群的主从复制模型是怎样的?
为了使在部分节点失败或者大部分节点无法通信的情况下集群仍然可用,所以集群使用了主从复制模型,每个节点都会有N-1个复制品.
28 Redis集群会有写操作丢失吗?为什么?
Redis并不能保证数据的强一致性,这意味这在实际中集群在特定的条件下可能会丢失写操作。
29 Redis集群之间是如何复制的?
异步复制
30 Redis集群最大节点个数是多少?
16384个。
31 Redis集群如何选择数据库?
Redis集群目前无法做数据库选择,默认在0数据库。
32 怎么测试Redis的连通性?
ping
33 Redis中的管道有什么用?
一次请求/响应服务器能实现处理新的请求即使旧的请求还未被响应。这样就可以将多个命令发送到服务器,而不用等待回复,最后在一个步骤中读取该答复。这就是管道(pipelining),是一种几十年来广泛使用的技术。例如许多POP3协议已经实现支持这个功能,大大加快了从服务器下载新邮件的过程。
34 怎么理解Redis事务?
事务是一个单独的隔离操作:事务中的所有命令都会序列化、按顺序地执行。事务在执行的过程中,不会被其他客户端发送来的命令请求所打断。事务是一个原子操作:事务中的命令要么全部被执行,要么全部都不执行。
35 Redis事务相关的命令有哪几个?
MULTI、EXEC、DISCARD、WATCH ##28、Redis key的过期时间和永久有效分别怎么设置? EXPIRE和PERSIST命令。
36 Redis如何做内存优化?
尽可能使用散列表(hashes),散列表(是说散列表里面存储的数少)使用的内存非常小,所以你应该尽可能的将你的数据模型抽象到一个散列表里面。比如你的web系统中有一个用户对象,不要为这个用户的名称,姓氏,邮箱,密码设置单独的key,而是应该把这个用户的所有信息存储到一张散列表里面.
37 Redis回收进程如何工作的?
一个客户端运行了新的命令,添加了新的数据。Redi检查内存使用情况,如果大于maxmemory的限制, 则根据设定好的策略进行回收。一个新的命令被执行,等等。所以我们不断地穿越内存限制的边界,通过不断达到边界然后不断地回收回到边界以下。如果一个命令的结果导致大量内存被使用(例如很大的集合的交集保存到一个新的键),不用多久内存限制就会被这个内存使用量超越。**
38 Redis回收使用的是什么算法?
**LRU算法
39 Redis如何做大量数据插入?
Redis2.6开始redis-cli支持一种新的被称之为pipe mode的新模式用于执行大量数据插入工作。
40 为什么要做Redis分区?
分区可以让Redis管理更大的内存,Redis将可以使用所有机器的内存。如果没有分区,你最多只能使用一台机器的内存。分区使Redis的计算能力通过简单地增加计算机得到成倍提升,Redis的网络带宽也会随着计算机和网卡的增加而成倍增长。
41 你知道有哪些Redis分区实现方案?
客户端分区就是在客户端就已经决定数据会被存储到哪个redis节点或者从哪个redis节点读取。大多数客户端已经实现了客户端分区。代理分区 意味着客户端将请求发送给代理,然后代理决定去哪个节点写数据或者读数据。代理根据分区规则决定请求哪些Redis实例,然后根据Redis的响应结果返回给客户端。redis和memcached的一种代理实现就是Twemproxy查询路由(Query routing) 的意思是客户端随机地请求任意一个redis实例,然后由Redis将请求转发给正确的Redis节点。Redis Cluster实现了一种混合形式的查询路由,但并不是直接将请求从一个redis节点转发到另一个redis节点,而是在客户端的帮助下直接redirected到正确的redis节点。
42 Redis分区有什么缺点?
涉及多个key的操作通常不会被支持。例如你不能对两个集合求交集,因为他们可能被存储到不同的Redis实例(实际上这种情况也有办法,但是不能直接使用交集指令)。同时操作多个key,则不能使用Redis事务.分区使用的粒度是key,不能使用一个非常长的排序key存储一个数据集(The partitioning granularity is the key, so it is not possible to shard a dataset with a single huge key like a very big sorted set).当使用分区的时候,数据处理会非常复杂,例如为了备份你必须从不同的Redis实例和主机同时收集RDB / AOF文件。分区时动态扩容或缩容可能非常复杂。Redis集群在运行时增加或者删除Redis节点,能做到最大程度对用户透明地数据再平衡,但其他一些客户端分区或者代理分区方法则不支持这种特性。然而,有一种预分片的技术也可以较好的解决这个问题。
43 Redis持久化数据和缓存怎么做扩容?
如果Redis被当做缓存使用,使用一致性哈希实现动态扩容缩容。如果Redis被当做一个持久化存储使用,必须使用固定的keys-to-nodes映射关系,节点的数量一旦确定不能变化。否则的话(即Redis节点需要动态变化的情况),必须使用可以在运行时进行数据再平衡的一套系统,而当前只有Redis集群可以做到这样。
44 分布式Redis是前期做还是后期规模上来了再做好?为什么?
既然Redis是如此的轻量(单实例只使用1M内存),为防止以后的扩容,最好的办法就是一开始就启动较多实例。即便你只有一台服务器,你也可以一开始就让Redis以分布式的方式运行,使用分区,在同一台服务器上启动多个实例。一开始就多设置几个Redis实例,例如32或者64个实例,对大多数用户来说这操作起来可能比较麻烦,但是从长久来看做这点牺牲是值得的。这样的话,当你的数据不断增长,需要更多的Redis服务器时,你需要做的就是仅仅将Redis实例从一台服务迁移到另外一台服务器而已(而不用考虑重新分区的问题)。一旦你添加了另一台服务器,你需要将你一半的Redis实例从第一台机器迁移到第二台机器。
44 Twemproxy是什么?
Twemproxy是Twitter维护的(缓存)代理系统,代理Memcached的ASCII协议和Redis协议。它是单线程程序,使用c语言编写,运行起来非常快。它是采用Apache 2.0 license的开源软件。 Twemproxy支持自动分区,如果其代理的其中一个Redis节点不可用时,会自动将该节点排除(这将改变原来的keys-instances的映射关系,所以你应该仅在把Redis当缓存时使用Twemproxy)。 Twemproxy本身不存在单点问题,因为你可以启动多个Twemproxy实例,然后让你的客户端去连接任意一个Twemproxy实例。 Twemproxy是Redis客户端和服务器端的一个中间层,由它来处理分区功能应该不算复杂,并且应该算比较可靠的。
45 支持一致性哈希的客户端有哪些?
Redis-rb、Predis等。
46 Redis与其他key-value存储有什么不同?
Redis有着更为复杂的数据结构并且提供对他们的原子性操作,这是一个不同于其他数据库的进化路径。Redis的数据类型都是基于基本数据结构的同时对程序员透明,无需进行额外的抽象。Redis运行在内存中但是可以持久化到磁盘,所以在对不同数据集进行高速读写时需要权衡内存,应为数据量不能大于硬件内存。在内存数据库方面的另一个优点是, 相比在磁盘上相同的复杂的数据结构,在内存中操作起来非常简单,这样Redis可以做很多内部复杂性很强的事情。 同时,在磁盘格式方面他们是紧凑的以追加的方式产生的,因为他们并不需要进行随机访问。
47 Redis的内存占用情况怎么样?
给你举个例子: 100万个键值对(键是0到999999值是字符串“hello world”)在我的32位的Mac笔记本上 用了100MB。同样的数据放到一个key里只需要16MB, 这是因为键值有一个很大的开销。 在Memcached上执行也是类似的结果,但是相对Redis的开销要小一点点,因为Redis会记录类型信息引用计数等等。当然,大键值对时两者的比例要好很多。64位的系统比32位的需要更多的内存开销,尤其是键值对都较小时,这是因为64位的系统里指针占用了8个字节。 但是,当然,64位系统支持更大的内存,所以为了运行大型的Redis服务器或多或少的需要使用64位的系统。
48 都有哪些办法可以降低Redis的内存使用情况呢?
如果你使用的是32位的Redis实例,可以好好利用Hash,list,sorted set,set等集合类型数据,因为通常情况下很多小的Key-Value可以用更紧凑的方式存放到一起。
49查看Redis使用情况及状态信息用什么命令?
info44、Redis的内存用完了会发生什么? 如果达到设置的上限,Redis的写命令会返回错误信息(但是读命令还可以正常返回。)或者你可以将Redis当缓存来使用配置淘汰机制,当Redis达到内存上限时会冲刷掉旧的内容。## 45、Redis是单线程的,如何提高多核CPU的利用率? 可以在同一个服务器部署多个Redis的实例,并把他们当作不同的服务器来使用,在某些时候,无论如何一个服务器是不够的, 所以,如果你想使用多个CPU,你可以考虑一下分片(shard)。
50 一个Redis实例最多能存放多少的keys?
List、Set、Sorted Set他们最多能存放多少元素?理论上Redis可以处理多达232的keys,并且在实际中进行了测试,每个实例至少存放了2亿5千万的keys。我们正在测试一些较大的值。任何list、set、和sorted set都可以放232个元素。换句话说,Redis的存储极限是系统中的可用内存值。
51 Redis常见性能问题和解决方案?
(1) Master最好不要做任何持久化工作,如RDB内存快照和AOF日志文件
(2) 如果数据比较重要,某个Slave开启AOF备份数据,策略设置为每秒同步一次
(3) 为了主从复制的速度和连接的稳定性,Master和Slave最好在同一个局域网内
(4) 尽量避免在压力很大的主库上增加从库
(5) 主从复制不要用图状结构,用单向链表结构更为稳定,即:Master <- Slave1 <- Slave2 <- Slave3…这样的结构方便解决单点故障问题,实现Slave对Master的替换。如果Master挂了,可以立刻启用Slave1做Master,其他不变。
52 Redis提供了哪几种持久化方式?
RDB持久化方式能够在指定的时间间隔能对你的数据进行快照存储.AOF持久化方式记录每次对服务器写的操作,当服务器重启的时候会重新执行这些命令来恢复原始的数据,AOF命令以redis协议追加保存每次写的操作到文件末尾.Redis还能对AOF文件进行后台重写,使得AOF文件的体积不至于过大.如果你只希望你的数据在服务器运行的时候存在,你也可以不使用任何持久化方式.你也可以同时开启两种持久化方式, 在这种情况下, 当redis重启的时候会优先载入AOF文件来恢复原始的数据,因为在通常情况下AOF文件保存的数据集要比RDB文件保存的数据集要完整.最重要的事情是了解RDB和AOF持久化方式的不同,让我们以RDB持久化方式开始。
53 如何选择合适的持久化方式?
一般来说, 如果想达到足以媲美PostgreSQL的数据安全性, 你应该同时使用两种持久化功能。如果你非常关心你的数据, 但仍然可以承受数分钟以内的数据丢失,那么你可以只使用RDB持久化。有很多用户都只使用AOF持久化,但并不推荐这种方式:因为定时生成RDB快照(snapshot)非常便于进行数据库备份, 并且 RDB 恢复数据集的速度也要比AOF恢复的速度要快,除此之外, 使用RDB还可以避免之前提到的AOF程序的bug。
54 修改配置不重启Redis会实时生效吗?
针对运行实例,有许多配置选项可以通过 CONFIG SET 命令进行修改,而无需执行任何形式的重启。 从 Redis 2.2 开始,可以从 AOF 切换到 RDB 的快照持久性或其他方式而不需要重启 Redis。检索 ‘CONFIG GET *’ 命令获取更多信息。但偶尔重新启动是必须的,如为升级 Redis 程序到新的版本,或者当你需要修改某些目前 CONFIG 命令还不支持的配置参数的时候。
更多面试题以及答案我以文档的形式保存,面试不懂?赶紧来领取面试资料多刷题吧!
经典问题
蚂蚁金服java面试真题:如何保障mysql和redis之间的数据一致性?
https://zhuanlan.zhihu.com/p/106101091
redis雪崩和穿透的解决方法
https://www.jianshu.com/p/add7ce729662
https://zhuanlan.zhihu.com/p/74880843
Redis集群方案应该怎么做?
https://www.zhihu.com/question/21419897/answer/89771396
其他博文链接
面了BAT,我总结了他们会问的Redis基础知识
https://blog.csdn.net/qq_35190492/article/details/102841400
阿里面试Redis最常问的三个问题:缓存雪崩、击穿、穿透(带答案)
https://blog.csdn.net/qq_35190492/article/details/102889333
大厂都喜欢这样问Redis,哨兵、持久化、主从、手撕LRU,我都整理好了
https://blog.csdn.net/qq_35190492/article/details/102958250
大厂面试官喜欢这样问Redis,双写一致性、并发竞争、线程模型,我整理好了
https://blog.csdn.net/qq_35190492/article/details/103004235
面了6家大厂,我把问烂了的Redis常见面试题总结了一下(带答案)
https://blog.csdn.net/qq_35190492/article/details/103041932
Redis_redis5大类型命令详解

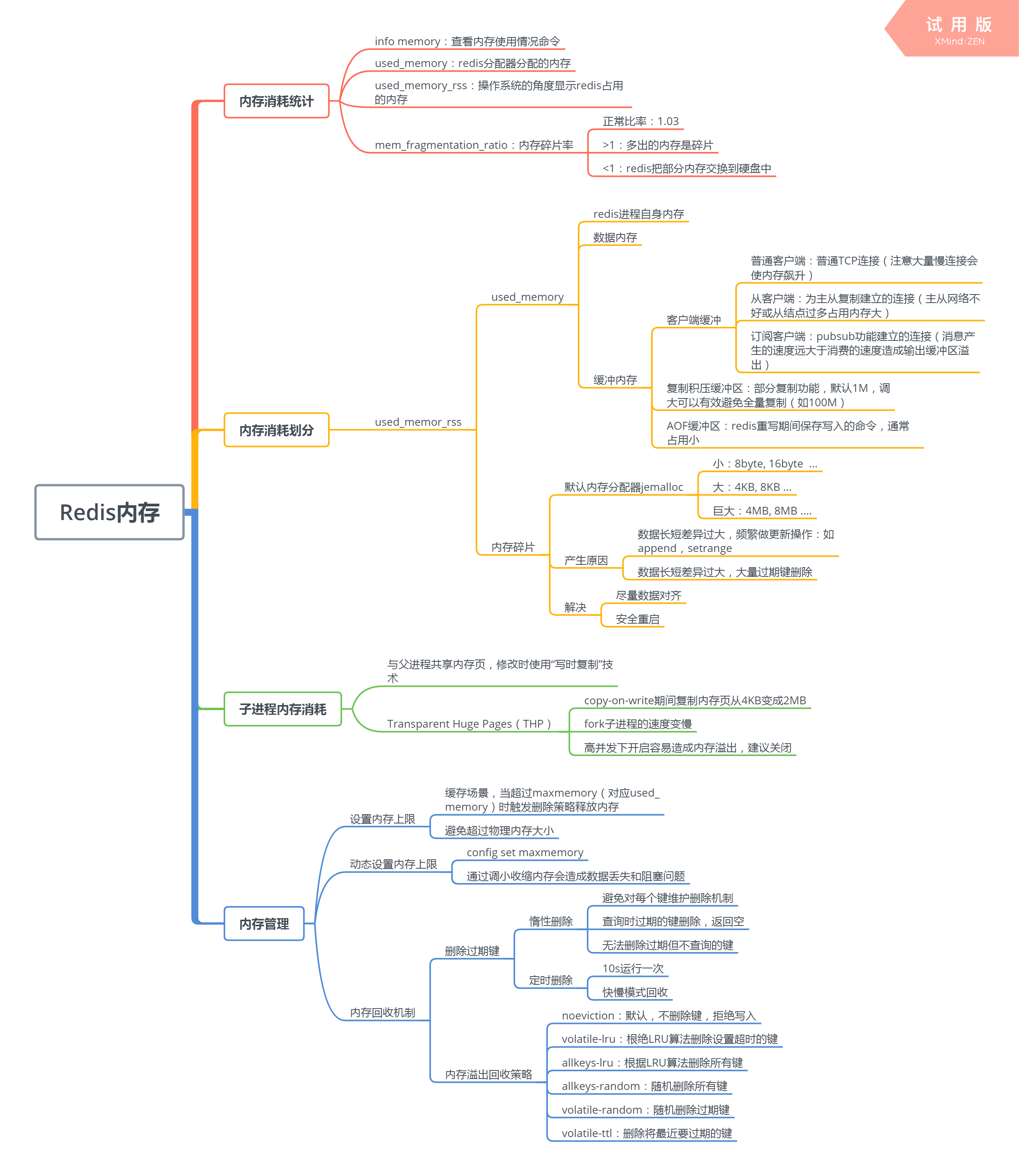
Redis思维导图
通过思维导图整理redis的重要知识点
通过思维导图整理redis的重要知识点
一、持久化

二、复制

三、阻塞

四、Redis内存

五、Redis内存优化

六、哨兵

七、缓存设计

本文来自互联网用户投稿,文章观点仅代表作者本人,不代表本站立场,不承担相关法律责任。如若转载,请注明出处。 如若内容造成侵权/违法违规/事实不符,请点击【内容举报】进行投诉反馈!
