sched 相关结构体记录
文章目录
- sched 相关结构体记录
- 前言- 目前对于这部分的理解
- 1. 结构关系图示
- 2. 结构体目录
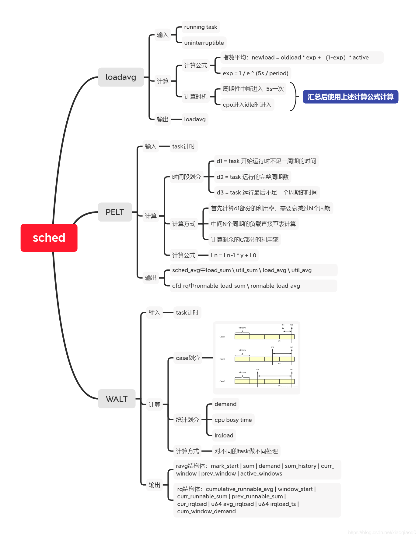
- 3. 简单描述三个计算方式:
- 3.1 loadavg
- 3.2 PELT
- 3.3 WALT
- 4. 计算总结
前言- 目前对于这部分的理解
- 每个CPU对应一个rq队列,用于管理在此CPU上运行的Task;
- 在添加CFS调度算法处理之后,每个rq队列上添加三个队列,用于区分对task不同的处理:RT / DL / CFS
- 在每个CPU上rq中,存在描述Task对象的结构体,即task_struct
- 支持Task group的机制后,将Task抽象为task_entity用于描述Task和Task group
- 基于task_entity 实现每个Task的利用率统计(PELT):
- 添加结构体:sched_avg专门用来统计利用率;
- 在rq中添加load sum和load avg统计每个rq的利用率
- 基于task_struct 添加对于每个Task对于CPU利用率的统计(WALT)
- 添加结构体ravg,专门用来统计WALT使用的变量:demand、sum、avg、mark_start等
- 在rq中添加对于window_start、load sum、load avg等数据的统计,用于计算rq的利用率
- 基于rq计算loadavg
- 统计running 和 uninterruptible的数量
- 在对应实现中添加全局变量,统计完整系统的数值;
1. 结构关系图示

2. 结构体目录
| 目录 | 结构体 |
|---|
| /kernel-4.9/kernel/sched/sched.h | rq / cfs_rq / rt_rq / dl_rq |
| /kernel-4.9/include/linux/sched.h | task_struct/ ravg / sched_entity / sched_rt_entity / sched_dl_entity / sched_avg / sched_info / load_weight |
3. 简单描述三个计算方式:
3.1 loadavg
- 统计每个cpu,即rq上的running 和 uninterruptible
- 通过指数平均运算
- 每5s汇总更新一次
3.2 PELT
- 统计每个task的执行时间,汇总到cfs rq或者rt_rq中
- 通过衰减计算的方式统计利用率
3.3 WALT
- 统计每个task的执行时间,并抽象出来一个demand数据处理,还有irqload时间
- 通过分离irq和其他task计算,并且只统计最近N个window内的时间
4. 计算总结

本文来自互联网用户投稿,文章观点仅代表作者本人,不代表本站立场,不承担相关法律责任。如若转载,请注明出处。 如若内容造成侵权/违法违规/事实不符,请点击【内容举报】进行投诉反馈!