java文件流下载大文件内存溢出
一、可能得到原因
1、在配置jvm参数的时候内存配置过小,一般不会出现;
2、在下载的过程中读取文件的时候,一次性把数据读入内存,导致内存崩溃;
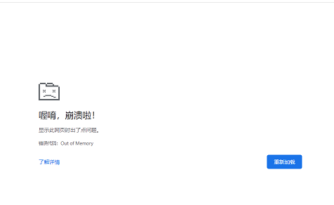
3、第三种情况也是最搞人心态的一种情况:下载的时候没问题,后台也不会报错,也能下载成功,但是在下载过程中浏览器会崩掉,如下图:

二、每种情况对应的解决方案
1、配置一下jvm参数即可,参考:内存溢出,配置jvm参数
2、代码里不要把数据一次性读入内存,可以进行分片读取,代码示例如下:
bufferedInputStream = new BufferedInputStream(new FileInputStream(zipFile),1024 * 5);
int buf_size = 1024 * 5;
byte[] data = new byte[buf_size];
int length;response.reset();
response.addHeader("Access-Control-Allow-Origin", "*");
response.addHeader("Access-Control-Expose-Headers", "Content-Disposition");
response.setHeader("Content-Disposition", "attachment; filename=\"declare.zip\"");
response.setContentType("application/json; charset=UTF-8");while ((length = bufferedInputStream.read(data)) != -1) {//将文件读入压缩文件内response.getOutputStream().write(data,0,length);response.flushBuffer();
}
bufferedInputStream.close();
代码只是样例,核心的部分就是定义一个固定大小的字节数组,将内容循环读入,最后别忘了关闭流。
3、如果碰到第三种情况,后台代码不报错,也能下载成功,但是浏览器会在下载的过程中崩掉,不要怀疑,前端的问题。
在下载的过程中,可能不单单是后台才会操作内存,如果前台有读取文件的操作,那就有可能导致内存溢出。
比如下面这个东西,在碰到大文件的时候就会崩掉,它会把后台文件内容一次性读入内存,文件过大,瞬间炸裂!!
FileReader.readAsText(data)
如果碰到这种情况可以替换为下面的这种写法来规避
FileReader.readAsArrayBuffer(data)
就是被这第三种情况整整坑了两天!!
本文来自互联网用户投稿,文章观点仅代表作者本人,不代表本站立场,不承担相关法律责任。如若转载,请注明出处。 如若内容造成侵权/违法违规/事实不符,请点击【内容举报】进行投诉反馈!
