自定义flume拦截器(1)
flume用于有效地收集,聚合和移动大量日志数据
1.进入idea,在maven中导入jar包
pom.xml文件下添加代码
org.apache.flume flume-ng-core 1.8.0 com.alibaba fastjson 1.2.48
注意:修改flume的版本与自己的flume的版本相同,我的是flume版本是1.8.0
2.新建一个类,实现flume的Interceptor接口,再在内里面实现静态内部类,实现Builder
一个这个自定义flume拦截器类的框架如下:
import org.apache.flume.Context;
import org.apache.flume.Event;
import org.apache.flume.interceptor.Interceptor;import java.util.List;public class MyInterceptor implements Interceptor {@Override public void initialize() {}@Overridepublic Event intercept(Event event) {return null;}@Overridepublic List intercept(List list) {return null;}@Overridepublic void close() {}public static class Build implements Builder{@Overridepublic Interceptor build() {return null;}@Overridepublic void configure(Context context) {}}
}
3.实现Interceptor和Builder接口实现方法解析
Interceptor接口方法:
initialize():该方法用来初始化拦截器,在拦截器的构造方法执行之后执行,也就是创建完拦 截器对象之后执行。
intercept():用来处理每一个event对象,该方法不会被系统自动调用,一般在 List
intercept(List events) 方法内部调用。 intercept(List
list):用来处理一批event对象集合,集合大小与flume启动配置有关,和 transactionCapacity大小保持一致。一般直接调用 Event intercept(Event event) 处理每一个event数据。 close():该方法主要用来销毁拦截器对象值执行,一般是一些释放资源的处理
Builder接口方法:
Builder接口:通过该静态内部类来创建自定义对象供flume使用,实现Interceptor.Builder接口,并实现其抽象方法
build():该方法主要用来返回创建的自定义类拦截器对象 configure():通过该对象可以获取flume配置自定义拦截器的参数
4.实例
题目:
日志信息如下形式: '{ "host":"www.baidu.com", "user_id":"13755569427", "items":[ { "item_type":"eat", "active_time":156234 }, { "item_type":"car", "active_time":156233 } ] }' 要求:对每一组的 item_type和active_time都过滤出相应的HOST和USERID
1.首先创建flume自定义的拦截器类
import com.alibaba.fastjson.JSON;
import com.alibaba.fastjson.JSONArray;
import com.alibaba.fastjson.JSONObject;
import org.apache.commons.compress.utils.Charsets;
import org.apache.flume.Context;
import org.apache.flume.Event;
import org.apache.flume.interceptor.Interceptor;import java.nio.charset.Charset;
import java.util.ArrayList;
import java.util.HashMap;
import java.util.List;
// todo 自定义拦截器
// 1.实现Interceptor接口,实现其方法
// 2.实现静态内部类,实现Builder
public class MyInterceptor implements Interceptor {@Override//该方法用来设定初始化public void initialize() {}@Override
// 处理一个事件/*** 1.event事件是一个字节数组 event{header{},body{实际数据}}* 2.通过event.getbody() 获取实际数据* 3.通过 new String() 将字节数组转换为String类型* 4.通过JSON.parseObject(),将String类型的数据转换成Json对象,* 从而可以通过kv的形式,根据key获取value值。*/public Event intercept(Event event) {//定义输入输出String input = null;byte[] output = null;//ArrayList jsonList = new ArrayList<>();//获取消息体数据,转换为String类型input = new String(event.getBody(),Charsets.UTF_8);//将String转换成Json对象,方便通过key-value获取值JSONObject jsonObject = JSON.parseObject(input);//key的名字要跟数据中的key一模一样String host = jsonObject.getString("host");String user_id = jsonObject.getString("user_id");//返回一个数组,JSONArray items = jsonObject.getJSONArray("items");//遍历数组获取数据for (Object item:items){//因为item数组遍历出来只能使用object进行接收//所有需要将object类型在转换成String类型JSONObject jsonItem = JSON.parseObject(item.toString());String item_type = jsonItem.getString("item_type"); //遍历第一次的值eat 第二次carString active_time = jsonItem.getString("active_time");//HashMap map = new HashMap<>();map.put("host",host);map.put("user_id",user_id);map.put("item_type",item_type);map.put("active_time",active_time);//将map转换成String类型,放入到list中jsonList.add(new JSONObject(map).toJSONString());}//output = String.join("\n",jsonList).getBytes();event.setBody(output);return event;}@Override
// 用来调用intercept()方法,将采集到一批event遍历传入到该方法中public List intercept(List list) {ArrayList result = new ArrayList<>();for (Event event:list){Event intercept = intercept(event);result.add(intercept);}return result;}@Override//关闭资源,释放资源public void close() {}public static class Buder implements Builder{@Override//public Interceptor build() {return new MyInterceptor();}@Overridepublic void configure(Context context) {}}
}
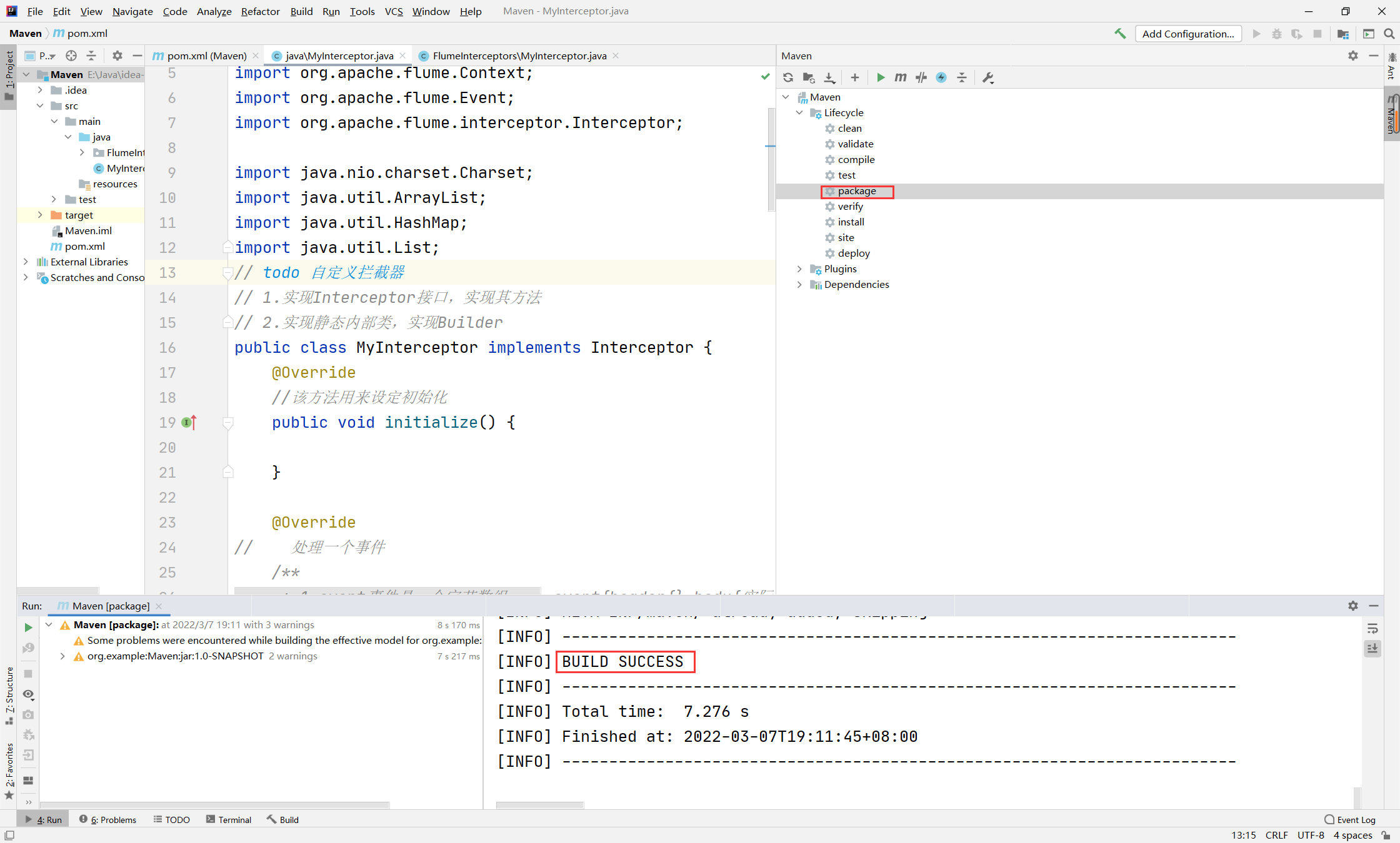
2.通过maven打成jar包

打开idea右侧的Maven,点击package,当下方出现BUILD SUCCESS代表打包成功,可以在左侧的target目录下发现jar包

3.配置flume的采集文件
a1.sources = s1
a1.channels = c1
a1.sinks = r1a1.sources.s1.type = TAILDIR
a1.sources.s1.filegroups = f1
a1.sources.s1.filegroups.f1=/opt/data/log/.*log
#使用自定义拦截器
a1.sources.s1.interceptors = i1
a1.sources.s1.interceptors.i1.type = MyInterceptor$Budera1.channels.c1.type = filea1.sinks.r1.type = hdfs
a1.sinks.r1.hdfs.path = hdfs://node1:8020/flume/spooldira1.sources.s1.channels = c1
a1.sinks.r1.channel = c1
a1.sources.s1.interceptors.i1.type = MyInterceptor$Buder
这个写的是jar包中拦截器的类名
MyInterceptor$Buder代表的是我的(拦截器类名和中间静态类的类名),如果有包名需要在前面添加包名,用.好连接,如:FlumeInterceptor.MyInterceptor$Buder
4.启动flume agent,测试
[root@node1 flumeconf]# flume-ng agent -n a1 -c ../conf/ -f ./taidir-file-hdfs.conf -Dflume.root.logger=INFO,console
[root@node1 data]# vi my.sh
#!/bin/bash
log='{
"host":"www.baidu.com",
"user_id":"13755569427",
"items":[
{
"item_type":"eat",
"active_time":156234
},
{
"item_type":"car",
"active_time":156233
}
]
}'
echo $log>> /opt/data/log/test.log[root@node1 data]# bash my.sh

5.查看hdfs中文件内容
hdfs dfs -cat /flume/spooldir/FlumeData.1644173406163

本文来自互联网用户投稿,文章观点仅代表作者本人,不代表本站立场,不承担相关法律责任。如若转载,请注明出处。 如若内容造成侵权/违法违规/事实不符,请点击【内容举报】进行投诉反馈!
