推荐系统炼丹笔记:推荐算法特征交叉新方式CAN
作 者:一元
公众号:炼丹笔记昨天看非常多的群友在讨论该篇文章,很是好奇,今天就读了一下,个人感觉本文的co-action操作还是第一次碰到,但该方案在amazu等数据集上对比的方案还是较为弱的,所以是否效果比xDeepFM和NFFM等要好,还是一个问好,但是新的表示co-action的方案还是很值得思考的。有任何问题欢迎最后入群交流。好了下面进入正文,Let's Go!
目前基于特征交互的模型可以大致分为三类:
- Aggregation based方法:聚合用户的历史行为序列来获得CTR预估的判别表示;
- Graph based方法: 将特征作为节点, 通过有向和无向图的方式连接, 在这种情况下,特征协同作用作为信息沿边缘传播的边缘权重;
- Combinatorial embedding方法:直接明显的组合特征的embedding;
基于Aggregation的方法和基于Graph的方法只通过边的权值对特征的协同作用进行建模,但是边缘只用于信息聚合,而不用于信息扩充。组合嵌入方法,另一方面,结合两个特征的嵌入来建立特征的共同作用,但组合嵌入法的问题在于, 嵌入负责表示学习和协同作用建模,而表示学习和协同建模可能会互相冲突最终使我们的效果受限。
本文提出了feature Co-Action Network(CAN)捕获在输入阶段的特征的co-action并且利用交互和共同信息来对最终模型的效果进行提升。
回顾CTR预测问题的特征Co-action

Co-Action网络

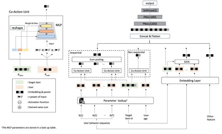
CAN的整体框架如上,用户和商品的特征可以被分为两种形式:

Co-Action网络的最终结构为:

最终,我们通过最小化cross-entropy:

Co-Action 单元

其中H表示特征的co-action.对于用户序列特征例如用户的点击序列等,co-action单元会被应用到每个商品上,之后再使用一个sum-pool。
多阶(Multi-order) Enhancement
此处我们使用下面的方式进行高阶的特征组合:

其中C是阶的个数, 此处我们使用SeLU作为激活函数(当C=1的时候),同时我们使用tanh来避免数值问题。
多层(Multi-level)独立性
- 第一层:参数独立性, 我们的方法将表示学习和co-action建模区分,参数的独立性是CAN的基础;
- 第二层:组合独立性,特征的co-action随着特征组合的增加而线性增长,假设有M个weight-side和N个input-side的嵌入,

- 第三层:oders的独立性,为了进一步提升在multi-order的输入co-action建模的便利,我们的方法对不同的oder的商品
在不同的输入顺序下,进一步提高了不同输入顺序下的嵌入灵活性。weight-side嵌入的大小相应地增加了orders倍。注意,由于MLP在不同的顺序项中没有参数,因此之前的近似值不可行。
实验
效果比较

- CAN在这两个数据集上都优于其他最先进的方法。与基础模型DIEN相比,其AUC分别提高了1.7%和2.1%。
- 该方法在很大程度上优于其他协同作用方法,证明了本文方法在协同作用建模中的有效性。
- 值得注意的是,作为纯表示学习方法,笛卡尔积方法与PNN、NCF、DeepFM等其他组合嵌入方法相比,可以取得更好的性能,这说明虽然这些组合嵌入方法可以提取一些协同作用特征信息,他们真的可以通过出色的表现和合作学习嵌入。相比之下,CAN比笛卡尔积和结合嵌入的方法取得了更好的效果,这意味着基于网络的CAN机制可以同时学习表示能力和协作能力
解耦研究

- Multi orders:多阶数对性能增益的影响很小,因此在实际应用中,2或3个power项是合适的。
- MLP depth:8层的MLP可以拿到最好的结果;
- 激活函数:Tanh的激活函数可以获得最好的效果;
模型的普遍性和泛化(Universality and Generalization)

Universality: CAN比大多数方法的效果要好,和cartesian乘积效果差不大;
在真实的商业场景中,每天都会出现无数的功能组合,这就要求CTR模型能够快速响应。推广对于实际应用具有重要意义。为此,我们从测试集中移除包含现有特征组合的样本。通过这种方法,我们得到了一个新的测试集,其特征组合对于一个经过良好训练的模型来说是全新的。请注意,我们只要求特征组合为zero-shot快照,而不是所有特性。

- Generalization: CAN还是工作的非常好, 具有非常好的泛化性。
工业数据集上的表现

CAN在工业数据集上A/B Test上得到了非常大的提升。
小结
在笛卡尔产品模型的启发下,我们提出了一种新的特征交叉范式:Co-Action network,CAN。通过一个灵活的模块,co-action单元,可以将表示学习和co-action行为建模分离开来。在co-action单元中引入了多阶增强和多层次独立性,进一步提高了特征协同建模的能力。实验表明,该算法的性能优于之前的研究成果,对新的特征组合具有更好的泛化能力。
本文来自互联网用户投稿,文章观点仅代表作者本人,不代表本站立场,不承担相关法律责任。如若转载,请注明出处。 如若内容造成侵权/违法违规/事实不符,请点击【内容举报】进行投诉反馈!
