django+mysql课题设计系统-计算机毕业设计源码67288
随着科学技术的飞速发展,各行各业都在努力与现代先进技术接轨,通过科技手段提高自身的优势;对于课题设计系统当然也不能排除在外,随着网络技术的不断成熟,带动了课题设计系统,它彻底改变了过去传统的管理方式,不仅使服务管理难度变低了,还提升了管理的灵活性。这种个性化的平台特别注重交互协调与管理的相互配合,激发了管理人员的创造性与主动性,对课题设计系统而言非常有利。
本系统采用的数据库是Mysql,使用python语言,使用django技术进行开发。在设计过程中,充分保证了系统代码的良好可读性、实用性、易扩展性、通用性、便于后期维护、操作方便以及页面简洁等特点。
关键字:课题设计系统 ; Mysql数据库;django框架; python语言
With the rapid development of science and technology, all walks of life are striving to integrate with modern advanced technology and improve their advantages through scientific and technological means; Of course, the subject design system cannot be excluded. With the continuous maturity of network technology, it has driven the subject design system, which has completely changed the traditional management methods in the past, not only making service management less difficult, but also improving the flexibility of management. This personalized platform pays special attention to the interaction and coordination of management, stimulating the creativity and initiative of managers, and is very beneficial for the project design system.
The database used in this system is MySQL, using Python language and django technology for development. During the design process, the system code has been fully guaranteed to have good readability, practicality, scalability, versatility, ease of later maintenance, easy operation, and concise pages.
Keywords:Project design system; MySQL database; Django framework; Python language、
目录
django课题设计系统
摘 要
Abstract
第一章 绪 论
1.1背景及意义
1.2国内外研究概况
1.3 研究的内容
第二章主要技术和工具介绍
2.1开发技术说明
2.2 B/S体系工作原理
2.3 Django框架介绍
2.4 MySQL数据库
2.5 Ajax 应用
第三章 系统分析
3.1 系统设计目标
3.2 系统可行性分析
3.3 系统功能分析和描述
3.4系统UML用例分析
3.4.1管理员用例
3.4.2学生用例
3.4.3教师用例
3.5系统流程分析
3.5.1添加信息流程
3.5.2操作流程
3.5.3删除信息流程
第四章 系统设计
4.1 系统体系结构
4.2 数据库设计原则
4.3 数据表
第五章 系统实现
5.1系统功能模块
5.2学生功能模块
5.3管理员功能模块
5.4教师功能模块
第六章 系统测试
6.1测试定义及目的
6.2性能测试
6.3测试模块
6.4测试结果
总 结
致 谢
参考文献
第一章 绪 论
1.1背景及意义
系统管理也都将通过计算机进行整体智能化操作,对于课题设计系统所牵扯的管理及数据保存都是非常多的,例如首页、个人资料(个人信息、修改密码)、公告管理(轮播图、网站公告)、用户管理(管理员、教师用户、学生用户)、信息管理(留言交流、交流分类)、课程资讯、资讯分类、课程信息、班级管理、资料分类、课程资料、课程作业、作业提交、作业批改等,这给管理者的工作带来了巨大的挑战,面对大量的信息,传统的管理系统,都是通过笔记的方式进行详细信息的统计,后来出现电脑,通过电脑输入软件将纸质的信息统计到电脑上,这种方式比较传统,而且想要统计数据信息比较麻烦,还受时间和空间的影响,所以为此开发了课题设计系统;为学生提供了方便管理平台,方便管理员查看及维护,并且可以通过需求进行设备信息内容的编辑及维护等;对于学生而言,可以随时进行查看信息管理、作业提交、作业批改,管理员可以足不出户就可以获取到系统的数据信息等,而且还能节省学生很多时间,所以开发课题设计系统给管理者带来了很大的方便,同时也方便管理员对学生信息进行处理。
本论文课题设计系统主要牵扯到的程序,数据库与计算机技术等。覆盖知识面大,可以大大的提高系统人员工作效率。
1.2国内外研究概况
随着国内经济形势的不断发展,中国互联网进入了一个难得的高峰发展时期,这使得中外资本家纷纷转向互联网市场。 然而,许多管理领域的不合理结构,人员不足以及市场管理需求的增加使得更多的人具备了互联网管理的意识。
在当今高度发达的信息中,信息管理改革已成为一种更加广泛和全面的趋势。 “课题设计系统”是基于Mysql数据库实现的。为确保中国经济的持续发展,信息时代日益更新,服务业仍在蓬勃发展。同时,随着信息社会的快速发展,各种管理系统面临着越来越多的数据需要处理,如何用方便快捷的方式使管理者在广阔的数据海洋里面查询、存储、管理和共享有效的数据信息,对我们的学习,工作和生活具有重要的现实意义。因此,国内外学术界对此进行了深入而广泛的研究,一个新的研究领域——课题设计系统诞生了。
1.3 研究的内容
目前许多人仍将传统的纸质工具作为信息管理的主要工具,而网络技术的应用只是起到辅助作用。在对网络工具的认知程度上,较为传统的office软件等仍是人们使用的主要工具,而相对全面且专业的信息管理软件仍没有得到大多数人的了解或认可。本选题则旨在通过标签分类管理等方式,实现课题设计系统的各种功能,从而达到对课题设计系统的管理。
详细内容介绍,将在以下六章中详细阐述:
第一章、绪论,介绍了研究课题选择的背景及意义、研究现状,简要介绍了本文的章节内容。
第二章、引入技术知识,通过引入关键技术进行开发,向系统中涉及直观表达的技术知识。
第三章、重点分析了系统的分析,从系统强大的供需市场出发,对系统开发的可行性,系统流程以及系统性能和功能进行了探讨。
第四章、介绍了系统的详细设计方案,包括系统结构设计和数据库设计。
第五章、系统设计的实现,通过对系统功能设计的详细说明,论证了系统的结构。
第六章、系统的整体测试,评判系统是否可以上线运行。
第二章主要技术和工具介绍
2.1开发技术说明
本系统前端部分基于MVVM模式进行开发,采用B/S模式,后端部分基于python的Django框架进行开发。
前端部分:前端框架采用了比较流行的渐进式pythonScript框架Vue.js。使用Vue-Router和Vuex实现动态路由和全局状态管理,Ajax实现前后端通信,Element UI组件库使页面快速成型,项目前端通过栅格布局实现响应式,可适应PC端、平板端、手机端等不同屏幕大小尺寸的完美布局展示。
后端部分:采用Django作为开发框架,同时集成Redis等相关技术。
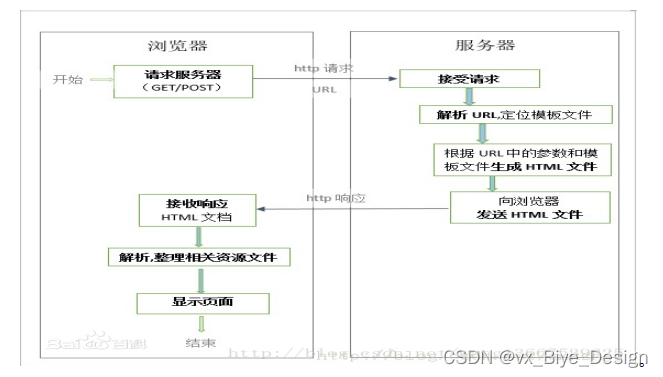
2.2 B/S体系工作原理
B/S架构采取浏览器请求,服务器响应的工作模式。
用户可以通过浏览器去访问Internet上由Web服务器产生的文本、数据、图片、动画、视频点播和声音等信息;
而每一个Web服务器又可以通过各种方式与数据库服务器连接,大量的数据实际存放在数据库服务器中;
从Web服务器上下载程序到本地来执行,在下载过程中若遇到与数据库有关的指令,由Web服务器交给数据库服务器来解释执行,并返回给Web服务器,Web服务器又返回给用户。在这种结构中,将许许多多的网连接到一块,形成一个巨大的网,即全球网。而各个企业可以在此结构的基础上建立自己的Internet。
在 B/S 模式中,用户是通过浏览器针对许多分布于网络上的服务器进行请求访问的,浏览器的请求通过服务器进行处理,并将处理结果以及相应的信息返回给浏览器,其他的数据加工、请求全部都是由Web Server完成的。通过该框架结构以及植入于操作系统内部的浏览器,该结构已经成为了当今软件应用的主流结构模式。
。
2.3 Django框架介绍
Django是高水准的Python编程语言驱动的一个开源模型.视图,控制器风格的Web应用程序框架,它起源于开源社区。使用这种架构,程序员可以方便、快捷地创建高品质、易维护、数据库驱动的应用程序。这也正是OpenStack的Horizon组件采用这种架构进行设计的主要原因。另外,在Django框架中,还包含许多功能强大的第三方插件,使得Django具有较强的可扩展性。Django 项目源自一个在线新闻 Web 站点,于 2005 年以开源的形式被释放出来。Django 框架的核心组件有:
2.3.1 用于创建模型的对象关系映射;
2.3.2 为最终用户设计较好的管理界面;
2.3.3 URL 设计;
2.3.4 设计者友好的模板语言;
2.3.5 缓存系统。
Django(发音:[`dʒæŋɡəʊ]) 是用python语言写的开源web开发框架(open source web framework),它鼓励快速开发,并遵循MVC设计。Django遵守BSD版权,初次发布于2005年7月, 并于2008年9月发布了第一个正式版本1.0 。
Django 根据比利时的爵士音乐家Django Reinhardt命名,他是一个吉普赛人,主要以演奏吉它为主,还演奏过小提琴等。
由于Django在近年来的迅速发展,应用越来越广泛,被著名IT开发杂志SD Times评选为2013 SD Times 100,位列“API、库和框架”分类第6位,被认为是该领域的佼佼者。
JSP可以放在在html里使用,也可以独自使用,它同时也具备有很多种优点,可以讲,Web脚本技术的先驱是JSP。现代编程语言(像C,python和Perl等)的一些最好的特点都融合在JSP里,Web服务器里的一些配置标准是由JSP、Tomcat和数据库等的组合在一起的。
2.4 MySQL数据库
MySQL经过多次的更新,功能层面已经非常的丰富和完善了,从MySQL4版本到5版本进行了比较大的更新,在商业的实际使用中取得了很好的实际应用效果。最新版本的MySQL支持对信息的压缩,同时还能进行加密能更好的满足对信息安全性的需求。同时经过系统的多次更新,数据库自身的镜像功能也得到了很大的增强,运行的流畅度和易用性方面有了不小的进步,驱动的使用和创建也更加的高效快捷。最大的变动还是进行了空间信息的显示优化,能更加方便的在应用地图上进行坐标的标注和运算。强大的备份功能也保证了用户使用的过程会更加安心,同时支持的Office特性还支持用户的自行安装和使用。在信息的显示形式上也进行了不小的更新,增加了两个非常使用的显示区,一个是信息区,对表格和文字进行了分类处理,界面的显示更加清爽和具体。第二是仪表的信息控件,能在仪表信息区进行信息的显示,同时还能进行多个信息的比对,为用户的实际使用带来了很大的便捷[7][8]。
针对本文中设计的疫情数据可视化系统在实际的实现过程中,最终选择MySQL数据库的主要原因在于在企业的应用系统应用及开发的过程中会存在大量的数据库比较频繁的操作,而且数据的安全性要求也是非常的高。综合这些因素,最终选择安全性系数比较高的MySQL来对疫情数据可视化系统后台数据进行存储操作[9][10]。
数据库管理系统的总体结构图如下图所示。

图2-1 数据库组成结构
2.5 Ajax 应用
该技术在 1998 年前后得到了应用。允许客户端脚本发送HTTP请求(XMLHTTP)的第一个组件由Outlook Web Access小组写成。该组件原属于微软 Exchange Server,并且迅速地成为了 Internet Explorer 4.0 的一部分。部分观察家认为,Outlook Web Access 是第一个应用了 Ajax 技术的成功的商业应用程序,并成为包括Oddpost 的网络邮件产品在内的许多产品的领头羊。但是,2005 年初,许多事件使得 Ajax 被大众所接受。Google 在它著名的交互应用程序中使用了异步通讯,如Google、Google 地图、Google 搜索建议、Gmail等。Ajax 这个词由《Ajax: A New Approach to Web Applications》一文所创,该文的迅速传播加强了人们使用该项技术的意识。另外,对Mozilla/Gecko 的支持使得该技术走向成熟,变得更为易用。
Ajax 前景非常乐观,可以提高系统性能,优化用户界面。Ajax 现有直接框架 AjaxPro,可以引入 AjaxPro.2.dll 文件,可以直接在前台页面 pythonScript 调用后台页面的方法。但此框架与表单验证有冲突。另外微软也引入了 Ajax 组件,需要添加AjaxControlToolkit.dll 文件,可以在控件列表中出现相关控件。
第三章 系统分析
3.1 系统设计目标
课题设计系统主要是为了学生方便查看信息管理、作业提交、作业批改,也是为了更好的让管理员进行更好存储所有数据信息及快速方便的检索功能,对系统的各个模块是通过许多今天的发达系统做出合理的分析来确定考虑学生的可操作性,遵循开发的系统优化的原则,经过全面的调查和研究。
系统所要实现的功能分析,对于现在网络方便的管理,系统要实现学生可以直接在平台上进行查看首页、个人资料(个人资料、修改密码)、信息管理、作业提交、作业批改等,根据自己的需求可以进行查看信息管理和批改信息等,这样既能节省学生的时间,不用在像传统的方式,需要查询。真的很难去满足学生的各种需求。所以课题设计系统的开发不仅仅是能满足学生的需求,还能提高管理员的工作效率,减少原有不必要的工作量。
3.2 系统可行性分析
(1)硬件可行性分析
课题设计系统及信息分析的设计对于所使用的计算机没有什么硬性的要求,计算机只要可以正常的使用进行代码的编写及页面设计就可行,主要是对于服务器有些要求,对于平台搭建完成要上传的服务器是有一定的要求的,服务器必须选择安全性比较高的,然后就是在打开系统必须顺畅,不能停顿太长时间;性价比高;安全性高。
(2)软件可行性分析
开发整个系统使用的是云计算,流量的可扩展性和基于流量的智能调整云计算的优点就是流量的可扩展性和基于流量的智能调整,保障系统的安全及数据信息的及时备份。
因此,我们从两个方面进行了可行性研究,可以看出系统的开发没有问题。
3.3 系统功能分析和描述
使用课题设计系统系统的学生分管理员和学生及教师三个角色的权限子模块。
管理员所能使用的功能主要有:首页、个人资料(个人信息、修改密码)、公告管理(轮播图、网站公告)、用户管理(管理员、教师用户、学生用户)、信息管理(留言交流、交流分类)、课程资讯、资讯分类、课程信息、班级管理、资料分类、课程资料、课程作业、作业提交、作业批改管理等。
学生可以实现:首页、个人资料(个人资料、修改密码)、信息管理、作业提交、作业批改等。
教师可以实现:首页、个人资料(个人信息、修改密码)、信息管理(留言交流)、课程信息、课程资料、课程作业、作业提交、作业批改等。
3.4系统UML用例分析
3.4.1管理员用例
管理员登录后可进行首页、个人资料(个人信息、修改密码)、公告管理(轮播图、网站公告)、用户管理(管理员、教师用户、学生用户)、信息管理(留言交流、交流分类)、课程资讯、资讯分类、课程信息、班级管理、资料分类、课程资料、课程作业、作业提交、作业批改管理,管理员用例如图3-1所示。

3.4.2学生用例
学生注册登录后可进行:首页、个人资料(个人资料、修改密码)、信息管理、作业提交、作业批改管理,学生用例如图3-2所示。

图3-2 学生用例图
3.4.3教师用例
教师登录后可进行首页、个人资料(个人信息、修改密码)、信息管理(留言交流)、课程信息、课程资料、课程作业、作业提交、作业批改管理,教师用例如图3-3所示。

图3-3教师用例图
3.5系统流程分析
3.5.1添加信息流程
添加信息,编号系统使用自动编号模式,没有学生填写,学生添加信息输入信息,系统将自动确认的信息和数据,验证的成功是有效的信息添加到数据库,信息无效,重新输入信息。添加信息流程如图3-3所示。

图3-3添加信息流程图
3.5.2操作流程
学生想进入系统,首先进入系统登录界面,通过正确的学生名、密码,选择登录类型登录,系统会检查登录信息,信息正确,然后输入相应的功能界面,提示信息错误,登录失败。系统操作流程如图3-4所示。

图3-4操作流程图
3.5.3删除信息流程
学生选择要删除的信息并单击Delete按钮。系统提示是否删除信息。如果学生想要删除信息,系统将删除信息。系统数据库删除信息。删除信息流程图如图3-5所示。

图3-5 删除信息流程图
第四章 系统设计
4.1 系统体系结构

图4-1 系统结构
模块包括主界面:首页、个人资料(个人信息、修改密码)、公告管理(轮播图、网站公告)、用户管理(管理员、教师用户、学生用户)、信息管理(留言交流、交流分类)、课程资讯、资讯分类、课程信息、班级管理、资料分类、课程资料、课程作业、作业提交、作业批改等进行相应的操作。
登录系统结构图,如图4-2所示:

图4-2 登录结构图
这些功能可以充分满足课题设计系统的需求。此系统功能较为全面如下图系统功能结构如图4-3所示。

图4-3系统功能结构图
4.2 数据库设计原则
每个数据库的应用它们都是和区分开的,当运行到一定的程序当中,它就会与自己相关的协议与客户端进行通讯。那么这个系统就会对使这些数据进行连接。当我们选择哪个桥段的时候,接下来就会简单的叙述这个数据库是如何来创建的。当点击完成按钮的时候就会自动在对话框内弹出数据源的名称,在进行点击下一步即可,直接在输入相对应的身份验证和登录密码。
课题设计系统的数据流程:

图4-4 系统数据流程图
课程信息实体E-R图,如图4-5所示。

图4-5课程信息E-R图
作业批改E-R图,如图4-6所示。

图4-6作业批改E-R图
4.3 数据表
将数据库概念设计的E-R图转换为关系数据库。在关系数据库中,数据关系由数据表组成,但是表的结构表现在表的字段上。
表access_token (登陆访问时长)
| 编号 | 名称 | 数据类型 | 长度 | 小数位 | 允许空值 | 主键 | 默认值 | 说明 |
| 1 | token_id | int | 10 | 0 | N | Y | 临时访问牌ID | |
| 2 | token | varchar | 64 | 0 | Y | N | 临时访问牌 | |
| 3 | info | text | 65535 | 0 | Y | N | ||
| 4 | maxage | int | 10 | 0 | N | N | 2 | 最大寿命:默认2小时 |
| 5 | create_time | timestamp | 19 | 0 | N | N | CURRENT_TIMESTAMP | 创建时间: |
| 6 | update_time | timestamp | 19 | 0 | N | N | CURRENT_TIMESTAMP | 更新时间: |
| 7 | user_id | int | 10 | 0 | N | N | 0 | 用户编号: |
| 编号 | 名称 | 数据类型 | 长度 | 小数位 | 允许空值 | 主键 | 默认值 | 说明 |
| 1 | article_id | mediumint | 8 | 0 | N | Y | 文章id:[0,8388607] | |
| 2 | title | varchar | 125 | 0 | N | Y | 标题:[0,125]用于文章和html的title标签中 | |
| 3 | type | varchar | 64 | 0 | N | N | 0 | 文章分类:[0,1000]用来搜索指定类型的文章 |
| 4 | hits | int | 10 | 0 | N | N | 0 | 点击数:[0,1000000000]访问这篇文章的人次 |
| 5 | praise_len | int | 10 | 0 | N | N | 0 | 点赞数 |
| 6 | create_time | timestamp | 19 | 0 | N | N | CURRENT_TIMESTAMP | 创建时间: |
| 7 | update_time | timestamp | 19 | 0 | N | N | CURRENT_TIMESTAMP | 更新时间: |
| 8 | source | varchar | 255 | 0 | Y | N | 来源:[0,255]文章的出处 | |
| 9 | url | varchar | 255 | 0 | Y | N | 来源地址:[0,255]用于跳转到发布该文章的网站 | |
| 10 | tag | varchar | 255 | 0 | Y | N | 标签:[0,255]用于标注文章所属相关内容,多个标签用空格隔开 | |
| 11 | content | longtext | 2147483647 | 0 | Y | N | 正文:文章的主体内容 | |
| 12 | img | varchar | 255 | 0 | Y | N | 封面图 | |
| 13 | description | text | 65535 | 0 | Y | N | 文章描述 |
| 编号 | 名称 | 数据类型 | 长度 | 小数位 | 允许空值 | 主键 | 默认值 | 说明 |
| 1 | type_id | smallint | 5 | 0 | N | Y | 分类ID:[0,10000] | |
| 2 | display | smallint | 5 | 0 | N | N | 100 | 显示顺序:[0,1000]决定分类显示的先后顺序 |
| 3 | name | varchar | 16 | 0 | N | N | 分类名称:[2,16] | |
| 4 | father_id | smallint | 5 | 0 | N | N | 0 | 上级分类ID:[0,32767] |
| 5 | description | varchar | 255 | 0 | Y | N | 描述:[0,255]描述该分类的作用 | |
| 6 | icon | text | 65535 | 0 | Y | N | 分类图标: | |
| 7 | url | varchar | 255 | 0 | Y | N | 外链地址:[0,255]如果该分类是跳转到其他网站的情况下,就在该URL上设置 | |
| 8 | create_time | timestamp | 19 | 0 | N | N | CURRENT_TIMESTAMP | 创建时间: |
| 9 | update_time | timestamp | 19 | 0 | N | N | CURRENT_TIMESTAMP | 更新时间: |
| 编号 | 名称 | 数据类型 | 长度 | 小数位 | 允许空值 | 主键 | 默认值 | 说明 |
| 1 | auth_id | int | 10 | 0 | N | Y | 授权ID: | |
| 2 | user_group | varchar | 64 | 0 | Y | N | 用户组: | |
| 3 | mod_name | varchar | 64 | 0 | Y | N | 模块名: | |
| 4 | table_name | varchar | 64 | 0 | Y | N | 表名: | |
| 5 | page_title | varchar | 255 | 0 | Y | N | 页面标题: | |
| 6 | path | varchar | 255 | 0 | Y | N | 路由路径: | |
| 7 | position | varchar | 32 | 0 | Y | N | 位置: | |
| 8 | mode | varchar | 32 | 0 | N | N | _blank | 跳转方式: |
| 9 | add | tinyint | 3 | 0 | N | N | 1 | 是否可增加: |
| 10 | del | tinyint | 3 | 0 | N | N | 1 | 是否可删除: |
| 11 | set | tinyint | 3 | 0 | N | N | 1 | 是否可修改: |
| 12 | get | tinyint | 3 | 0 | N | N | 1 | 是否可查看: |
| 13 | field_add | text | 65535 | 0 | Y | N | 添加字段: | |
| 14 | field_set | text | 65535 | 0 | Y | N | 修改字段: | |
| 15 | field_get | text | 65535 | 0 | Y | N | 查询字段: | |
| 16 | table_nav_name | varchar | 500 | 0 | Y | N | 跨表导航名称: | |
| 17 | table_nav | varchar | 500 | 0 | Y | N | 跨表导航: | |
| 18 | option | text | 65535 | 0 | Y | N | 配置: | |
| 19 | create_time | timestamp | 19 | 0 | N | N | CURRENT_TIMESTAMP | 创建时间: |
| 20 | update_time | timestamp | 19 | 0 | N | N | CURRENT_TIMESTAMP | 更新时间: |
| 编号 | 名称 | 数据类型 | 长度 | 小数位 | 允许空值 | 主键 | 默认值 | 说明 |
| 1 | class_management_id | int | 10 | 0 | N | Y | 班级管理ID | |
| 2 | class_name | varchar | 64 | 0 | Y | N | 班级名称 | |
| 3 | class_size | varchar | 64 | 0 | Y | N | 班级人数 | |
| 4 | headmaster | varchar | 64 | 0 | Y | N | 班主任 | |
| 5 | contact_number | varchar | 64 | 0 | Y | N | 联系电话 | |
| 6 | class_remarks | text | 65535 | 0 | Y | N | 班级备注 | |
| 7 | recommend | int | 10 | 0 | N | N | 0 | 智能推荐 |
| 8 | create_time | datetime | 19 | 0 | N | N | CURRENT_TIMESTAMP | 创建时间 |
| 9 | update_time | timestamp | 19 | 0 | N | N | CURRENT_TIMESTAMP | 更新时间 |
| 编号 | 名称 | 数据类型 | 长度 | 小数位 | 允许空值 | 主键 | 默认值 | 说明 |
| 1 | collect_id | int | 10 | 0 | N | Y | 收藏ID: | |
| 2 | user_id | int | 10 | 0 | N | N | 0 | 收藏人ID: |
| 3 | source_table | varchar | 255 | 0 | Y | N | 来源表: | |
| 4 | source_field | varchar | 255 | 0 | Y | N | 来源字段: | |
| 5 | source_id | int | 10 | 0 | N | N | 0 | 来源ID: |
| 6 | title | varchar | 255 | 0 | Y | N | 标题: | |
| 7 | img | varchar | 255 | 0 | Y | N | 封面: | |
| 8 | create_time | timestamp | 19 | 0 | N | N | CURRENT_TIMESTAMP | 创建时间: |
| 9 | update_time | timestamp | 19 | 0 | N | N | CURRENT_TIMESTAMP | 更新时间: |
| 编号 | 名称 | 数据类型 | 长度 | 小数位 | 允许空值 | 主键 | 默认值 | 说明 |
| 1 | comment_id | int | 10 | 0 | N | Y | 评论ID: | |
| 2 | user_id | int | 10 | 0 | N | N | 0 | 评论人ID: |
| 3 | reply_to_id | int | 10 | 0 | N | N | 0 | 回复评论ID:空为0 |
| 4 | content | longtext | 2147483647 | 0 | Y | N | 内容: | |
| 5 | nickname | varchar | 255 | 0 | Y | N | 昵称: | |
| 6 | avatar | varchar | 255 | 0 | Y | N | 头像地址:[0,255] | |
| 7 | create_time | timestamp | 19 | 0 | N | N | CURRENT_TIMESTAMP | 创建时间: |
| 8 | update_time | timestamp | 19 | 0 | N | N | CURRENT_TIMESTAMP | 更新时间: |
| 9 | source_table | varchar | 255 | 0 | Y | N | 来源表: | |
| 10 | source_field | varchar | 255 | 0 | Y | N | 来源字段: | |
| 11 | source_id | int | 10 | 0 | N | N | 0 | 来源ID: |
| 编号 | 名称 | 数据类型 | 长度 | 小数位 | 允许空值 | 主键 | 默认值 | 说明 |
| 1 | course_assignments_id | int | 10 | 0 | N | Y | 课程作业ID | |
| 2 | course_no | varchar | 64 | 0 | Y | N | 课程编号 | |
| 3 | course_name | varchar | 64 | 0 | Y | N | 课程名称 | |
| 4 | teacher | int | 10 | 0 | Y | N | 0 | 任课教师 |
| 5 | job_name | varchar | 64 | 0 | Y | N | 作业名称 | |
| 6 | related_attachments | varchar | 255 | 0 | Y | N | 相关附件 | |
| 7 | submission_time | datetime | 19 | 0 | Y | N | 提交时间 | |
| 8 | operation_content | text | 65535 | 0 | Y | N | 作业内容 | |
| 9 | recommend | int | 10 | 0 | N | N | 0 | 智能推荐 |
| 10 | create_time | datetime | 19 | 0 | N | N | CURRENT_TIMESTAMP | 创建时间 |
| 11 | update_time | timestamp | 19 | 0 | N | N | CURRENT_TIMESTAMP | 更新时间 |
| 编号 | 名称 | 数据类型 | 长度 | 小数位 | 允许空值 | 主键 | 默认值 | 说明 |
| 1 | course_information_id | int | 10 | 0 | N | Y | 课程信息ID | |
| 2 | course_no | varchar | 64 | 0 | Y | N | 课程编号 | |
| 3 | course_name | varchar | 64 | 0 | Y | N | 课程名称 | |
| 4 | class_name | varchar | 64 | 0 | Y | N | 班级名称 | |
| 5 | teacher | int | 10 | 0 | Y | N | 0 | 任课教师 |
| 6 | teachers_name | varchar | 64 | 0 | Y | N | 教师姓名 | |
| 7 | class_time | varchar | 64 | 0 | Y | N | 上课时间 | |
| 8 | class_location | varchar | 64 | 0 | Y | N | 上课地点 | |
| 9 | hits | int | 10 | 0 | N | N | 0 | 点击数 |
| 10 | recommend | int | 10 | 0 | N | N | 0 | 智能推荐 |
| 11 | create_time | datetime | 19 | 0 | N | N | CURRENT_TIMESTAMP | 创建时间 |
| 12 | update_time | timestamp | 19 | 0 | N | N | CURRENT_TIMESTAMP | 更新时间 |
| 编号 | 名称 | 数据类型 | 长度 | 小数位 | 允许空值 | 主键 | 默认值 | 说明 |
| 1 | course_materials_id | int | 10 | 0 | N | Y | 课程资料ID | |
| 2 | course_no | varchar | 64 | 0 | Y | N | 课程编号 | |
| 3 | course_name | varchar | 64 | 0 | Y | N | 课程名称 | |
| 4 | teacher | int | 10 | 0 | Y | N | 0 | 任课教师 |
| 5 | data_name | varchar | 64 | 0 | Y | N | 资料名称 | |
| 6 | cover | varchar | 255 | 0 | Y | N | 封面 | |
| 7 | data | varchar | 255 | 0 | Y | N | 资料 | |
| 8 | data_type | varchar | 64 | 0 | Y | N | 资料类型 | |
| 9 | introduction | text | 65535 | 0 | Y | N | 资料介绍 | |
| 10 | hits | int | 10 | 0 | N | N | 0 | 点击数 |
| 11 | praise_len | int | 10 | 0 | N | N | 0 | 点赞数 |
| 12 | recommend | int | 10 | 0 | N | N | 0 | 智能推荐 |
| 13 | create_time | datetime | 19 | 0 | N | N | CURRENT_TIMESTAMP | 创建时间 |
| 14 | update_time | timestamp | 19 | 0 | N | N | CURRENT_TIMESTAMP | 更新时间 |
| 编号 | 名称 | 数据类型 | 长度 | 小数位 | 允许空值 | 主键 | 默认值 | 说明 |
| 1 | data_classification_id | int | 10 | 0 | N | Y | 资料分类ID | |
| 2 | data_type | varchar | 64 | 0 | Y | N | 资料类型 | |
| 3 | recommend | int | 10 | 0 | N | N | 0 | 智能推荐 |
| 4 | create_time | datetime | 19 | 0 | N | N | CURRENT_TIMESTAMP | 创建时间 |
| 5 | update_time | timestamp | 19 | 0 | N | N | CURRENT_TIMESTAMP | 更新时间 |
| 编号 | 名称 | 数据类型 | 长度 | 小数位 | 允许空值 | 主键 | 默认值 | 说明 |
| 1 | forum_id | mediumint | 8 | 0 | N | Y | 论坛id | |
| 2 | display | smallint | 5 | 0 | N | N | 100 | 排序 |
| 3 | user_id | mediumint | 8 | 0 | N | N | 0 | 用户ID |
| 4 | nickname | varchar | 16 | 0 | Y | N | 昵称:[0,16] | |
| 5 | praise_len | int | 10 | 0 | Y | N | 0 | 点赞数 |
| 6 | hits | int | 10 | 0 | N | N | 0 | 访问数 |
| 7 | title | varchar | 125 | 0 | N | N | 标题 | |
| 8 | keywords | varchar | 125 | 0 | Y | N | 关键词 | |
| 9 | description | varchar | 255 | 0 | Y | N | 描述 | |
| 10 | url | varchar | 255 | 0 | Y | N | 来源地址 | |
| 11 | tag | varchar | 255 | 0 | Y | N | 标签 | |
| 12 | img | text | 65535 | 0 | Y | N | 封面图 | |
| 13 | content | longtext | 2147483647 | 0 | Y | N | 正文 | |
| 14 | create_time | timestamp | 19 | 0 | N | N | CURRENT_TIMESTAMP | 创建时间: |
| 15 | update_time | timestamp | 19 | 0 | N | N | CURRENT_TIMESTAMP | 更新时间: |
| 16 | avatar | varchar | 255 | 0 | Y | N | 发帖人头像: | |
| 17 | type | varchar | 64 | 0 | N | N | 0 | 论坛分类:[0,1000]用来搜索指定类型的论坛帖 |
| 编号 | 名称 | 数据类型 | 长度 | 小数位 | 允许空值 | 主键 | 默认值 | 说明 |
| 1 | type_id | smallint | 5 | 0 | N | Y | 分类ID:[0,10000] | |
| 2 | name | varchar | 16 | 0 | N | N | 分类名称:[2,16] | |
| 3 | description | varchar | 255 | 0 | Y | N | 描述:[0,255]描述该分类的作用 | |
| 4 | url | varchar | 255 | 0 | Y | N | 外链地址:[0,255]如果该分类是跳转到其他网站的情况下,就在该URL上设置 | |
| 5 | father_id | smallint | 5 | 0 | N | N | 0 | 上级分类ID:[0,32767] |
| 6 | icon | varchar | 255 | 0 | Y | N | 分类图标: | |
| 7 | create_time | timestamp | 19 | 0 | N | N | CURRENT_TIMESTAMP | 创建时间: |
| 8 | update_time | timestamp | 19 | 0 | N | N | CURRENT_TIMESTAMP | 更新时间: |
| 编号 | 名称 | 数据类型 | 长度 | 小数位 | 允许空值 | 主键 | 默认值 | 说明 |
| 1 | hits_id | int | 10 | 0 | N | Y | 点赞ID: | |
| 2 | user_id | int | 10 | 0 | N | N | 0 | 点赞人: |
| 3 | create_time | timestamp | 19 | 0 | N | N | CURRENT_TIMESTAMP | 创建时间: |
| 4 | update_time | timestamp | 19 | 0 | N | N | CURRENT_TIMESTAMP | 更新时间: |
| 5 | source_table | varchar | 255 | 0 | Y | N | 来源表: | |
| 6 | source_field | varchar | 255 | 0 | Y | N | 来源字段: | |
| 7 | source_id | int | 10 | 0 | N | N | 0 | 来源ID: |
| 编号 | 名称 | 数据类型 | 长度 | 小数位 | 允许空值 | 主键 | 默认值 | 说明 |
| 1 | homework_correction_id | int | 10 | 0 | N | Y | 作业批改ID | |
| 2 | course_no | varchar | 64 | 0 | Y | N | 课程编号 | |
| 3 | course_name | varchar | 64 | 0 | Y | N | 课程名称 | |
| 4 | job_name | varchar | 64 | 0 | Y | N | 作业名称 | |
| 5 | teacher | int | 10 | 0 | Y | N | 0 | 任课教师 |
| 6 | student | int | 10 | 0 | Y | N | 0 | 学生 |
| 7 | student_name | varchar | 64 | 0 | Y | N | 学生姓名 | |
| 8 | score | varchar | 64 | 0 | Y | N | 评分 | |
| 9 | reply | longtext | 2147483647 | 0 | Y | N | 批复 | |
| 10 | recommend | int | 10 | 0 | N | N | 0 | 智能推荐 |
| 11 | create_time | datetime | 19 | 0 | N | N | CURRENT_TIMESTAMP | 创建时间 |
| 12 | update_time | timestamp | 19 | 0 | N | N | CURRENT_TIMESTAMP | 更新时间 |
| 编号 | 名称 | 数据类型 | 长度 | 小数位 | 允许空值 | 主键 | 默认值 | 说明 |
| 1 | job_submission_id | int | 10 | 0 | N | Y | 作业提交ID | |
| 2 | course_no | varchar | 64 | 0 | Y | N | 课程编号 | |
| 3 | course_name | varchar | 64 | 0 | Y | N | 课程名称 | |
| 4 | teacher | int | 10 | 0 | Y | N | 0 | 任课教师 |
| 5 | job_name | varchar | 64 | 0 | Y | N | 作业名称 | |
| 6 | student | int | 10 | 0 | Y | N | 0 | 学生 |
| 7 | student_name | varchar | 64 | 0 | Y | N | 学生姓名 | |
| 8 | enclosure | varchar | 255 | 0 | Y | N | 附件 | |
| 9 | submission_content | longtext | 2147483647 | 0 | Y | N | 提交内容 | |
| 10 | recommend | int | 10 | 0 | N | N | 0 | 智能推荐 |
| 11 | create_time | datetime | 19 | 0 | N | N | CURRENT_TIMESTAMP | 创建时间 |
| 12 | update_time | timestamp | 19 | 0 | N | N | CURRENT_TIMESTAMP | 更新时间 |
| 编号 | 名称 | 数据类型 | 长度 | 小数位 | 允许空值 | 主键 | 默认值 | 说明 |
| 1 | notice_id | mediumint | 8 | 0 | N | Y | 公告id: | |
| 2 | title | varchar | 125 | 0 | N | N | 标题: | |
| 3 | content | longtext | 2147483647 | 0 | Y | N | 正文: | |
| 4 | create_time | timestamp | 19 | 0 | N | N | CURRENT_TIMESTAMP | 创建时间: |
| 5 | update_time | timestamp | 19 | 0 | N | N | CURRENT_TIMESTAMP | 更新时间: |
| 编号 | 名称 | 数据类型 | 长度 | 小数位 | 允许空值 | 主键 | 默认值 | 说明 |
| 1 | praise_id | int | 10 | 0 | N | Y | 点赞ID: | |
| 2 | user_id | int | 10 | 0 | N | N | 0 | 点赞人: |
| 3 | create_time | timestamp | 19 | 0 | N | N | CURRENT_TIMESTAMP | 创建时间: |
| 4 | update_time | timestamp | 19 | 0 | N | N | CURRENT_TIMESTAMP | 更新时间: |
| 5 | source_table | varchar | 255 | 0 | Y | N | 来源表: | |
| 6 | source_field | varchar | 255 | 0 | Y | N | 来源字段: | |
| 7 | source_id | int | 10 | 0 | N | N | 0 | 来源ID: |
| 8 | status | bit | 1 | 0 | N | N | 1 | 点赞状态:1为点赞,0已取消 |
| 编号 | 名称 | 数据类型 | 长度 | 小数位 | 允许空值 | 主键 | 默认值 | 说明 |
| 1 | slides_id | int | 10 | 0 | N | Y | 轮播图ID: | |
| 2 | title | varchar | 64 | 0 | Y | N | 标题: | |
| 3 | content | varchar | 255 | 0 | Y | N | 内容: | |
| 4 | url | varchar | 255 | 0 | Y | N | 链接: | |
| 5 | img | varchar | 255 | 0 | Y | N | 轮播图: | |
| 6 | hits | int | 10 | 0 | N | N | 0 | 点击量: |
| 7 | create_time | timestamp | 19 | 0 | N | N | CURRENT_TIMESTAMP | 创建时间: |
| 8 | update_time | timestamp | 19 | 0 | N | N | CURRENT_TIMESTAMP | 更新时间: |
| 编号 | 名称 | 数据类型 | 长度 | 小数位 | 允许空值 | 主键 | 默认值 | 说明 |
| 1 | student_users_id | int | 10 | 0 | N | Y | 学生用户ID | |
| 2 | student_id | varchar | 64 | 0 | Y | N | 学生学号 | |
| 3 | student_name | varchar | 64 | 0 | Y | N | 学生姓名 | |
| 4 | class_name | varchar | 64 | 0 | Y | N | 班级名称 | |
| 5 | examine_state | varchar | 16 | 0 | N | N | 已通过 | 审核状态 |
| 6 | recommend | int | 10 | 0 | N | N | 0 | 智能推荐 |
| 7 | user_id | int | 10 | 0 | N | N | 0 | 用户ID |
| 8 | create_time | datetime | 19 | 0 | N | N | CURRENT_TIMESTAMP | 创建时间 |
| 9 | update_time | timestamp | 19 | 0 | N | N | CURRENT_TIMESTAMP | 更新时间 |
| 编号 | 名称 | 数据类型 | 长度 | 小数位 | 允许空值 | 主键 | 默认值 | 说明 |
| 1 | teacher_user_id | int | 10 | 0 | N | Y | 教师用户ID | |
| 2 | teacher_id | varchar | 64 | 0 | N | N | 教师工号 | |
| 3 | teacher_name | varchar | 64 | 0 | Y | N | 教师姓名 | |
| 4 | examine_state | varchar | 16 | 0 | N | N | 已通过 | 审核状态 |
| 5 | recommend | int | 10 | 0 | N | N | 0 | 智能推荐 |
| 6 | user_id | int | 10 | 0 | N | N | 0 | 用户ID |
| 7 | create_time | datetime | 19 | 0 | N | N | CURRENT_TIMESTAMP | 创建时间 |
| 8 | update_time | timestamp | 19 | 0 | N | N | CURRENT_TIMESTAMP | 更新时间 |
| 编号 | 名称 | 数据类型 | 长度 | 小数位 | 允许空值 | 主键 | 默认值 | 说明 |
| 1 | upload_id | int | 10 | 0 | N | Y | 上传ID | |
| 2 | name | varchar | 64 | 0 | Y | N | 文件名 | |
| 3 | path | varchar | 255 | 0 | Y | N | 访问路径 | |
| 4 | file | varchar | 255 | 0 | Y | N | 文件路径 | |
| 5 | display | varchar | 255 | 0 | Y | N | 显示顺序 | |
| 6 | father_id | int | 10 | 0 | Y | N | 0 | 父级ID |
| 7 | dir | varchar | 255 | 0 | Y | N | 文件夹 | |
| 8 | type | varchar | 32 | 0 | Y | N | 文件类型 |
| 编号 | 名称 | 数据类型 | 长度 | 小数位 | 允许空值 | 主键 | 默认值 | 说明 |
| 1 | user_id | mediumint | 8 | 0 | N | Y | 用户ID:[0,8388607]用户获取其他与用户相关的数据 | |
| 2 | state | smallint | 5 | 0 | N | N | 1 | 账户状态:[0,10](1可用|2异常|3已冻结|4已注销) |
| 3 | user_group | varchar | 32 | 0 | Y | N | 所在用户组:[0,32767]决定用户身份和权限 | |
| 4 | login_time | timestamp | 19 | 0 | N | N | CURRENT_TIMESTAMP | 上次登录时间: |
| 5 | phone | varchar | 11 | 0 | Y | N | 手机号码:[0,11]用户的手机号码,用于找回密码时或登录时 | |
| 6 | phone_state | smallint | 5 | 0 | N | N | 0 | 手机认证:[0,1](0未认证|1审核中|2已认证) |
| 7 | username | varchar | 16 | 0 | N | N | 用户名:[0,16]用户登录时所用的账户名称 | |
| 8 | nickname | varchar | 16 | 0 | Y | N | 昵称:[0,16] | |
| 9 | password | varchar | 64 | 0 | N | N | 密码:[0,32]用户登录所需的密码,由6-16位数字或英文组成 | |
| 10 | | varchar | 64 | 0 | Y | N | 邮箱:[0,64]用户的邮箱,用于找回密码时或登录时 | |
| 11 | email_state | smallint | 5 | 0 | N | N | 0 | 邮箱认证:[0,1](0未认证|1审核中|2已认证) |
| 12 | avatar | varchar | 255 | 0 | Y | N | 头像地址:[0,255] | |
| 13 | create_time | timestamp | 19 | 0 | N | N | CURRENT_TIMESTAMP | 创建时间: |
| 编号 | 名称 | 数据类型 | 长度 | 小数位 | 允许空值 | 主键 | 默认值 | 说明 |
| 1 | group_id | mediumint | 8 | 0 | N | Y | 用户组ID:[0,8388607] | |
| 2 | display | smallint | 5 | 0 | N | N | 100 | 显示顺序:[0,1000] |
| 3 | name | varchar | 16 | 0 | N | N | 名称:[0,16] | |
| 4 | description | varchar | 255 | 0 | Y | N | 描述:[0,255]描述该用户组的特点或权限范围 | |
| 5 | source_table | varchar | 255 | 0 | Y | N | 来源表: | |
| 6 | source_field | varchar | 255 | 0 | Y | N | 来源字段: | |
| 7 | source_id | int | 10 | 0 | N | N | 0 | 来源ID: |
| 8 | register | smallint | 5 | 0 | Y | N | 0 | 注册位置: |
| 9 | create_time | timestamp | 19 | 0 | N | N | CURRENT_TIMESTAMP | 创建时间: |
| 10 | update_time | timestamp | 19 | 0 | N | N | CURRENT_TIMESTAMP | 更新时间: |
5.1系统功能模块
通过网站页面可以查看首页、留言互动、网站公告、课程资讯、课程信息、课程资料、课程作业等信息,如图5-1所示。通过学生注册可以填写学生的详细信息,进行注册操作,如图5-2所示。点击登录进入登录页面,输入账号、密码、滑动滑块进行验证登录操作,如图5-3所示。

图5-1 系统首页界面图

图5-2学生注册界面图

图5-3学生登录界面图
5.2学生功能模块
学生登录成功后进入到系统操作界面,可以对首页、个人资料(个人资料、修改密码)、信息管理、作业提交、作业批改等功能模块进行相对应操作,如图5-4所示。

图5-4学生功能界面图
作业提交管理:在作业提交管理页面可以查看课程编号、课程名称、任课教师、作业名称、学生、学生姓名等信息,进行添加或删除操作,如图5-5所示。

图5-5作业提交管理面图
作业批改管理:在作业批改管理页面可以查看课程编号、课程名称、作业名称、任课教师、学生、学生姓名等信息,进行添加或删除操作,如图5-6所示。

图5-6作业批改面图
5.3管理员功能模块

图5-7管理员登录界面图
管理员登录成功后进入到系统操作界面,可以对首页、个人资料(个人信息、修改密码)、公告管理(轮播图、网站公告)、用户管理(管理员、教师用户、学生用户)、信息管理(留言交流、交流分类)、课程资讯、资讯分类、课程信息、班级管理、资料分类、课程资料、课程作业、作业提交、作业批改等功能模块进行相对应操作,如图5-8所示。

图5-8管理员功能界面图
轮播图管理:在轮播图管理页面可以查看索引、标题、轮播图等信息,进行添加或删除操作,如图5-9所示。

图5-9轮播图管理界面图
用户管理:在用户管理页面可以查看昵称、用户名、学生学号、学生姓名、班级名称等信息,进行查添加或删除操作,如图5-10所示。

图5-10用户管理界面图
交流分类管理:在交流分类管理页面可以查看索引标题、频道名称、描述等信息,根据详情进行添加或删除操作,如图5-11所示。

图5-11交流分类管理界面图
课程资讯管理:在课程资讯页面可以查看索引、标题、封面图、文字分类、标签等信息,进行评论查询修改或删除操作,如图5-12所示。

图5-12课程资讯管理界面图
资料分类管理:在资料分类管理页面可以查看索引、资料类型等信息,进行添加、修改或删除操作,如图5-13所示。

图5-13资料分类管理界面图
5.4教师功能模块
教师登录成功后进入到系统操作界面,可以对首页、个人资料(个人信息、修改密码)、信息管理(留言交流)、课程信息、课程资料、课程作业、作业提交、作业批改等功能模块进行相对应操作,如图5-14所示。

图5-14教师功能界面图
留言交流管理:在留言交流管理页面可以查看索引、标题、封面图、分类、标签等信息,根据详情进行查看评论、添加、修改或删除操作,如图5-15所示。

图5-15留言交流管理界面图
课程资料管理:在课程资料管理页面可以查看索引、课程编号、课程名称、任课教师、资料名称、封面、资料等信息,根据详情进行查看评论、修改或删除操作,如图5-16所示。

图5-16课程资料管理界面图
第六章 系统测试
6.1测试定义及目的
关于系统实现的测试,英文名称是System TEST,简称ST,ST是使用完整其系统的各种功能多次、多案例、多环境测试,这是ST的简单描述。ST可以证明该功能对系统的要求是否得到满足以及是否有效。
对于系统开发的实现,不管开发过程多么努力,在系统运行的时候多少都会出现一些错误信息,所以为了系统的安全性及提高系统的使用率及给学生带来更好的体验,系统在完成之前,一定要进行一遍系统的测试,再完美的程序也会有漏洞,再细心的技术开发员也会有疏忽的时候,所以对于程序的测试是必须要做的一步。通过系统测试找到系统存在的问题,并根据问题的原因进行在线解决问题,如果找不到解决问题的办法可以进行通过咨询指导老师或者通过同学帮忙,一定将问题找出,否则将会出现更多的错误。所以程序出现错误时不可避免,系统测试虽然耗时费力,但是为了确保后期系统的长期使用,必须要进行系统测试,问题解决完成后还要再一步测试,直到没有任何问题后方可进行使用。
6.2性能测试
任何一款程序开发成功后都必须通过软件测试,它是保障软件稳定运行的前提。测试最主要的一步就是性能测试,性能测试内容如下:
(1)对于测试的速度有一定的要求,速度必须快,而且对于测试出来的错误问题一定以最快的速度进行处理解决,并且进行再次测试,保证整个系统运行的安全性。
(2)在系统测试的时候要将测试所用到的测试计划和测试报告保管好,方便后期系统的运行使用后的整体维护操作。
(3)软件测试整个过程中的聚类现象应优先考虑。
(4)对于整体系统测试,不要用自己的思想去认可整个系统,而是从公正的角度的进行对系统进行认可,是否符系统的整合应用。
6.3测试模块
测试系统是最新的Windows 10系统,通过对系统实现的功能模块进行每个功能模块的操作测试,查看每个学生的功能模块所对应的权限信息是否可以操作并且数据信息更新一致。
| 测试需求 | 测试重点 | 是否达成需求 | 结果 |
| 学生登录 | 输入账号密码 | 需求达成 | 通过 |
| 学生注册 | 创建新的账号密码 | 需求达成 | 通过 |
| 登录失败 | 输入错误账号密码 | 需求达成 | 通过 |
| 修改信息 | 修改成功 | 需求达成 | 通过 |
| 添加信息管理 | 增删查改 | 需求达成 | 通过 |
| 留言管理 | 增删查改 | 需求达成 | 通过 |
系统测试方面,我们通常运用的是白盒测试以及黑盒测试这两种方法。白盒测试是指在了解系统内部工作流程的前提下,可以根据需求规范验证系统内部操作是否能够正常运行的测试;而黑盒测试指的是,倘若知道了这个系统的全部功能,可以进行测试检测系统中的每一个功能是否满足正常使用。
为了方便学生使用“课题设计系统”,以及尽可能少的减少系统测试错误的发生,我们对该系统进行了相对应的测试。
对该系统的全部的功能界面进行测试,简单来说,就是我们输入一些数据并且对其进行提交,之后我们查看每个页面的反馈,检测页面的相关功能可不可以完全实现。
6.4测试结果
测试评估的结果是课题设计系统满足要求中的所有功能,处理大多数错误条件,修复大多数错误并通过测试。课题设计系统的基本功能都是可行的,不管是系统里面的功能还是界面的设计都是可值得推广宣传的。
总 结
课题设计系统的整体功能模块的实现,主要是对自己在大学这几年时间所学内容的一个测试,对于系统,主要是通过现在智能化的课题设计系统进行开始系统的实现,管理员根据问题信息进行管理等操作,并且可以根据需求进行数据信息的增加修改删除等操作,完美的解决了当下课题设计系统中所遇到的问题。
经过一个学期的毕业设计的实现完成已接近尾声,到目前为止,当我回想起整个学期的系统开发日,收获颇丰。毕业设计的主要任务是建立一个智能化的课题设计系统的信息系统,主要使用django技术和Mysql数据库的开发工具,对系统的每个功能模块进行相对应的操作,最后,系统调试结果表明系统基本可以满足功能要求。
课题设计系统的开发对我大学学习的改进有很大帮助。它使我能够学习计算机知识的相关技术方面问题及与人交往的沟通交流方面,让我意识到无论我们做什么,我们都需要坚持不懈,努力工作,只有这样尝试了并且坚持去做了,我们才可以成功,才可以获得成功的喜悦,如果没有尝试,知识想,那连成功的机会都没有,实际操作进行做了,才会越来越近的靠近成功,随着道路一路向前,未来的路是美好的。
对于课题设计系统的实现,是自己第一次完成的设计一个管理系统。在项目的设计过程中,我克服了各种困难,并且在面对这些困难,我积极的面对,想办法解决问题,并且更好的掌握了理论知识和动手操作实践能力,从系统的开发到设计完成,我完成了一个更全面、更完善、更安全的平台管理系统,这也让我取得了很大的成就感,也使我对未来的生活更有信心。
致 谢
时间过得像箭一样,太阳就像一条船。毕业论文即时结束也意味着我大学四年的大学生活即将结束。论文写作乏味而富有挑战性,指导老师的指导,学生和家长支持鼓励是我坚持完成论文来源。首先,我要感谢我的导师老师在论文开篇,初稿,设计提出宝贵意见,没有老师对我的辛苦栽培,并且严格的要求,我是不可能顺利完成我的论文。在这里,我还要感谢我的妈妈和爸爸,多少感恩的话想要对你们说,我想通过我的学习成果来回报你们,永远祝你们健康幸福!最后,我要感谢所有帮助过我的老师,同学和朋友,并度过了许多快乐和难忘的日子。我希望你们永远幸福快乐。
四年的时间很难在我的漫长的人生旅程中短暂,但短短的四年是最真诚的青年;最纯粹的岁月;最美丽的大学生活。我会记住大学的每一点,记住大学里每个可爱的人。
参考文献
[1]王玉芬,别好杰.基于Django的企业门户网站的设计与实现[J].电脑知识与技术,2023,19(04):53-55.DOI:10.14004/j.cnki.ckt.2023.0202.
[2]武玲梅,李秋萍,黄秀芳,张立强,董力量,罗芳琼.基于Django框架的电影推荐系统的设计与实现[J].电脑知识与技术,2023,19(04):56-61.DOI:10.14004/j.cnki.ckt.2023.0204.
[3]杨洪涛.基于Django的MVC框架设计与实现[J].电脑知识与技术,2023,19(04):62-65.DOI:10.14004/j.cnki.ckt.2023.0182.
[4]林正敏,王淑娥,于小亿,韦德泉,杨位兰.基于Django的智慧养老系统设计[J].电脑知识与技术,2023,19(02):25-28.DOI:10.14004/j.cnki.ckt.2023.0099.
[5]王子睿,肖忠林,常皓淇,李垚,甘永莹.基于Django的智能货梯系统设计[J].信息与电脑(理论版),2022,34(19):26-28.
[6]陈玲.基于Django的中国红色旅游推荐系统的设计与实现[J].软件,2022,43(09):100-103.
[7]华厚强,康佳春.基于Python的校园交易平台设计[J].现代计算机,2022,28(15):105-111.
[8]李双远,李其昌.基于Django大学生网络空间安全攻防实践教学平台的设计与研究[J].吉林化工学院学报,2022,39(07):67-71.DOI:10.16039/j.cnki.cn22-1249.2022.07.013.
[9]王军.基于Django的高校后勤库存管理系统设计实现[J].计算机时代,2022(07):59-61+65.DOI:10.16644/j.cnki.cn33-1094/tp.2022.07.015.
[10]石景芬,张学军,黄翔.基于教学系统设计模型的毕业后教育阶段医学人文培训课程设计与实践探索[J].华西医学,2022,37(03):443-448.
[11]Apostol Ricardo. Revenge/Porn: Django Unchained, Terence's Eunuchus, and the Role of Roman Slavery in the American Imagination[J]. Arion: A Journal of the Humanities and the Classics,2022,23(1).
[12]Paul Krill. Django 4.0 adds Redis database caching[J]. InfoWorld.com,2021.
[13]孟晨,于洪涛,张军.基于人工智能技术的课程设计开放式评价系统研究[J].现代电子技术,2021,44(20):177-181.DOI:10.16652/j.issn.1004-373x.2021.20.036.
[14]史兵,荆胜南,潘礼正,吴鹏,蒋建明.“供配电系统课程设计”质量提高方法研究[J].中国电力教育,2021(08):57-59.DOI:10.19429/j.cnki.cn11-3776/g4.2021.08.025.
[15]Alnavar Kruthika,Kumar R Uday,Babu C Narendra. Document Parsing Tool for Language Translation and Web Crawling using Django REST Framework[J]. Journal of Physics: Conference Series,2021,1962(1).
[16]Jacopo Costa. The cultural policies of a popular music venue: the case of Strasbourg's Espace Django[J]. Arts and the Market,2021,11(2).
[17]Pautrot Jean Louis. Insensiblement (Django) by Alain Gerber (review)[J]. The French Review,2021,85(2).
[18]王亚,李欢,晁妍,王先传.基于教学操作系统的课程设计分析与探讨[J].山东农业工程学院学报,2020,37(11):185-188.DOI:10.15948/j.cnki.37-1500/s.2020.11.036.
[19]于桂平.高职院校会计信息系统应用课程设计[J].教育观察,2020,9(18):110-112.DOI:10.16070/j.cnki.cn45-1388/g4s.2020.18.044.
[20]刘志平,杨丁亮,徐永明,罗翔.基于安卓在线地图技术的测绘专业课程设计教学系统开发[J].地矿测绘,2019,35(04):42-46.DOI:10.16864/j.cnki.dkch.2019.0062.
免费领取项目源码,请关注❥点赞收藏并私信博主,谢谢~
本文来自互联网用户投稿,文章观点仅代表作者本人,不代表本站立场,不承担相关法律责任。如若转载,请注明出处。 如若内容造成侵权/违法违规/事实不符,请点击【内容举报】进行投诉反馈!
