Go语言标准库之net/http(四) —— Server
基于 HTTP 构建的网络应用包括两个端,即客户端 ( Client ) 和服务端 ( Server )。
两个端的交互行为包括从客户端发出 request、服务端接受 request 进行处理并返回 response 以及客户端处理 response。所以 http 服务器的工作就在于如何接受来自客户端的 request,并向客户端返回 response, 如下图所示:
[外链图片转存失败,源站可能有防盗链机制,建议将图片保存下来直接上传(img-IhF10CPd-1681785851800)(https://xjxpicgo.oss-cn-hangzhou.aliyuncs.com/http_client_server-%E5%AF%BC%E5%87%BA.jpg)]
上一章节内容,主要对net/http包的Client部分进行了介绍,这章节就对 Server内容进行介绍。
HTTP Server简单实现
对于 golang 来说,利用 net/http 包实现一个Http Server非常简单,只需要简简单单几句代码就可以实现,先看看 Golang 的其中一种 http server简单的实现:
例1:
package mainimport ("fmt""net/http"
)func handler(w http.ResponseWriter, r *http.Request) {fmt.Fprintf(w, "hello World!")
}func main() {//注册路由http.HandleFunc("/", handler)//创建服务且监听http.ListenAndServe(":8080", nil)
}
再来看看另外一种http server实现,代码如下:
例2:
package mainimport ("fmt""net/http"
)type routeIndex struct {content string
}func (route *routeIndex) ServeHTTP(w http.ResponseWriter, r *http.Request) {fmt.Fprintf(w, route.content)
}func main() {//注册路由http.Handle("/", &routeIndex{content: "Hello, World"})//创建服务且监听http.ListenAndServe(":8080", nil)
}
上述两种方法都实现了简单的 http server实现,写法虽然不同,但底层用到的原理其实都是一样的,我们通过源码进行解析。
在上述两种实现种,分别调用了 http.Handle 和 http.HandleFunc 来实现路由的处理,展开源码看看:
func Handle(pattern string, handler Handler) { DefaultServeMux.Handle(pattern, handler) }func HandleFunc(pattern string, handler func(ResponseWriter, *Request)) {DefaultServeMux.HandleFunc(pattern, handler)
}func (mux *ServeMux) HandleFunc(pattern string, handler func(ResponseWriter, *Request)) {if handler == nil {panic("http: nil handler")}mux.Handle(pattern, HandlerFunc(handler))
}func (mux *ServeMux) Handle(pattern string, handler Handler) {....
}
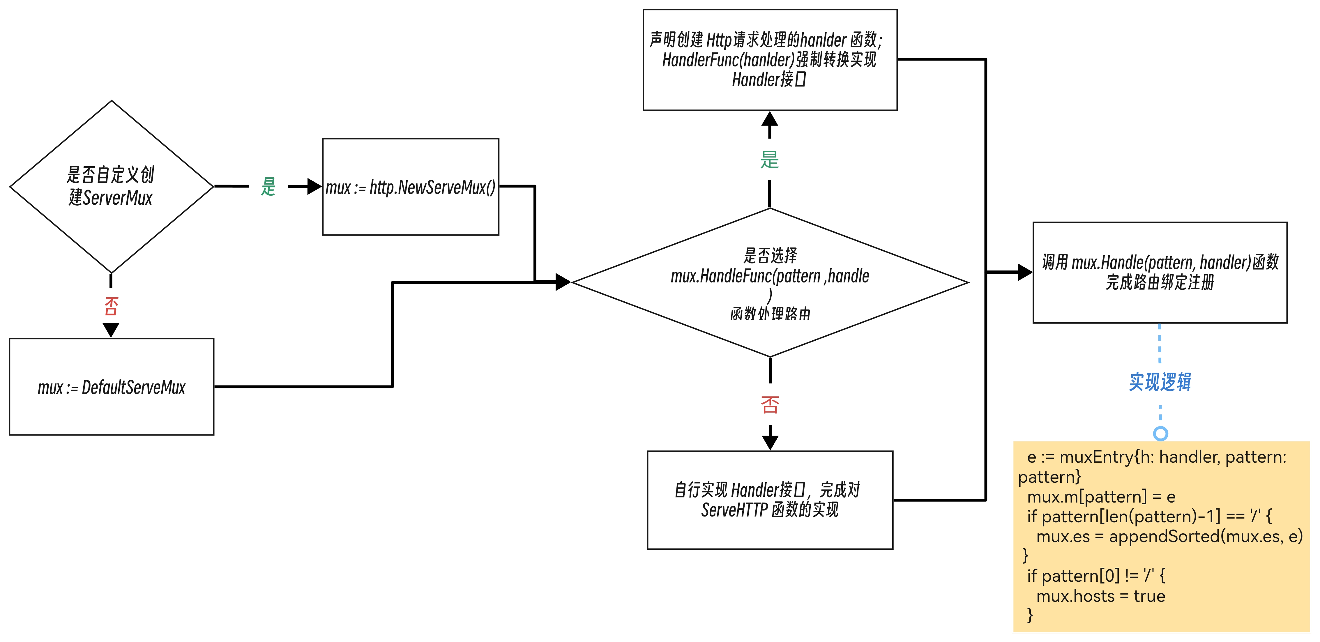
总结 http.Handle 和 http.HandleFunc 函数代码,可以得出以下几个重点内容: DefaultServeMux ,ServeMux, Handler 以及 ServeMux.Handle函数,下面逐一展开说明。
路由注册
ServeMux
ServerMux 是 net/http 包中的一个路由器(router),是一个 HTTP 请求多路复用器,用于将收到的 HTTP 请求路由到相应的处理程序(handlers)。
在 ServerMux 中,我们可以通过调用 HandleFunc 或者 Handle 方法来注册一个路由和对应的处理函数。当一个请求到达 ServerMux 时,路由器会根据请求的 URL 路径找到对应的处理函数,并将请求转发给该函数进行处理。
ServerMux 结构体定义如下:
type ServeMux struct {mu sync.RWMutex //用于保证并发安全性的互斥锁m map[string]muxEntry //一个映射表,将URL模式映射到对应的处理程序。在处理HTTP请求时,ServeMux将使用此映射表来查找与请求URL路径匹配的处理程序es []muxEntry //一个按长度排序的URL模式条目的切片。这个切片是用来加速ServeMux的URL匹配操作的。在处理HTTP请求时,ServeMux会按照长度递减的顺序迭代这个切片,以便找到最长的匹配URL模式hosts bool //标志位,表示ServeMux是否具有任何带有主机名的URL模式。如果是,则在处理HTTP请求时,ServeMux还需要匹配主机名。如果不是,则可以忽略主机名匹配
}
ServeMux 是一个非常重要的组件,用于将HTTP请求路由到正确的处理程序,并且在Go标准库中被广泛使用。在ServeMux 中,还有一个 muxEntry 结构,muxEntry是 ServeMux 内部维护的数据结构,用于将 URL 路径模式与处理程序相关联。定义代码如下:
type muxEntry struct {h Handler //一个处理程序,它是用于处理与该URL模式匹配的HTTP请求的函数pattern string //与该处理程序相关联的URL模式。在ServeMux中,pattern是映射到处理程序的关键字之一。在匹配请求路径时,ServeMux将使用pattern来判断请求是否与该条目匹配。
}
muxEntry结构体用于将URL模式与处理程序相关联,以便在处理HTTP请求时能够正确地路由请求。
再来看看 DefaultServeMux ,可以看到 http.Handle 和 http.HandleFunc 这两个函数最终都由 DefaultServeMux 调用 Handle 方法来完成路由的注册的,该变量定义如下:
var defaultServeMux ServeMux
var DefaultServeMux = &defaultServeMux
这里的 DefaultServeMux 表示一个默认的 ServeMux,当我们没有创建自定义的 ServeMux,则会自动使用一个默认的 ServeMux。
自定义 ServeMux
我们可以创建自定义的 ServeMux 取代默认的 DefaultServeMux,示例代码如下:
package mainimport ("fmt""net/http"
)type routeIndex struct {content string
}func (route *routeIndex) ServeHTTP(w http.ResponseWriter, r *http.Request) {fmt.Fprintf(w, route.content)
}func htmlHandler(w http.ResponseWriter, r *http.Request) {w.Header().Set("Content-Type", "text/html")html := ` Golang Hello, HandleFunc World! `fmt.Fprintf(w, html)
}func main() {//自定义serveMuxmux := http.NewServeMux()mux.Handle("/Handle", &routeIndex{content: "Hello, Handle World"})mux.HandleFunc("/HandleFunc", htmlHandler)//创建服务且监听http.ListenAndServe(":8080", mux)
}
http.NewServeMux 方法用于创建一个新的 ServeMux 实例,如果调用的是自定义 ServeMux 实例 mux,那么 Server 实例接收到的路由对象将不再是 DefaultServeMux 而是 mux。
Handler
了解完 ServeMux,再来看看 Handler对象:
type Handler interface {ServeHTTP(ResponseWriter, *Request)
}
Handler对象是个接口,Handler 接口中声明了名为 ServeHTTP 的函数,也就是说任何结构只要实现了这个 ServeHTTP 方法,那么这个结构体就是一个 Handler 对象。http.Handler.ServeHTTP 方法是用来是用以处理 request 并构建 response 的核心逻辑所在。
总结起来一句话,要完成完整的http server 服务,必须完成对Handler接口的实现,即对 http.Handler.ServeHTTP 方法的实现。
对 Handler对象有了大概了解后,回到 http.Handle 和 http.HandleFunc 函数,看看他们是怎么实现 Handler 接口的。
先看func Handle(pattern string, handler Handler)函数, 其第二个参数必须为Handler接口的实现,所以调用该函数则必须先自行完成对Handler接口的实现,方式具体参考示例2。
再看看func HandleFunc(pattern string, handler func(ResponseWriter, *Request))函数,发现第二个参数只需传入满足它参数的一个函数即可,并不需要用户自行去实现 Handler接口的,究其原因,我们一看源码就明白了:
func HandleFunc(pattern string, handler func(ResponseWriter, *Request)) {DefaultServeMux.HandleFunc(pattern, handler)
}func (mux *ServeMux) HandleFunc(pattern string, handler func(ResponseWriter, *Request)) {if handler == nil {panic("http: nil handler")}mux.Handle(pattern, HandlerFunc(handler))
}
注意一下这行代码:mux.Handle(pattern, HandlerFunc(handler)),这里 HandlerFunc 实际上是将 handler 函数做了一个类型转换,看一下 HandlerFunc 的定义:
type HandlerFunc func(ResponseWriter, *Request)// ServeHTTP calls f(w, r).
func (f HandlerFunc) ServeHTTP(w ResponseWriter, r *Request) {f(w, r)
}
看到这里,应该最终明白了把,原来这里 HandlerFunc 实际上已经默认实现了Handler接口,实现了它的ServeHTTP函数,用户只需要传入 handler 函数即可被HandlerFunc 强行转为一个Handler对象,这是一种巧妙的转换技巧,不需要定义一个结构体,再让这个结构实现 ServeHTTP 方法。
路由绑定
ServeMux内部维护一个map[string]muxEntry,该map作用将URL模式映射到对应的muxEntry结构体,而muxEntry结构体则将处理程序与URL模式相关联。
那ServeMux是如何将将URL模式映射到对应的muxEntry结构体的呢?
通过调用 http.Handle 和 http.HandleFunc 函数完成映射的。而这两个函数,最终调用的方法的是: ServeMux.Handle, 其代码如下:
func (mux *ServeMux) Handle(pattern string, handler Handler) {//互斥锁,解决 多个goroutine 并发访问时的线程安全mux.mu.Lock()defer mux.mu.Unlock()//检查参数的合法性,如果有不合法的参数,则会抛出 panic 异常if pattern == "" {panic("http: invalid pattern")}if handler == nil {panic("http: nil handler")}if _, exist := mux.m[pattern]; exist {panic("http: multiple registrations for " + pattern)}//初始化ServeMux内部保存URL路径模式和处理程序之间映射关系的map(ServeMux.m),如果该 map 还未被初始化,则会在此处进行初始化if mux.m == nil {mux.m = make(map[string]muxEntry)}//将URL路径模式和处理程序建立映射关系//首先,创建一个 muxEntry 结构体,保存处理程序和 URL 路径模式//然后,将该 muxEntry 对象加入到 ServeMux 内部维护的 map 中e := muxEntry{h: handler, pattern: pattern}mux.m[pattern] = e//如果URL路径模式的最后一个字符是斜杠(即该 URL 路径模式对应的处理程序是一个目录),则将该 muxEntry 对象插入到 ServeMux.es中if pattern[len(pattern)-1] == '/' {mux.es = appendSorted(mux.es, e)}//如果URL路径模式的第一个字符不是斜杠(即该 URL 路径模式对应的处理程序是一个主机名),则将 ServeMux 的 hosts 字段设置为 trueif pattern[0] != '/' {mux.hosts = true}
}
上述函数主要作用是:
- 将
URL路径模式和处理程序建立映射关系,并将映射关系保存到ServeMux的内部数据结构中 - 同时,该函数还会对传入的参数进行一些合法性检查,如
URL路径模式和处理程序不能为空,URL路径模式不能重复等 - 最后,该函数还会将
URL路径模式按照长度从长到短排序,并标记ServeMux是否支持主机名路由。
最后用一张图来总结整个注册路由流程:

请求处理
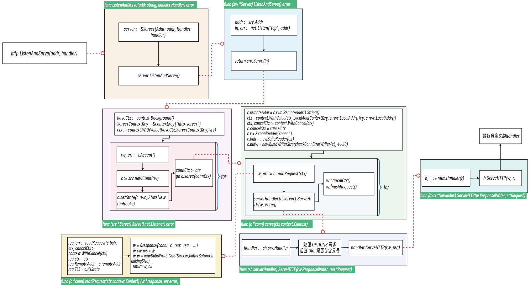
处理完路由相关信息注册,就要进行TCP监听服务启动以及TCP 连接并处理请求了。标准库提供的 net/http.ListenAndServe可以用来监听 TCP 连接并处理请求,该函数会使用传入的监听地址和处理器初始化一个 HTTP 服务器 net/http.Server,调用该服务器的 net/http.Server.ListenAndServe方法:
func ListenAndServe(addr string, handler Handler) error {server := &Server{Addr: addr, Handler: handler}return server.ListenAndServe()
}
上述代码先创建了一个 Server 对象,传入了地址和 handler 参数后调用 Server 对象 ListenAndServe() 方法。
特别需要注意的一点是:该函数的第二个参数是 Handler 类型,不管是一个新的 ServeMux 对象mux,还是默认的 DefaultServeMux , ServeMux其本身自己也实现了 Handler 接口,也实现了ServeHTTP方法,也是一个 Handler 对象,但 ServeMux 的 ServeHTTP() 方法主要作用是匹配当前路由对应的 handler 方法,与自定义的http.Handler.ServeHTTP 方法用以处理 request 并构建 response 功能区别不同。
下面逐一分析。
Server
server结构体
net/http.Server是 HTTP 服务器的主要结构体,用于控制 HTTP 服务器的行为。
其结构体定义为:
type Server struct {//服务器监听的地址和端口号,格式为 "host:port",例如 "127.0.0.1:8080"Addr string//HTTP 请求的处理器。对于每个收到的请求,服务器会将其路由到对应的处理器进行处理。通常使用 http.NewServeMux() 方法创建一个默认的多路复用器,并将其作为处理器。如果没有设置该字段,则使用 DefaultServeMuxHandler Handler//一个布尔值,用于指示是否禁用 OPTIONS 方法的默认实现。如果该值为 true,则在收到 OPTIONS 请求时,服务器不会自动返回 Allow 头部,而是交给用户自行处理。默认为 false,即启用 OPTIONS 方法的默认实现DisableGeneralOptionsHandler bool//HTTPS 服务器的 TLS 配置,用于控制 HTTPS 服务器的加密方式、证书、密钥等安全相关的参数TLSConfig *tls.Config//HTTP 请求的读取超时时间。如果服务器在该时间内没有读取到完整的请求,就会关闭连接。该字段为 time.Duration 类型,默认为 0,表示没有超时限制ReadTimeout time.Duration//HTTP 请求头部读取超时时间。如果服务器在该时间内没有完成头部读取,就会关闭连接。该字段为 time.Duration 类型,默认为 0,表示没有超时限制ReadHeaderTimeout time.Duration//HTTP 响应的写入超时时间。如果服务器在该时间内没有完成对响应的写入操作,就会关闭连接。该字段为 time.Duration 类型,默认为 0,表示没有超时限制WriteTimeout time.Duration//HTTP 连接的空闲超时时间。如果服务器在该时间内没有收到客户端的请求,就会关闭连接。该字段为 time.Duration 类型,默认为 0,表示没有超时限制IdleTimeout time.Duration//HTTP 请求头部的最大大小。如果请求头部的大小超过该值,服务器就会关闭连接。该字段为 int 类型,默认为 1 << 20(1MB)MaxHeaderBytes intTLSNextProto map[string]func(*Server, *tls.Conn, Handler)//连接状态变化的回调函数,用于处理连接的打开、关闭等事件ConnState func(net.Conn, ConnState) //错误日志的输出目标。如果该字段为 nil,则使用 log.New(os.Stderr, "", log.LstdFlags) 创建一个默认的日志输出目标ErrorLog *log.Logger//所有 HTTP 请求的基础上下文。当处理器函数被调用时,会将请求的上下文从基础上下文派生出来。默认为 context.Background()。BaseContext func(net.Listener) context.Context //连接上下文的回调函数,用于创建连接上下文。每个连接上下文都与一个客户端连接相关联。如果未设置该字段,则每个连接的上下文都是 BaseContext 的副本ConnContext func(ctx context.Context, c net.Conn) context.Context//标志变量,用于表示服务器是否正在关闭。该变量在执行 Shutdown 方法时被设置为 true,用于避免新的连接被接受inShutdown atomic.Bool //标志变量,用于控制服务器是否支持 HTTP keep-alive。如果该变量为 true,则服务器在每次响应完成后都会关闭连接,即不支持 keep-alive。如果该变量为 false,则服务器会根据请求头部中的 Connection 字段来决定是否支持 keep-alive。该变量在执行 Shutdown 方法时被设置为 true,用于关闭正在进行的disableKeepAlives atomic.Bool// 一个 sync.Once 类型的值,用于确保在多线程环境下,NextProtoOnce 方法只被调用一次。NextProtoOnce 方法用于设置 Server.NextProto 字段nextProtoOnce sync.Once // error 类型的值,用于记录 NextProto 方法的调用结果。该值在多个 goroutine 之间共享,用于检测 NextProto 方法是否成功nextProtoErr error //互斥锁,用于保护 Server 结构体的字段。因为 Server 结构体可能被多个 goroutine 并发访问,所以需要使用互斥锁来确保它们的安全性mu sync.Mutex //存储 HTTP 或 HTTPS 监听器的列表。每个监听器都是一个 net.Listener 接口类型的实例,用于接收客户端请求。当调用 Server.ListenAndServe() 或 Server.ListenAndServeTLS() 方法时,会为每个监听地址创建一个对应的监听器,并将其添加到该列表中listeners map[*net.Listener]struct{}//表示当前处于活动状态的客户端连接的数量。该字段只是一个计数器,并不保证一定准确。该字段用于判断服务器是否处于繁忙状态,以及是否需要动态调整服务器的工作负载等activeConn map[*conn]struct{} //在服务器关闭时执行的回调函数列表。当服务器调用 Server.Shutdown() 方法时,会依次执行该列表中的每个回调函数,并等待它们全部执行完毕。该字段可以用于在服务器关闭时释放资源、保存数据等操作onShutdown []func() //表示所有监听器的组。该字段包含一个读写互斥锁 sync.RWMutex 和一个映射表 map[interface{}]struct{}。在监听器启动时,会将监听器地址作为键添加到映射表中。该字段主要用于实现优雅地关闭服务器。在服务器关闭时,会遍历所有监听器,逐个关闭它们,并等待所有连接关闭。如果在等待连接关闭时,有新的连接进来,服务器会先将新连接添加到 activeConn 字段中,并等待所有连接关闭后再退出。这样可以保证服务器在关闭过程中,不会丢失任何连接listenerGroup sync.WaitGroup
}
*Server.ListenAndServer
当创建完 一个 Server 对象后,调用 Server 对象 ListenAndServe() 方法会使用网络库提供的 net.Listen监听对应地址上的 TCP 连接并通过 net/http.Server.Serve处理客户端的请求:
func (srv *Server) ListenAndServe() error {//判断服务器是否正在关闭,如果是,则返回if srv.shuttingDown() {return ErrServerClosed}//获取服务器监听的地址addr := srv.Addr//如果服务器监听的地址为空,将其设置为 ":http"if addr == "" {addr = ":http"}//创建一个 TCP 监听器,监听指定的地址,如果创建监听器时出现错误,返回错误ln, err := net.Listen("tcp", addr)if err != nil {return err}//使用 Serve() 方法开始监听并处理连接,返回处理连接时可能出现的错误return srv.Serve(ln)
}
*Server.Serve
net/http.Server.Serve 方法的主要作用是接收并处理客户端连接,同时调用 ServeMux 中的处理程序来处理请求。
代码如下:
func (srv *Server) Serve(l net.Listener) error {...// 保证listener只会关闭一次,避免因重复关闭而引起的错误origListener := ll = &onceCloseListener{Listener: l}defer l.Close()...// 用于生成handler的基础上下文baseCtx := context.Background()// 如果设置了BaseContext函数,则使用它生成baseCtx,否则使用默认的background contextif srv.BaseContext != nil {baseCtx = srv.BaseContext(origListener)if baseCtx == nil {panic("BaseContext returned a nil context")}}var tempDelay time.Duration // 用于Accept失败时的重试时间// 用server实例作为value,为handler生成contextctx := context.WithValue(baseCtx, ServerContextKey, srv)for {// 接受连接请求rw, err := l.Accept()if err != nil {// 如果服务器正在关闭,则直接返回错误if srv.shuttingDown() {return ErrServerClosed}// 如果连接错误是暂时的,则在等待5毫秒后重试连接,最多重试1秒if ne, ok := err.(net.Error); ok && ne.Temporary() {if tempDelay == 0 {tempDelay = 5 * time.Millisecond} else {tempDelay *= 2}if max := 1 * time.Second; tempDelay > max {tempDelay = max}srv.logf("http: Accept error: %v; retrying in %v", err, tempDelay)time.Sleep(tempDelay)continue}// 如果是永久性的连接错误,直接返回错误return err}// 根据listener生成的connection context,如果设置了ConnContext函数则使用它生成connCtx,否则使用baseCtxconnCtx := ctxif cc := srv.ConnContext; cc != nil {connCtx = cc(connCtx, rw)if connCtx == nil {panic("ConnContext returned nil")}}tempDelay = 0// 根据连接的读写对象,生成新的connection对象c := srv.newConn(rw)// 设置connection状态c.setState(c.rwc, StateNew, runHooks)// 启动goroutine,处理连接请求go c.serve(connCtx)}
}
上述代码主要流程为:
- 创建一个
onceCloseListener,将传入的net.Listener l包装成这个新的listener。onceCloseListener实现了net.Listener接口,当其Close()方法被调用时,只会执行一次,避免多次关闭listener导致的panic。 - 将
listener包装成context.Context类型的baseCtx,并赋值给ctx。如果srv.BaseContext不为空,调用srv.BaseContext方法将listener转换成context.Context类型并赋值给baseCtx。如果srv.BaseContext返回了nil,直接panic报错。 - 进入 for 循环,不断等待新的连接请求。
- 调用
l.Accept()方法等待新的连接请求,如果出错并且错误是临时性错误,则睡眠一段时间后重试;如果出错并且错误不是临时性错误,则直接返回错误;如果成功接收到一个连接,则将该连接包装成context.Context类型的connCtx,并将其传给srv.ConnContext方法处理。如果srv.ConnContext不为空,调用srv.ConnContext方法将该连接转换成context.Context类型并赋值给connCtx。如果srv.ConnContext返回了nil,直接panic报错。 - 调用
srv.newConn()方法创建一个新的conn实例,将listener和conn信息存入conn实例的字段中。 - 设置
conn实例的状态为StateNew,同时执行所有的hook函数。 - 调用
conn.serve()方法在一个新的goroutine中处理连接,将connCtx作为参数传入。如果执行过程中出现panic错误,则将状态设置为StateClosed并返回。
net/http.Server.Serve函数代码中重点关注分析创建新连接函数:net/http.Server.newConn ,设置连接状态函数:net/http.Conn.setState和处理连接函数: net/http.Conn.serve。
Conn
conn结构体
分析net/http.Server.newConn函数之前,先来看下 conn 结构体的定义:
type conn struct {//保存该连接所属的 Server 实例的指针server *Server//用于取消该连接上下文的函数,用于实现 HTTP 2.0 中取消请求的功能cancelCtx context.CancelFunc//保存该连接的底层网络连接rwc net.Conn//连接远程地址remoteAddr string//如果该连接使用了 TLS,则保存 TLS 的连接状态tlsState *tls.ConnectionState//最近一次写入错误的错误信息,如果没有则为 nilwerr error//连接的读取器,实现了 io.Reader 接口r *connReader//用于读取 HTTP 请求的缓冲读取器bufr *bufio.Reader//用于写入 HTTP 响应的缓冲写入器bufw *bufio.Writer//最近一次处理的 HTTP 请求方法lastMethod string//当前正在处理的 HTTP 响应指针curReq atomic.Pointer[response]//当前连接状态,保存一个 stateAtomic 实例curState atomic.Uint64mu sync.Mutex//表示该连接是否被劫持hijackedv bool
}
该结构体的作用是表示一个客户端连接,并提供了 HTTP 请求和响应的读写接口。其中,包含了一些关于该连接的元信息,如连接所属的服务器、底层网络连接、远程地址等;以及与 HTTP 协议相关的读写缓冲区,以及一些处理并发请求的控制信息,如当前正在处理的请求、当前连接状态等。
了解了此结构体后,回头看看net/http.Server.newConn函数:
func (srv *Server) newConn(rwc net.Conn) *conn {// 创建 conn 对象,并设置 server 和 rwc 字段c := &conn{server: srv,rwc: rwc,}// 如果开启了 debugServerConnections,则为 rwc 字段包装一个 LoggingConn 对象if debugServerConnections {c.rwc = newLoggingConn("server", c.rwc)}return c
}
该函数主要功能是创建并返回一个包含 server 和 rwc 字段的 conn 对象。
*conn.setState
该函数主要是用于设置连接的状态,并记录连接的操作历史,以及在状态变化时执行钩子函数。源码如下:
func (c *conn) setState(nc net.Conn, state ConnState, runHook bool) {srv := c.server // 获取当前连接的 server 对象switch state { // 根据状态值对连接进行相应的操作case StateNew:srv.trackConn(c, true) // 记录新连接case StateHijacked, StateClosed:srv.trackConn(c, false) // 移除已经 hijacked 或已经关闭的连接}// 如果状态值非法,则抛出异常if state > 0xff || state < 0 {panic("internal error")}// 将当前状态打包存储到 curState 中,其中高 56 位为时间戳,低 8 位为状态值packedState := uint64(time.Now().Unix()<<8) | uint64(state)c.curState.Store(packedState)// 如果 runHook 为 true,且设置了 srv.ConnState,执行相应的 Hook 函数if !runHook {return}if hook := srv.ConnState; hook != nil {hook(nc, state)}
}
*conn.serve
创建完服务端的连接,设置好连接状态后,就开始创建单独的 Goroutine 并在其中调用 net/http.Conn.serve 方法,该方法会根据客户端请求中的信息,将请求分发给相应的路由处理器,然后调用相应的路由处理器来处理请求,并生成 HTTP 响应。处理完毕后,它会将生成的 HTTP 响应发送给客户端,并关闭连接。
源码如下:
func (c *conn) serve(ctx context.Context) {//设置远程和本地地址,并将本地地址保存到上下文中c.remoteAddr = c.rwc.RemoteAddr().String()ctx = context.WithValue(ctx, LocalAddrContextKey, c.rwc.LocalAddr())var inFlightResponse *response//省略非重点逻辑代码,该段代码为使用 defer 语句设置连接关闭和错误恢复函数。 如果在处理连接期间出现错误,则将连接状态设置为关闭,同时终止悬挂的响应和 HTTP 请求defer func() {...}()//省略非重点逻辑代码,这段代码首先判断这个连接是否是TLS连接,如果是,就进行TLS握手。如果TLS握手失败,记录错误日志并返回if tlsConn, ok := c.rwc.(*tls.Conn); ok {...}//这段代码主要是对 conn 结构体进行初始化//设置上下文(使用传入的 ctx 创建一个新的上下文,并获取到可以取消该上下文的函数 cancelCtx)ctx, cancelCtx := context.WithCancel(ctx)c.cancelCtx = cancelCtxdefer cancelCtx()//创建一个 connReader 结构体作为 conn 的 r 字段(它包装了 conn 的 rwc 字段并添加了读取和超时控制功能)c.r = &connReader{conn: c}//创建一个 bufio.Reader 作为 conn 的 bufr 字段(用于从连接中读取请求数据,并提供缓存和解析功能)c.bufr = newBufioReader(c.r)//创建一个 bufio.Writer 作为 conn 的 bufw 字段(用于向连接中写入响应数据,并提供缓存功能)c.bufw = newBufioWriterSize(checkConnErrorWriter{c}, 4<<10)for {//读取请求w, err := c.readRequest(ctx)//如果剩余可读字节数不等于服务器初始读取限制大小,则设置连接状态为活动状态,并运行挂钩if c.r.remain != c.server.initialReadLimitSize() {c.setState(c.rwc, StateActive, runHooks)}//省略非重点逻辑代码,如果读取发生错误,则根据不同类型进行不同处理方案if err != nil {...}//从 http.ResponseWriter 接口的 ResponseWriter 实例中获取请求 Requestreq := w.req//如果请求头部包含 Expect: 100-continue,则处理 Expect 请求头部if req.expectsContinue() {//如果请求协议为 HTTP/1.1 或更高版本,且请求体长度不为 0,则使用一个新的 expectContinueReader 读取请求体if req.ProtoAtLeast(1, 1) && req.ContentLength != 0 {req.Body = &expectContinueReader{readCloser: req.Body, resp: w}//标记当前请求支持发送 100 Continue 响应w.canWriteContinue.Store(true)}} else if req.Header.get("Expect") != "" {//如果请求头部不包含 Expect: 100-continue,但是包含了 Expect 请求头部,则发送 417 Expectation Failed 响应w.sendExpectationFailed()return}//将当前请求存储在连接 c 的 curReq 字段中,表示该连接当前正在处理该请求c.curReq.Store(w)//如果请求体仍有数据需要读取,则调用 registerOnHitEOF 注册一个回调函数,在读取完请求体后继续处理该请求;否则,立即处理该请求if requestBodyRemains(req.Body) {registerOnHitEOF(req.Body, w.conn.r.startBackgroundRead)} else {w.conn.r.startBackgroundRead()}//将当前请求 w 标记为正在处理中inFlightResponse = w//使用服务器的处理器处理该请求serverHandler{c.server}.ServeHTTP(w, w.req)//当前请求处理完毕,将 inFlightResponse 置为 nilinFlightResponse = nil//取消与该请求关联的上下文w.cancelCtx()//如果该连接已经被接管(例如 WebSocket),则直接返回if c.hijacked() {return}//结束当前请求w.finishRequest()//取消写超时c.rwc.SetWriteDeadline(time.Time{})//如果当前请求不支持重用该连接,则关闭该连接if !w.shouldReuseConnection() {if w.requestBodyLimitHit || w.closedRequestBodyEarly() {c.closeWriteAndWait()}return}//将该连接状态设置为闲置状态c.setState(c.rwc, StateIdle, runHooks)//将当前请求信息设置为nilc.curReq.Store(nil)//如果当前连接所在的服务器不支持 keep-alive,直接返回if !w.conn.server.doKeepAlives() {return}//获取当前服务器的空闲超时时间 d,如果 d 不为 0,则将读取截止时间设置为当前时间加上 d,否则将其设置为零时间if d := c.server.idleTimeout(); d != 0 {c.rwc.SetReadDeadline(time.Now().Add(d))} else {c.rwc.SetReadDeadline(time.Time{})}//检查缓冲区中是否有至少 4 字节的未读数据,如果没有则返回if _, err := c.bufr.Peek(4); err != nil {return}//将读取截止时间设置为零时间c.rwc.SetReadDeadline(time.Time{})}
}
上述代码比较复杂,细节处理比较多,精简一部分掉仍然存在很多代码,看起来比较头疼。这边总结下核心流程:
- 通过
context.WithCancel函数创建一个context,用于控制整个请求的生命周期。设置c.cancelCtx = cancelCtx,并在函数结束时执行defer cancelCtx(),以确保在整个请求完成后,context及其所有子context都被取消。 - 初始化
connReader和bufioReader,并创建一个bufioWriter。 - 在一个
for循环中,不断调用c.readRequest(ctx)读取客户端发来的请求。如果读取失败,则根据错误类型返回相应的HTTP响应。 - 如果读取成功,则根据请求头中的 “Expect” 字段和 “Content-Length” 字段判断是否需要继续等待客户端的数据,并在必要时发送 “100 Continue” 响应。
- 根据请求的内容,调用
serverHandler{c.server}.ServeHTTP(w, w.req)执行相应的处理函数,并在处理完成后决定是否需要继续保持连接或关闭连接。 - 如果继续保持连接,则在请求处理完成后,等待下一个请求的到来;否则,关闭连接并结束函数执行。
- 在函数结束时,清理资源,包括关闭连接、取消
context、恢复连接状态等。
在这些关键流程中,其中 c.readRequest 和 serverHandler{c.server}.ServeHTTP这两个函数重点分析。
*conn.readRequest
函数net/http.conn.readRequest是 conn结构体中的一个方法,主要作用是从TCP连接中读取HTTP请求,解析请求行、请求头和请求体,并将其封装成http.Request对象和http.ResponseWriter对象,返回一个response结构体指针。
源码如下:
func (c *conn) readRequest(ctx context.Context) (w *response, err error) {//如果连接已经已经被劫持,则直接返回ErrHijacked错误if c.hijacked() {return nil, ErrHijacked}//定义超时时间//wholeReqDeadline 为整个请求超时时间 hdrDeadline 为读取请求头的超时时间var (wholeReqDeadline time.TimehdrDeadline time.Time)//设置相关超时时间,就是在当前时间上加上对应的时间段t0 := time.Now()if d := c.server.readHeaderTimeout(); d > 0 {hdrDeadline = t0.Add(d)}if d := c.server.ReadTimeout; d > 0 {wholeReqDeadline = t0.Add(d)}c.rwc.SetReadDeadline(hdrDeadline)//如果服务端的 WriteTimeout 不为 0,则在函数执行结束时设置写操作的超时时间为当前时间加上WriteTimeout 的时间段if d := c.server.WriteTimeout; d > 0 {defer func() {c.rwc.SetWriteDeadline(time.Now().Add(d))}()}//设置 c.r 的读限制大小,这里设置为默认值 4KBc.r.setReadLimit(c.server.initialReadLimitSize())//如果上一次请求的方法为 POST,则在 bufio.Reader 中读取并丢弃开头可能存在的 CR 或 LFif c.lastMethod == "POST" {peek, _ := c.bufr.Peek(4)c.bufr.Discard(numLeadingCRorLF(peek))}//从 bufio.Reader 中读取请求,并解析为 http.Request 结构体req, err := readRequest(c.bufr)if err != nil {//如果读取错误且达到了读限制则返回 errTooLargeif c.r.hitReadLimit() {return nil, errTooLarge}return nil, err}//判断是否为 HTTP/1.x 协议if !http1ServerSupportsRequest(req) {return nil, statusError{StatusHTTPVersionNotSupported, "unsupported protocol version"}}//设置上一个请求的方法,解除读限制大小c.lastMethod = req.Methodc.r.setInfiniteReadLimit()//从请求头中获取Host字段,haveHost表示Host是否存在hosts, haveHost := req.Header["Host"]//判断是否使用HTTP/2协议升级isH2Upgrade := req.isH2Upgrade()//如果请求协议版本>=1.1 且 Host字段不存在且不是使用HTTP/2协议升级,返回缺少必要的Host标头的错误if req.ProtoAtLeast(1, 1) && (!haveHost || len(hosts) == 0) && !isH2Upgrade && req.Method != "CONNECT" {return nil, badRequestError("missing required Host header")}//如果Host字段中的值不唯一或者格式不正确,返回Host标头格式不正确的错误if len(hosts) == 1 && !httpguts.ValidHostHeader(hosts[0]) {return nil, badRequestError("malformed Host header")}//遍历请求头中的所有字段和值,如果字段名或值不符合HTTP规范,返回相应的错误for k, vv := range req.Header {if !httpguts.ValidHeaderFieldName(k) {return nil, badRequestError("invalid header name")}for _, v := range vv {if !httpguts.ValidHeaderFieldValue(v) {return nil, badRequestError("invalid header value")}}}//删除请求头中的Host字段delete(req.Header, "Host")//使用context创建一个新的请求上下文ctx,cancelCtx用于取消请求上下文ctx, cancelCtx := context.WithCancel(ctx)req.ctx = ctx//将请求的远程地址设置为连接的远程地址,TLS设置为连接的TLS状态req.RemoteAddr = c.remoteAddrreq.TLS = c.tlsState//如果请求的Body是一个可关闭的body,设置doEarlyClose为trueif body, ok := req.Body.(*body); ok {body.doEarlyClose = true}//如果读请求头的超时时间和读整个请求的超时时间不相同,将读取连接设置为整个请求的超时时间if !hdrDeadline.Equal(wholeReqDeadline) {c.rwc.SetReadDeadline(wholeReqDeadline)}//创建了一个 response 对象 w,并对其进行初始化赋值w = &response{conn: c,cancelCtx: cancelCtx,req: req,reqBody: req.Body,handlerHeader: make(Header),contentLength: -1,closeNotifyCh: make(chan bool, 1),wants10KeepAlive: req.wantsHttp10KeepAlive(),wantsClose: req.wantsClose(),}if isH2Upgrade {w.closeAfterReply = true}w.cw.res = w//为 w 的消息体写入器 w.w 创建了一个缓冲区,大小为 bufferBeforeChunkingSize。w.w = newBufioWriterSize(&w.cw, bufferBeforeChunkingSize)//返回 w 和 nilreturn w, nil
}
这个函数代码有点繁琐,主要核心流程:
- 设置读取请求头的超时时间和整个请求的超时时间。
- 读取请求头的第一行,解析请求头的第一行,获取请求方法、请求
URI和HTTP协议版本。 - 解析请求头的其他行,获取请求头的键值对;检查请求头是否符合
HTTP协议的规范,如果不符合,则返回错误。 - 检查请求头是否包含必需的
Host字段,如果不包含,则返回错误;检查Host字段的格式是否正确,如果格式不正确,则返回错误。 - 创建一个新的
response对象,设置该对象的属性;返回response对象。
对其代码逻辑进行精简下,主要核心逻辑代码就以下内容:
func (c *conn) readRequest(ctx context.Context) (w *response, err error) {//... 定义和设置相关超时时,代码省略//从 bufio.Reader 中读取请求,并解析为 http.Request 结构体req, err := readRequest(c.bufr)// ... 检查各种头部信息是否符合HTTP协议规范//使用context创建一个新的请求上下文ctx,cancelCtx用于取消请求上下文ctx, cancelCtx := context.WithCancel(ctx)req.ctx = ctx//将请求的远程地址设置为连接的远程地址,TLS设置为连接的TLS状态req.RemoteAddr = c.remoteAddrreq.TLS = c.tlsState...//创建了一个 response 对象 w,并对其进行初始化赋值w = &response{conn: c,cancelCtx: cancelCtx,req: req,reqBody: req.Body,handlerHeader: make(Header),contentLength: -1,closeNotifyCh: make(chan bool, 1),wants10KeepAlive: req.wantsHttp10KeepAlive(),wantsClose: req.wantsClose(),}...w.cw.res = w//为 w 的消息体写入器 w.w 创建了一个缓冲区,大小为 bufferBeforeChunkingSize。w.w = newBufioWriterSize(&w.cw, bufferBeforeChunkingSize)//返回 w 和 nilreturn w, nil
}
代码中处理读取请求最重要的是逻辑是调用 readRequest(c.bufr), 而readRequest函数在Request章节部分已经说明过,可以翻阅前面内容参考看看。
serverHandler.ServeHTTP
在 net/http.Conn.serve 方法中循环调用 readRequest() 方法读取到一个请求进行处理,其中最关键的逻辑就是一行码:serverHandler{c.server}.ServeHTTP(w, w.req),来看看其相关代码:
type serverHandler struct {srv *Server
}func (sh serverHandler) ServeHTTP(rw ResponseWriter, req *Request) {// 获取处理程序handler := sh.srv.Handlerif handler == nil {handler = DefaultServeMux}// 处理 OPTIONS 请求if !sh.srv.DisableGeneralOptionsHandler && req.RequestURI == "*" && req.Method == "OPTIONS" {handler = globalOptionsHandler{}}// 检查 URL 是否包含分号if req.URL != nil && strings.Contains(req.URL.RawQuery, ";") {var allowQuerySemicolonsInUse atomic.Boolreq = req.WithContext(context.WithValue(req.Context(), silenceSemWarnContextKey, func() {allowQuerySemicolonsInUse.Store(true)}))defer func() {if !allowQuerySemicolonsInUse.Load() {sh.srv.logf("http: URL query contains semicolon, which is no longer a supported separator; parts of the query may be stripped when parsed; see golang.org/issue/25192")}}()}//调用处理程序的 ServeHTTP 方法处理请求handler.ServeHTTP(rw, req)
}
总体来说,这个函数的作用是调用适当的处理程序来处理传入的 HTTP 请求,并在处理过程中做一些必要的检查。
需要特别注意的是,sh.srv.Handler 这个对象并不是我们自定义的实现的Handler对象,这个对象是由 ServeMux内部实现的。如果我们没有自定义了 ServeMux,则使用默认的处理程序 DefaultServeMux。其代码定义为:
func (mux *ServeMux) ServeHTTP(w ResponseWriter, r *Request) {if r.RequestURI == "*" {if r.ProtoAtLeast(1, 1) {w.Header().Set("Connection", "close")}w.WriteHeader(StatusBadRequest)return}h, _ := mux.Handler(r)h.ServeHTTP(w, r)
}
上述代码主要核心流程是:
- 通过
mux.Handler查找和匹配到相关对应的已注册的路由表达式和handler - 通过
h.ServeHTTP执行handler
来看下 net/http.ServeMux.Handler 函数以及关联函数,源代码如下:
func (mux *ServeMux) Handler(r *Request) (h Handler, pattern string) {// 判断请求方式是否为CONNECT方式if r.Method == "CONNECT" {// 若是,则重定向到路径以斜杠(/)结尾if u, ok := mux.redirectToPathSlash(r.URL.Host, r.URL.Path, r.URL); ok {return RedirectHandler(u.String(), StatusMovedPermanently), u.Path}// 不需要重定向则处理该连接请求return mux.handler(r.Host, r.URL.Path)}// 获取去除端口号的Hosthost := stripHostPort(r.Host)// 获取规范化的请求路径path := cleanPath(r.URL.Path)// 判断请求路径是否需要重定向到以斜杠(/)结尾的路径if u, ok := mux.redirectToPathSlash(host, path, r.URL); ok {return RedirectHandler(u.String(), StatusMovedPermanently), u.Path}// 如果请求路径中包含转义字符,则需要重定向到规范化后的路径if path != r.URL.Path {// 获取能匹配规范化后路径的路由规则,返回的是该路由规则的处理函数和该路由规则_, pattern = mux.handler(host, path)// 构造重定向到规范化后路径的url,然后返回该url以及匹配到的路由规则u := &url.URL{Path: path, RawQuery: r.URL.RawQuery}return RedirectHandler(u.String(), StatusMovedPermanently), pattern}// 如果不需要重定向,则直接获取能匹配原始请求路径的路由规则,返回的是该路由规则的处理函数和该路由规则return mux.handler(host, r.URL.Path)
}func (mux *ServeMux) handler(host, path string) (h Handler, pattern string) {mux.mu.RLock() // 加读锁,防止其他 goroutine 写入 muxdefer mux.mu.RUnlock() // 函数执行完毕后释放读锁if mux.hosts { // 如果 ServeMux 是按照 host 匹配路由的h, pattern = mux.match(host + path) // 尝试匹配 host + path,获取路由处理函数和匹配的路由规则}// 如果按照 host 匹配路由未成功,继续按照 path 匹配路由if h == nil {h, pattern = mux.match(path) // 尝试匹配 path,获取路由处理函数和匹配的路由规则}// 如果按照 path 匹配路由仍然未成功,返回 NotFoundHandlerif h == nil {h, pattern = NotFoundHandler(), ""}return // 返回匹配的路由处理函数和路由规则
}func (mux *ServeMux) match(path string) (h Handler, pattern string) {// 按照 path 查找是否存在完全匹配的路由v, ok := mux.m[path]if ok {return v.h, v.pattern}// 依次遍历所有以 / 结尾的路由,尝试寻找一个路由与 path 前缀匹配for _, e := range mux.es {if strings.HasPrefix(path, e.pattern) {return e.h, e.pattern}}// 找不到匹配的路由时返回空return nil, ""
}
如果请求的路径和路由中的表项匹配成功,我们会调用表项中对应的处理器,处理器中包含的业务逻辑会通过net/http.ResponseWriter构建 HTTP 请求对应的响应并通过 TCP 连接发送回客户端。
最后一张图来总结请求处理的整个流程逻辑:

至此,Go 实现的 http server 的大致原理介绍完毕!
参考资料:
chatGPT https://chat.openai.com/
施主画个猿 https://www.jianshu.com/p/18d7b0c08393
AllardZhao https://blog.csdn.net/qq_37189082/article/details/98642450
draveness https://draveness.me/golang/docs/part4-advanced/ch09-stdlib/golang-net-http/
Gopher指北 https://xie.infoq.cn/article/6107cc8ccba566d1bcb4b2159
-石头- https://blog.csdn.net/zrg3699/article/details/122280399
本文来自互联网用户投稿,文章观点仅代表作者本人,不代表本站立场,不承担相关法律责任。如若转载,请注明出处。 如若内容造成侵权/违法违规/事实不符,请点击【内容举报】进行投诉反馈!
