生产故障解决之Mysql数据库死锁
线上故障回放
前几天晚上12:00点打算睡觉了(这么养生估计不适合某宁电器),突然收到了一条线上告警,登录了监控系统,提示错误如下
Cause: java.sql.SQLException: Lock wait timeout exceeded; try restarting transaction; nested exception is com.ibatis.common.jdbc.exception.NestedSQLException: --- The error occurred in
此后每分钟告警不断持续,当即拉群应急处理,开发这个功能的小姑娘都吓的花容失色了。
简单评估之后,马上关闭定时任务对应的消息订阅,止血。
问题定位
这个问题已经很明显了,Mysql数据库事务等待超时,进行了回滚。
Mysql事务处理死锁的方式为主动监测,发现死锁,就进行回滚。那么为什么会突出造成这么多事务等待呢?
复盘一下场景,省略很多业务逻辑,以下操作在一个事务中为前提
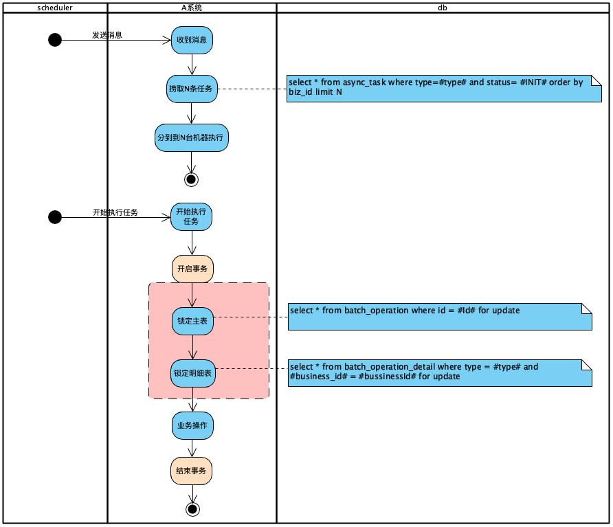
- 有一个主表batch_operation,id为主键。首先根据id进行select...for update锁定
select * from batch_operation where id = #Id# for update - 有一个子表batch_operation_detail,有2个字段type、bussiness_id,根据type、bussiness_id进行锁定
select * from batch_operation_detail where type = #type# and bussiness_id = #bussinessId# for update - 处理业务逻辑
问题很快定位出来了,由于同一时刻有很多任务在执行,而这些任务都是同一批次的,也就是batch_operation_detail里面的N条记录的batch_id是一样,这样大家都在争抢同一条batch_operation记录的锁定。如果事务处理太久,等待的任务获取不到锁,最后不得不回滚防止锁表。但是理论上业务处理不会花多长时间,否则线下也会测试出这个问题,那问题具体出在哪里呢?
batch_operation_detail表用type+bussiness_id去锁定记录防止并发,但是这2个字段不是UK,导致一次操作锁定10W+条记录,耗时过久!
那如何解决这个呢?也很简单,评估发现type+bussiness_id的确是业务UK的,加上了这个索引就解决了。
而且为了防止并发过大,对定时任务捞取的任务数量进行了降低,减小并发的几率
业务模型说明
业务模型一定程度上进行了简化,无关的信息都省略了
er图

一共3张表,2张业务表:批量操作记录表batch_operation,id为主键,还有个批次名称;一个批量操作明细表batch_operation_detail,id为主键,batch_id为批次号,对应batch_operation的主键id,还有一个类型type,加一个业务字段bussiness_id。
还有一张任务表,id为主键,biz_id为业务主键,这里一条batch_operation_detail对应一个任务记录
业务流程

线上的机器是集群,并且每个任务涉及到分布式锁。这里就暂且认为单机多线程,问题就出在红框的地方,下面就来模拟一下
上代码
先把上面2张表建好
DROP TABLE IF EXISTS `batch_operation`;
CREATE TABLE `batch_operation` (`id` bigint(20) NOT NULL AUTO_INCREMENT,`name` varchar(255) NOT NULL,PRIMARY KEY (`id`)
) ENGINE=InnoDB DEFAULT CHARSET=latin1;DROP TABLE IF EXISTS `batch_operation_detail`;
CREATE TABLE `batch_operation_detail` (`id` bigint(20) NOT NULL,`batch_index` bigint(20) NOT NULL,`type` smallint(6) NOT NULL,`business_id` varchar(255) NOT NULL,PRIMARY KEY (`id`)
) ENGINE=InnoDB DEFAULT CHARSET=latin1;
本文来自互联网用户投稿,文章观点仅代表作者本人,不代表本站立场,不承担相关法律责任。如若转载,请注明出处。 如若内容造成侵权/违法违规/事实不符,请点击【内容举报】进行投诉反馈!
