Android音频管理:AudioFlinger分析
1.Android音频框架概述
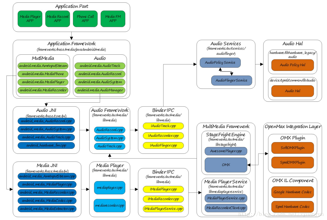
Audio是Android平台非常重要的一个组成部分,负责音频数据的输出采集,音频流的控制,音量调节,音频设备的管理等。我们先来简单介绍一下播放一首音乐的流程:首先应用层点击播放音乐的时候应用会通过mediaplayer接口去启动Android系统的播放器NuPlayer。其实mp3或者flac等格式的音频文件就是一个特殊的压缩文件,所以播放一个音频文件首先要做的就是要去解压缩,Nuplayer通过mediaextractor(高通的有自己的解封装模块mmparser)去解封装文件,获取到音频的一些基本信息(歌名,歌手,持续时间等),然后把解封装好的数据通过ACodec传给OMX去解码(排除offload模式的adsp侧解码),然后NuPlayer拿到解码后的pcm数据通过AudioSink与AudioTrack交互去把pcm数据传给device设备,最后NuPlayer通过自身的子类NuPlayerRenderer去渲染播放。NuPlayer同样是属于一个非常复杂的大的框架,今天我们首先来分析,AudioTrack拿到pcm数据之后是怎么传递给硬件设备去播放的。我们以一个图来展示一下这个框架。
Audio框架图(此图来自于网络)
接下来我们来简单介绍一下Audio的一些类:
- Audio Application framework:音频应用框架
- AudioTrack:负责音频数据的输出,属 Android 应用框架 API 类
- AudioRecord:负责录音数据的采集,属 Android 应用框架 API 类
- AudioSystem:负责音频策略的管理,属 Android 应用框架 API 类
- Audio Native framework:音频本地框架
- AudioTrack:负责音频数据的输出,属 Android 应用框架 API 类
- AudioRecord:负责录音数据的采集,属 Android 应用框架 API 类
- AudioSystem:负责音频策略的管理,属 Android 应用框架 API 类
- Audio Services:音频服务
- AudioPolicyService:音频策略的制定者,负责音频设备切换的策略抉择,音量调节等
- AudioFlinger:音频策略的执行者,负责输入输出流设备的管理以及pcm数据的处理传输
- Audio HAL:硬件抽象层,介于Audio Services到kernel之间,负责音频与硬件设备的交互,是由AudioFLinger调用的。
2.AudioTrack API概述
播放声音可以使用MediaPlayer和AudioTrack,MediaPlayer可以通过OMX去解码,所以可以播放flac等音频文件。但是AudioTrack只能播放解码后的pcm数据,通过上面的介绍我们也知道MediaPlayer解码后的数据也是需要去创建对应的track去把pcm数据传送给AudioTrack去输出的。
2.1.AudioTrack Java API
AudioTrack Java API两种数据传输方式:
- MODE_STATIC:应用进程一次性将数据传送给AudioTrack,适用于数据量小,延时要求较高的场景
- MODE_STREAM:进程通过持续调用write把数据写到FIFO中,写数据的时候有可能会有阻塞,因为需要等待AudioFlinger处理完之前的数据,基本上适用于所有的音频场景。
| StreamType | Description |
|---|---|
| STREAM_VOICE_CALL | 通话 |
| STREAM_SYSTEM | 系统声音 |
| STREAM_RING | 铃声,来电铃声闹钟铃声等 |
| STREAM_ALARM | 告警音 |
| STREAM_NOTIFICATION | 通知音 |
| STREAM_DTMF | 拨号盘按键音 |
| STREAM_MUSIC | 音乐声音 |
这些流类型主要是提供给AudioPolicy进行音频流的管理使用,这样就可以做到每个类型的音频流的音量可以独立开来,互不影响。并且也包括根据不同的流类型去选择不同的输出设备,这属于AudioPolicy策略管理的范畴,本文不做过多分析了。
2.2.AudioTrack Native API
AudioTrack Native API的数据传输模式:
| Transfer Mode | Description |
|---|---|
| TRANSFER_CALLBACK | 在 AudioTrackThread 线程中通过 audioCallback 回调函数主动从应用进程那里索取数据,ToneGenerator 采用这种模式 |
| TRANSFER_OBTAIN | 应用进程需要调用 obtainBuffer()/releaseBuffer() 填充数据 |
| TRANSFER_SYNC | 应用进程需要持续调用 write() 写数据到 FIFO,对应于 AudioTrack Java API 的 MODE_STREAM 模式 |
| TRANSFER_SHARED | 应用进程将回放数据一次性付给 AudioTrack,对应于 AudioTrack Java API 的 MODE_STATIC 模式 |
AudioTrack Native API 输出模式标识:
| AUDIO_OUTPUT_FLAG | Description |
|---|---|
| AUDIO_OUTPUT_FLAG_DIRECT | 直接输出到音频设备,不需要软件混音,一般用于HDMI |
| AUDIO_OUTPUT_FLAG_PRIMARY | 音频流需要输出到主音频设备,一般用于铃声 |
| AUDIO_OUTPUT_FLAG_FAST | 音频流需要快速输出到音频设备,一般用于按键音游戏背景音等对延时要求较高的场景 |
| AUDIO_OUTPUT_FLAG_DEEP_BUFFER | 对延时要求不高的场景,音频视频播放等 |
| AUDIO_OUTPUT_FLAG_COMPRESS_OFFLOAD | 没有经过软件解码,直接到adsp解码 |
到这里AudioTrack就介绍完成了,下面我们需要来简单看一下Application是如何调用AudioTrack的。
2.3.从Application到AudioTrack
首先应用程序需要通过new AudioTrack去创建AudioTrack,然后调用play函数去播放,接着调用write函数写入数据。当播放完成之后调用stop停止播放并调用release函数去释放track。下面我们来简单分析一下这几个对应的函数。
2.3.1.AudioTrack的构造函数
构造函数肯定是做一些初始化操作
| 参数 | 意义 |
|---|---|
| streamType | 流类型,比如music,system等 |
| sampleRateInHz | 采样率 |
| channelConfig | 通道数 |
| audioFormat | 音频格式,AudioFormat类中有相关定义 |
| bufferSizeInBytes | 最小数据缓冲区的大小 |
| mode | 模式,也就是上面介绍的MODE_STATIC和MODE_STATIC |
这里面bufferSizeInBytes有个疑问,这个值多大合适呢?通过分析代码我们发现,这个值是可以通过调用getMinBufferSize函数去计算的,所以我们需要简单的看一下getMinBufferSize函数。
2.3.2.getMinBufferSize函数分析
getMinBufferSize函数会通过jni调用到native的AudioTrack::getMinFrameCount函数中,从函数参数来看,这个函数的返回值取决于采样率,采样深度和通道数这三个属性。MODE_STREAM 模式下,应用程序重点参考其返回值然后确定分配多大的数据缓冲区。如果数据缓冲区分配得过小,那么播放声音会频繁遭遇 underrun,underrun 是指生产者AudioTrack提供数据的速度跟不上消费者AudioFlinger消耗数据的速度,反映到现实的后果就是声音断续卡顿,严重影响听觉体验。简单看一下这块的代码
status_t AudioTrack::getMinFrameCount(size_t* frameCount,audio_stream_type_t streamType,uint32_t sampleRate)
{if (frameCount == NULL) {return BAD_VALUE;}uint32_t afSampleRate;status_t status;status = AudioSystem::getOutputSamplingRate(&afSampleRate, streamType);if (status != NO_ERROR) {ALOGE("Unable to query output sample rate for stream type %d; status %d",streamType, status);return status;}size_t afFrameCount;status = AudioSystem::getOutputFrameCount(&afFrameCount, streamType);if (status != NO_ERROR) {ALOGE("Unable to query output frame count for stream type %d; status %d",streamType, status);return status;}uint32_t afLatency;status = AudioSystem::getOutputLatency(&afLatency, streamType);if (status != NO_ERROR) {ALOGE("Unable to query output latency for stream type %d; status %d",streamType, status);return status;}if (*frameCount == 0) {ALOGE("AudioTrack::getMinFrameCount failed for streamType %d, sampleRate %u",streamType, sampleRate);return BAD_VALUE;}ALOGV("getMinFrameCount=%zu: afFrameCount=%zu, afSampleRate=%u, afLatency=%u",*frameCount, afFrameCount, afSampleRate, afLatency);return NO_ERROR;
}
通过上面的代码我们可以看到getMinFrameCount通过调用AudioSystem的getOutputSamplingRate去获取采样率,getOutputFrameCount函数去获取帧数,getOutputLatency函数去获取latency的大小,然后取得afSampleRate、afFrameCount、afLatency之后调用calculateMinFrameCount函数去计算一个最低帧数,calculateMinFrameCount这个函数会涉及到重采样的一些原理。AudioSystem的这三个函数会通过binder调用到AudioFlinger中对应的函数中去,这个后面再分析。这里有几个概念需要了解一下,帧、latency和重采样的概念。
- 帧:帧表示一个完整的声音单元,所谓的声音单元是指一个采样样本;如果是双声道,那么一个完整的声音单元就是 2 个样本,如果是 5.1 声道,那么一个完整的声音单元就是 6 个样本了。帧的大小(一个完整的声音单元的数据量)等于声道数乘以采样深度,即 frameSize = channelCount * bytesPerSample。帧的概念非常重要,无论是框架层还是内核层,都是以帧为单位去管理音频数据缓冲区的。
- latency:传输延迟的意思,传输延迟表示一个周期的音频数据的传输时间。可能有些读者一脸懵逼,一个周期的音频数据,这又是啥?我们再引入周期(period)的概念:Linux ALSA 把数据缓冲区划分为若干个块,dma 每传输完一个块上的数据即发出一个硬件中断,cpu 收到中断信号后,再配置 dma 去传输下一个块上的数据;一个块即是一个周期,周期大小(periodSize)即是一个数据块的帧数。再回到传输延迟(latency),传输延迟等于周期大小除以采样率,即 latency = periodSize / sampleRate。
- 重采样:音频重采样是指这样的一个过程——把一个采样率的数据转换为另一个采样率的数据。Android 原生系统上,音频硬件设备一般都工作在一个固定的采样率上(如 48 KHz),因此所有音轨数据都需要重采样到这个固定的采样率上,然后再输出。为什么这么做?系统中可能存在多个音轨同时播放,而每个音轨的采样率可能是不一致的;比如在播放音乐的过程中,来了一个提示音,这时需要把音乐和提示音混音并输出到硬件设备,而音乐的采样率和提示音的采样率不一致,问题来了,如果硬件设备工作的采样率设置为音乐的采样率的话,那么提示音就会失真;因此最简单见效的解决方法是:硬件设备工作的采样率固定一个值,所有音轨在 AudioFlinger 都重采样到这个采样率上,混音后输出到硬件设备,保证所有音轨听起来都不失真。
3.AudioFlinger概述
AudioFlinger和AudioPolicy都是音频中非常重要的两个服务,AudioPolicy负责音频策略的制定,AudioFLinger负责策略的执行以及音频流设备的管理和数据的传输等。
3.1.AudioFlinger一些类介绍
- AudioResampler.cpp:重采样处理类,采样率转换和声道转换等。AudioMixer在混音的时候会用到,代码在frameworks/av/media/libaudioprocessing下
- AudioMixer.cpp:混音处理类,包括重采样、音量调节、声道转换等。是MixerThread调用的,代码在frameworks/av/media/libaudioprocessing下
- Effects.cpp:音效处理类
- Tracks.cpp:音频流管理类,控制音频流的状态,比如start,stop等
- Threads.cpp:播放和录音线程类,播放是从环形FIFO读取数据混音然后把数据写到输出流设备中,录音是从输入流设备中读取数据进行重采样然后把数据写到FIFO中
- AudioFlinger.cpp:对外提供服务的一个接口
AudioFlinger服务是由audioserver加载启动的。在main_audioserver.cpp中
android::hardware::configureRpcThreadpool(4, false /*callerWillJoin*/);sp proc(ProcessState::self());sp sm = defaultServiceManager();ALOGI("ServiceManager: %p", sm.get());AudioFlinger::instantiate();AudioPolicyService::instantiate();aaudio_policy_t mmapPolicy = property_get_int32(AAUDIO_PROP_MMAP_POLICY,AAUDIO_POLICY_NEVER);if (mmapPolicy == AAUDIO_POLICY_AUTO || mmapPolicy == AAUDIO_POLICY_ALWAYS) {AAudioService::instantiate();}SoundTriggerHwService::instantiate();
我们看到在audioserver启动的时候会把AudioFlinger,AudioPolicy和SoundTrigger都加载上。
3.2.AudioFlinger对外提供的接口
| Interface | Description |
|---|---|
| sampleRate | 获取硬件设备的采样率 |
| format | 获取硬件设备的音频格式 |
| frameCount | 获取硬件设备的周期帧数 |
| latency | 获取硬件设备的传输延迟 |
| setMasterVolume | 调节主输出设备的音量 |
| setMasterMute | 主输出设备静音 |
| setStreamVolume | 调节指定流类型的音量 |
| setStreamMute | 指定流静音 |
| setVoiceVolume | 调节通话音量 |
| setMicMute | mic输入静音 |
| setMode | 切换模式,normal,ringtone,call,communication |
| setParameters | 设置音频参数,调用hal接口,切换通道用的比较多 |
| getParameters | 获取音频参数 |
| openOutput | 打开输出流设备,并创建PlaybackThread对象 |
| closeOutput | 关闭输出流设备,并销毁所有track |
| openInput | 打开输入流设备,创建RecordThread对象 |
| closeInput | 关闭输入流设备 |
| createTrack | 新建输出流管理对象,找到对应的播放线程,创建track并返回track代理对象的TrackHandle |
| openRecord | 新建输入流管理对象,找到RecordThread,创建RecordTrack并返回RecordHandle |
3.3.AudioFlinger输入输出线程
- ThreadBase:播放和录制线程的基类
- RecordThread:录制线程,由ThreadBase派生
- PlaybackThread:播放线程,由ThreadBase派生
- MixerThread:混音线程,由PlaybackThread派生,对应的flag是AUDIO_OUTPUT_FLAG_PRIMARY,AUDIO_OUTPUT_FLAG_FAST和AUDIO_OUTPUT_FLAG_DEEP_BUFFER
- DirectOutputThread:直接输出线程,由PlaybackThread派生,AUDIO_OUTPUT_FLAG_DIRECT,不需要软件混音,直接输出到音频设备
- DuplicatingThread:复制播放类,由MixerThread派生,负责把音频数据复制到其他输出设备,主声卡,蓝牙和USB等同时输出的情况
- OffloadThread:硬解输出线程,由DirectOutputThread派生,AUDIO_OUTPUT_FLAG_COMPRESS_OFFLOAD ,没有经过软件解码直接输出到硬件设备由adsp解码。

3.4.AudioFlinger的track管理
AudioTrack把音频流数据送入到对应的 PlaybackThread 中,那么应用进程想控制这些音频流的话,比如开始播放 start()、停止播放 stop()、暂停播放 pause(),怎么办呢?注意应用进程与 AudioFlinger 并不在一个进程上。这就需要 AudioFlinger 提供音频流管理功能,并提供一套通讯接口可以让应用进程跨进程控制 AudioFlinger 中的音频流状态。
AudioFlinger 音频流管理由 AudioFlinger::PlaybackThread::Track 实现,Track 与 AudioTrack 是一对一的关系,一个 AudioTrack 创建后,那么 AudioFlinger 会创建一个 Track 与之对应;PlaybackThread 与 AudioTrack/Track 是一对多的关系,一个 PlaybackThread 可以挂着多个 Track。AudioTrack 创建后,AudioPolicyManager 根据 AudioTrack 的输出标识和流类型,找到对应的输出流设备和 PlaybackThread(如果没有找到的话,则系统会打开对应的输出流设备并新建一个 PlaybackThread),然后创建一个 Track 并挂到这个 PlaybackThread 下面。
对于track的管理有两个成员容器比较重要:
- mTracks:PlaybackThread创建的所有track都添加到这里。
- mActiveTracks:设置了active状态需要播放的track会添加到这里,PlaybackThread找到这里所有的active track,把这些track中的数据进行混音然后输出。
4.从AudioTrack到AudioFlinger
接下来我们需要跟踪代码来看一下播放一个音乐,是怎样把数据从AudioTrack传输到AudioFlinger并到hal层甚至最终到达adsp的。
首先看一下AudioTrack的构造函数,构造函数会调用到set函数中
4.1.AudioTrack的set函数分析
status_t AudioTrack::set(audio_stream_type_t streamType,uint32_t sampleRate,audio_format_t format,audio_channel_mask_t channelMask,size_t frameCount,audio_output_flags_t flags,callback_t cbf,void* user,int32_t notificationFrames,const sp& sharedBuffer,bool threadCanCallJava,audio_session_t sessionId,transfer_type transferType,const audio_offload_info_t *offloadInfo,uid_t uid,pid_t pid,const audio_attributes_t* pAttributes,bool doNotReconnect,float maxRequiredSpeed,audio_port_handle_t selectedDeviceId)
{mSharedBuffer = sharedBuffer;//。。。//如果回调函数为NULL,那么就创建AudioTrackThread去处理audiocallback回调if (cbf != NULL) {mAudioTrackThread = new AudioTrackThread(*this);mAudioTrackThread->run("AudioTrack", ANDROID_PRIORITY_AUDIO, 0 /*stack*/);// thread begins in paused state, and will not reference us until start()}//。。。//调用createTrack_l函数去创建一个对应的track// create the IAudioTrack{AutoMutex lock(mLock);status = createTrack_l();}
}
从上面的代码中我们可以看到set函数首先会去检查参数的合法性,然后初始化音量等,然后调用createTrack_l函数去创建track。
注:这篇文章以输出为主线展开分析
4.2.AudioTrack的createTrack_l函数分析
status_t AudioTrack::createTrack_l()
{//通过binder去调用AudioFlinger的createTrack函数sp track = audioFlinger->createTrack(input,output,&status);//AudioFlinger创建track对象的时候会分配一个FIFO,这里获取这个FIFO的控制块 // FIXME compare to AudioRecordsp iMem = track->getCblk();if (iMem == 0) {ALOGE("%s(%d): Could not get control block", __func__, mPortId);status = NO_INIT;goto exit;}//匿名共享内存首地址void *iMemPointer = iMem->pointer();if (iMemPointer == NULL) {ALOGE("%s(%d): Could not get control block pointer", __func__, mPortId);status = NO_INIT;goto exit;}//保存 AudioFlinger::PlaybackThread::Track 的代理对象 IAudioTrackmAudioTrack = track;//保存匿名共享内存首地址mCblkMemory = iMem;IPCThreadState::self()->flushCommands();//控制块位于AudioFlinger分配的共享内存的首部audio_track_cblk_t* cblk = static_cast(iMemPointer);mCblk = cblk;//保存audio_io_handle_t,通过binder从AudioFlinger获取的,用它能找到对应的播放线程mOutput = output.outputId;mRefreshRemaining = true;// update proxy//更新共享内存if (mSharedBuffer == 0) {mStaticProxy.clear();mProxy = new AudioTrackClientProxy(cblk, buffers, mFrameCount, mFrameSize);} else {mStaticProxy = new StaticAudioTrackClientProxy(cblk, buffers, mFrameCount, mFrameSize);mProxy = mStaticProxy;}}
}
通过上面的代码分析我们知道createTrack_l会通过binder调用到AudioFlinger的createTrack函数去打开输出设备,创建共享内存以及创建track等操作。
4.3.AudioFlinger的createTrack函数分析
sp AudioFlinger::createTrack(const CreateTrackInput& input,CreateTrackOutput& output,status_t *status)
{//通过AudioSystem,经过binder调用会到AudioPolicyManager的getOutputForDevices函数,然后通过一些列调用,会回到AudioFlinger的openOutput函数中,然后根据不同的flag会创建对应的播放线程lStatus = AudioSystem::getOutputForAttr(&localAttr, &output.outputId, sessionId, &streamType,clientPid, clientUid, &input.config, input.flags,&output.selectedDeviceId, &portId, &secondaryOutputs);//在playbackThread上创建一个音频流管理对象track track = thread->createTrack_l(client, streamType, localAttr, &output.sampleRate,input.config.format, input.config.channel_mask,&output.frameCount, &output.notificationFrameCount,input.notificationsPerBuffer, input.speed,input.sharedBuffer, sessionId, &output.flags,callingPid, input.clientInfo.clientTid, clientUid,&lStatus, portId);//创建 Track 的通讯代理 TrackHandle 并返回它 // return handle to clienttrackHandle = new TrackHandle(track);
4.4.openOutput流程分析
openOutput函数直接调用到AudioFlinger::openOutput_l函数,这里面会调用到AudioHwDevice::openOutputStream函数,再到AudioStreamOut::open函数,然后到DeviceHalLocal::openOutputStream函数,然后根据audio_hw_device结构体会跟到audio_hw的adev_open_output_stream函数,这是hal层的函数,在这里去打开对应的output device以及根据flag,stream和device去找到对应的usecase和snd_device。再回到AudioFlinger::openOutput_l函数,这里面会根据不同的flag去创建对应的播放线程。然后我们回到AudioFlinger::createTrack函数中去看看createTrack_l函数做了什么,这个函数主要是new了一个track,并且把track添加到mTracks容器中,方便PlaybackThread 管理,接下来我们看一下track是怎么创建的,重点关注FIFO的创建。我们用一张图来总结一下各个播放线程所对应的hal层的usecase。

4.5.track的创建
AudioFlinger::PlaybackThread::Track::Track(PlaybackThread *thread,const sp& client,audio_stream_type_t streamType,const audio_attributes_t& attr,uint32_t sampleRate,audio_format_t format,audio_channel_mask_t channelMask,size_t frameCount,void *buffer,size_t bufferSize,const sp& sharedBuffer,audio_session_t sessionId,pid_t creatorPid,uid_t uid,audio_output_flags_t flags,track_type type,audio_port_handle_t portId,size_t frameCountToBeReady): TrackBase(thread, client, attr, sampleRate, format, channelMask, frameCount,(sharedBuffer != 0) ? sharedBuffer->pointer() : buffer,(sharedBuffer != 0) ? sharedBuffer->size() : bufferSize,sessionId, creatorPid, uid, true /*isOut*/,(type == TYPE_PATCH) ? ( buffer == NULL ? ALLOC_LOCAL : ALLOC_NONE) : ALLOC_CBLK,type, portId),mFillingUpStatus(FS_INVALID),// mRetryCount initialized later when neededmSharedBuffer(sharedBuffer),mStreamType(streamType),mMainBuffer(thread->sinkBuffer()),mAuxBuffer(NULL),mAuxEffectId(0), mHasVolumeController(false),mPresentationCompleteFrames(0),mFrameMap(16 /* sink-frame-to-track-frame map memory */),mVolumeHandler(new media::VolumeHandler(sampleRate)),mOpPlayAudioMonitor(OpPlayAudioMonitor::createIfNeeded(uid, attr, id(), streamType)),// mSinkTimestampmFrameCountToBeReady(frameCountToBeReady),mFastIndex(-1),mCachedVolume(1.0),/* The track might not play immediately after being active, similarly as if its volume was 0.* When the track starts playing, its volume will be computed. */mFinalVolume(0.f),mResumeToStopping(false),mFlushHwPending(false),mFlags(flags)
{if (mCblk == NULL) {return;}
}
通过上面的代码,我们发现当mCblk不为NULL的时候,函数才能继续执行下去,所以我们需要看一下mCblk 是在哪分配的,也就是FIFO的创建,我们找到了它的基类TrackBase。
AudioFlinger::ThreadBase::TrackBase::TrackBase(ThreadBase *thread,const sp& client,uint32_t sampleRate,audio_format_t format,audio_channel_mask_t channelMask,size_t frameCount,void *buffer,size_t bufferSize,audio_session_t sessionId,uid_t clientUid,bool isOut,alloc_type alloc,track_type type,audio_port_handle_t portId): RefBase(),mThread(thread),mClient(client),mCblk(NULL),// mBuffer, mBufferSizemState(IDLE),mSampleRate(sampleRate),mFormat(format),mChannelMask(channelMask),mChannelCount(isOut ?audio_channel_count_from_out_mask(channelMask) :audio_channel_count_from_in_mask(channelMask)),mFrameSize(audio_has_proportional_frames(format) ?mChannelCount * audio_bytes_per_sample(format) : sizeof(int8_t)),mFrameCount(frameCount),mSessionId(sessionId),mIsOut(isOut),mId(android_atomic_inc(&nextTrackId)),mTerminated(false),mType(type),mThreadIoHandle(thread->id()),mPortId(portId),mIsInvalid(false)
{if (client != 0) {//分配一块共享内存mCblkMemory = client->heap()->allocate(size);if (mCblkMemory == 0 ||(mCblk = static_cast(mCblkMemory->pointer())) == NULL) {ALOGE("not enough memory for AudioTrack size=%zu", size);client->heap()->dump("AudioTrack");mCblkMemory.clear();return;}} else {// 这是 C++ 的 placement new(定位创建对象)语法:new(@BUFFER) @CLASS();// 可以在特定内存位置上构造一个对象// 这里,在匿名共享内存首地址上构造了一个 audio_track_cblk_t 对象// 这样 AudioTrack 与 AudioFlinger 都能访问这个 audio_track_cblk_t 对象了mCblk = (audio_track_cblk_t *) malloc(size);if (mCblk == NULL) {ALOGE("not enough memory for AudioTrack size=%zu", size);return;}}// construct the shared structure in-place.if (mCblk != NULL) {new(mCblk) audio_track_cblk_t();}
}
到这里,output的打开,track的创建以及FIFO的创建并与AudioFlinger的交互就分析完成了。所以接下来我们要从start函数入手去分析一下具体数据是怎么传输过去的。
4.6.AudioTrack到AudioFlinger的start
AudioTrack的start函数主要是用于实现Android的音频输出。我们先简单的看一下这个函数,首先是判断一些状态,播放暂停等,然后会通过binder调用到PlaybackThread::Track::start函数。这个函数首先是取出openOutput那个步骤创建的对应的thread(我们以MixerThread为例),然后调用的createTrack_l函数把thread添加到mPlaybackThreads进行管理,在这一步的时候我们就要取出这个thread,然后调用playbackThread->addTrack_l函数。
addTrack_l这个函数首先会判断track是否是新添加的,如果是新添加的就会调用AudioSystem::startOutput去初始化操作(这个函数通过AudioPolicyManager::startOutput会调用到AudioFlinger的setParameters然后到hal层的out_set_parameters去做一些播放前的准备工作),接下来把这个track添加到mActiveTracks中,然后发送广播通知Thread开始工作。接下来AuidoTrack会调用write函数去写数据。
4.7.out_set_parameters函数分析
out_set_parameters函数会调用到select_devices函数去选择输出设备,然后select_devices函数首先会调用到get_usecase_from_list函数去获取对应的usecase。然后调用audio_extn_auto_hal_get_output_snd_device函数根据usecase去获取对应的out_snd_device,然后通过platform_get_snd_device_name函数获取device name(这个device name就是与mixer_paths上的配置相对应),以及acdb_id等。然后会调用到enable_snd_device函数,然后通过audio_route_apply_and_update_path函数去找到device name在mixer_paths中对应的通路并打开。我们简单举个例子看一下device的对应关系,比如媒体播放,framework层打开的设备是AUDIO_DEVICE_OUT_BUS,到hal层首先通过audio_extn_auto_hal_get_output_snd_device获取到的hal层的输出设备out_snd_device是SND_DEVICE_OUT_BUS_MEDIA,然后通过platform_get_snd_device_name获取到的device name是“bus-speaker”。这块涉及hal层的打开通路的流程,感兴趣的可以看我的下一篇文章AudioHAL分析
4.8.写数据的过程分析
- AudioTrack:AudioTrack 在 FIFO 中找到一块可用空间,把用户传入的音频数据写入到这块可用空间上,然后更新写位置(对于 AudioFinger 来说,意味 FIFO 上有更多的可读数据了);如果用户传入的数据量比可用空间要大,那么要把用户传入的数据拆分多次写入到 FIFO 中(AudioTrack 和 AudioFlinger 是不同的进程,AudioFlinger 同时也在不停地读取数据,所以 FIFO 可用空间是在不停变化的)
- AudioFlinger:AudioFlinger 在 FIFO 中找到一块可读数据块,把可读数据拷贝到目的缓冲区上,然后更新读位置(对于 AudioTrack 来说,意味着 FIFO 上有更多的可用空间了);如果FIFO 上可读数据量比预期的要小,那么要进行多次的读取,才能积累到预期的数据量(AudioTrack 和 AudioFlinger 是不同的进程,AudioTrack 同时也在不停地写入数据,所以 FIFO 可读的数据量是在不停变化的)
如果AudioTrack能及时产生数据,并且AudioFlinger总能及时消耗数据,那么就不会有异常出现,事实整明,容易出现以下几种异常: - Block: AudioFlinger长时间不读取数据,导致AudioTrack长时间获取不到可用空间,也就无法写入数据。这种情况一般都是底层驱动发生异常导致的。
- Underrun:AudioTrack写数据的速度跟不上AudioFlinger读取数据的速度,这就会导致声音断续,这种情况一般都是应用程序不能及时写入数据,或者是缓冲区分配的过小导致的。AudioFlinger对这点做了容错处理,当发现underrun的时候,先短时间的睡眠,不着急读取数据,让应用程序准备更多的数据。
4.9.write函数分析
首先我们来看一下AudioTrack的write函数,这个函数比较简单,首先是obtainBuffer在FIFO中找到一块可用空间,然后memcpy把用户传入的数据copy到这个FIFO上,最后releaseBuffer更新可用空间。我们需要重点分析一下AudioFlinger读取FIFO的过程。
5.AudioFlinger读取FIFO
前面一章我们分析了AudioTrack的创建以及与AudioFlinger的交换,下面我们重点来看一下AudioFlinger是怎样读取FIFO中的数据的。
首先我们前面介绍过,在AudioFlinger的addTrack_l函数会发送广播去通知对应的thread开始工作,所以我们需要先看一下PlaybackThread::threadLoop函数。
5.1.PlaybackThread::threadLoop函数分析
这个函数比较大比较复杂,这里就不贴代码了,就介绍一下这个函数的功能
- 退出循环的条件:exitPending() 返回 false
- processConfigEvents_l:处理配置事件;当有配置改变的事件发生时,需要调用 sendConfigEvent_l() 来通知 PlaybackThread,这样 PlaybackThread 才能及时处理配置事件;常见的配置事件是切换音频通路。
- standby:检查是否符合standby条件,如果没有active的track,就threadLoop_standby关闭音频硬件设备来节省能耗。
- prepareTracks_l:准备音频流和混音器,这个函数也比较复杂。
- 遍历 mActiveTracks,逐个处理 mActiveTracks 上的 Track,检查该 Track 是否为 ACTIVE 状态
- 如果 Track 设置是 ACTIVE 状态,则再检查该 Track 的数据是否准备就绪了
- 根据音频流的音量值、格式、声道数、音轨的采样率、硬件设备的采样率,配置好混音器参数
- 如果 Track 的状态是 PAUSED 或 STOPPED,则把该 Track 添加到 tracksToRemove 向量中
- threadLoop_mix():读取所有置了 ACTIVE 状态的音频流数据,混音器开始处理这些数据
- threadLoop_write(): 把混音器处理后的数据写到输出流设备
- threadLoop_removeTracks(): 把 tracksToRemove 上的所有 Track 从 mActiveTracks 中移除出来;这样下一次循环时就不会处理这些 Track 了
5.2.DirectOutputThread::threadLoop_mix函数分析
void AudioFlinger::DirectOutputThread::threadLoop_mix()
{size_t frameCount = mFrameCount;int8_t *curBuf = (int8_t *)mSinkBuffer;// output audio to hardwarewhile (frameCount) {AudioBufferProvider::Buffer buffer;buffer.frameCount = frameCount;status_t status = mActiveTrack->getNextBuffer(&buffer);if (status != NO_ERROR || buffer.raw == NULL) {// no need to pad with 0 for compressed audioif (audio_has_proportional_frames(mFormat)) {memset(curBuf, 0, frameCount * mFrameSize);}break;}memcpy(curBuf, buffer.raw, buffer.frameCount * mFrameSize);frameCount -= buffer.frameCount;curBuf += buffer.frameCount * mFrameSize;mActiveTrack->releaseBuffer(&buffer);}mCurrentWriteLength = curBuf - (int8_t *)mSinkBuffer;mSleepTimeUs = 0;mStandbyTimeNs = systemTime() + mStandbyDelayNs;mActiveTrack.clear();
}
首先是一个wile循环,mFrameCount是PCM设备处理单个数据块的帧数,上层必须积累足够的mFrameCount数据才会写入到PCM中,所以mFrameCount也就是AudioFlinger预期的数据量。然后调用mActiveTrack->getNextBuffer获取可读数据,再调用memcpy把FIFO可读数据拷贝到mSinkBuffer目的缓冲区,最后调用releaseBuffer释放已读数据更新FIFO的位置,对于AudioTrack客户端来说就意味着有更多可用空间了。
5.2.PlaybackThread::threadLoop_write函数分析
这个函数会调用mOutput->write把上一步threadLoop_mix读取到的pcm数据通过HAL层最终写入到Codec中,mOutput->write会通过binder调用到hal层的out_write函数。out_write函数首先会判断是否是属于standby,如果是的话会调用start_output_stream函数去打开设备,然后就是调用pcm_write函数向codec中去写入数据。到这里AudioFlinger的一个大体流程就分析完成了,最后我们以一张图来总结一下从AudioTrack到AudioFlinger的过程。
- AudioTrack到AudioFlinger关系图:

本文来自互联网用户投稿,文章观点仅代表作者本人,不代表本站立场,不承担相关法律责任。如若转载,请注明出处。 如若内容造成侵权/违法违规/事实不符,请点击【内容举报】进行投诉反馈!
