DDD领域驱动设计批评文集>>
《软件方法》强化自测题集>>
《软件方法》各章合集>>
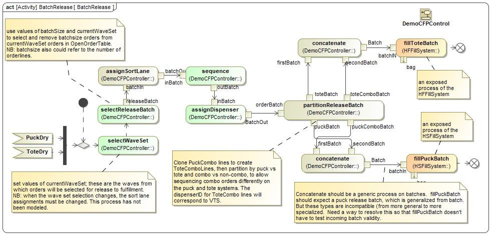
SysML图中词汇
CFP
Central Fill Pharmacy,中央填充药房。
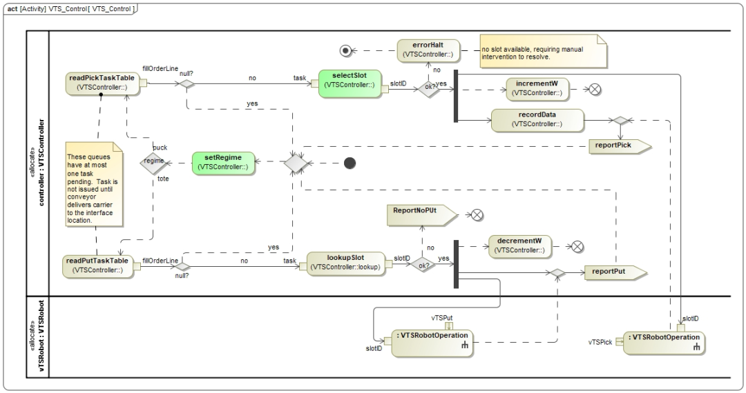
VTS
Vial Transfer System,小瓶转移系统。
更多信息参见下文:
制药自动化:仓储自动化供应商的新领域>>




想知道如何用建模工具画出这些图吗,可以关注我的资料。
本文来自互联网用户投稿,文章观点仅代表作者本人,不代表本站立场,不承担相关法律责任。如若转载,请注明出处。 如若内容造成侵权/违法违规/事实不符,请点击【内容举报】进行投诉反馈!