BurpSuite之Repeater模块学习篇
BurpSuite介绍
之前的文章已经介绍过了,请观看BurpSuite学习的第一篇文章
Repeater模块
该模块是一个可以手动修改并重发请求的模块,可以分析拦截到的请求的具体响应信息
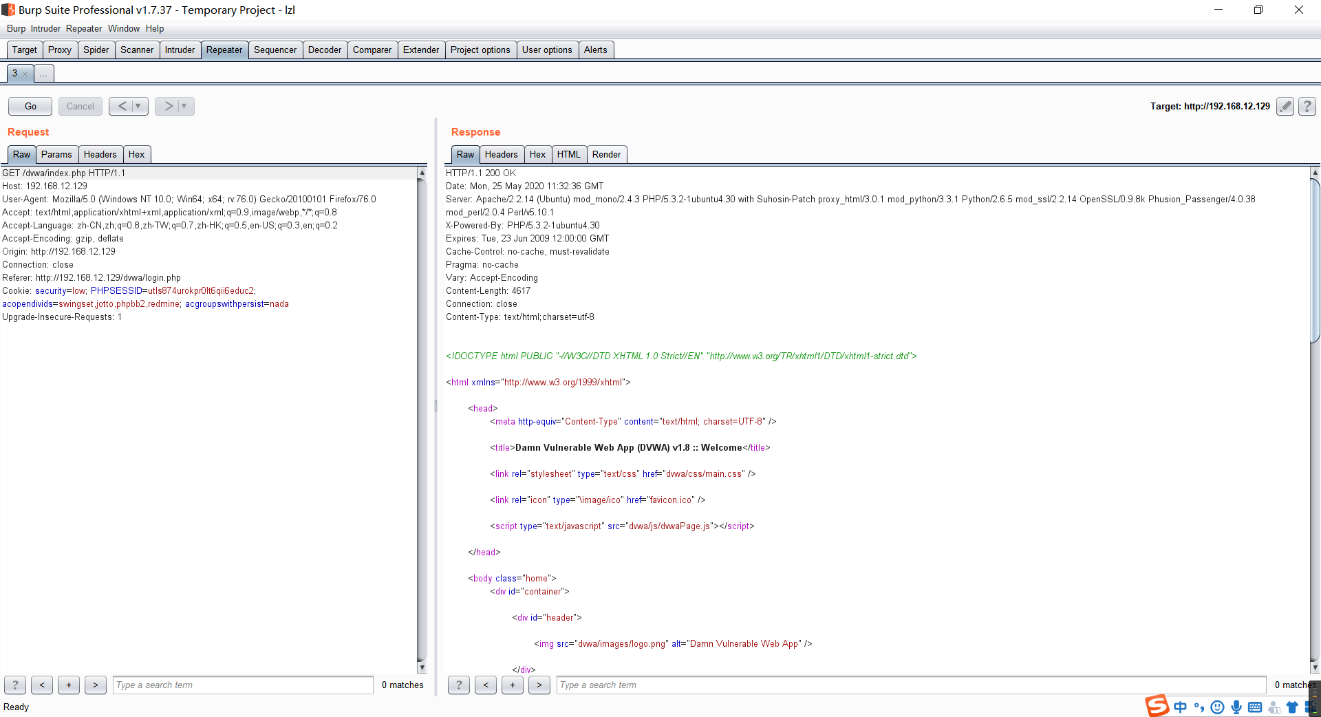
我们这里用DVWA靶机的登录界面来演示介绍该模块
首先通过代理拦截到登录的数据包,右键把它发送到Repeater中,也可以通过快捷键或者点击Action按钮进行发送
这样就可以在Repeater的左边看到我们的请求数据包了,这样我们就能在这边进行修改请求等一系列的操作了
我们点击GO按钮可以把拦截的请求包发送给服务器了,而在右边会显示服务器返回给我们的响应包,在这里可以进行不断的修改和发送,查看每次响应的信息的区别以获取一些有用信息
在这个模块中请求数据包和响应数据包都会有好几种的显示格式,这里点击Follow redirection按钮进行重定向会显示更多的格式

Raw
该格式是以原形式显示,就行上图一样,请求和响应都有该格式
Params
该格式是参数以表格的形式显示,只在请求中有
Hex
该格式是数据包以二进制的方式进行显示,在请求和响应中都有
Headers
该格式是数据包中的头和值以表格的形式显示,在请求和响应中都有
HTML
该格式显示的是页面HTML格式,只在响应中有,显示的是响应的页面的HTML代码
Render
该格式显示整个页面,只在响应中有,显示的是响应的页面

自己选择的路,爬也要爬完
本文来自互联网用户投稿,文章观点仅代表作者本人,不代表本站立场,不承担相关法律责任。如若转载,请注明出处。 如若内容造成侵权/违法违规/事实不符,请点击【内容举报】进行投诉反馈!
