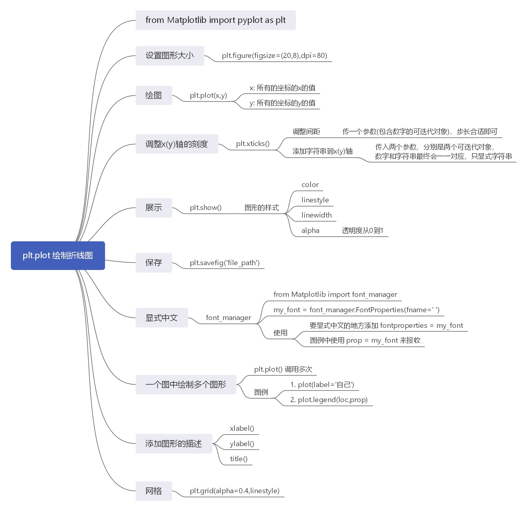
Python_数据科学库_Matplotlib2
文章目录
- 1. 折线图练习
- 1.1 练习1
- 1.2 练习2
- 1.2.1 自定义图形风格
- 1.2.2 图例
- 2. pyplot小结
- 3. 绘制散点图
- 4. 绘制条形图
- 4.1 初步绘制条形图
- 4.2 条形图改进--横着的条形图
- 4.3 绘制多次条形图
- 5. 绘制直方图
- 5.1 频数分布直方图
- 5.2 使用条形图绘制直方图
1. 折线图练习
1.1 练习1
假设大家在30岁的时候,根据自己的实际情况,统计出来了从11岁到30岁每年交的女(男)朋友的数量如列表a,请绘制出该数据的折线图,以便分析自己每年交女(男)朋友的数量走势
a = [1,0,1,1,2,4,3,2,3,4,4,5,6,5,4,3,3,1,1,1]
要求:
y轴表示个数
x轴表示岁数,比如11岁,12岁等
from matplotlib import pyplot as plt
from matplotlib import font_managermy_font = font_manager.FontProperties(fname='C:\Windows\Fonts\simsun.ttc')y = [1,0,1,1,2,4,3,2,3,4,4,5,6,5,4,3,3,1,1,1]
x = range(11,31)
#设置图形尺寸
plt.figure(figsize=(20,8),dpi=80)
#绘制图形
plt.plot(x,y)
#设置x轴刻度
_xticks_lable = ['{}岁'.format(i) for i in x]
plt.xticks(x,_xticks_lable,rotation = 60,fontproperties = my_font)
plt.yticks(range(0,9))
#设置显式信息
plt.xlabel('年龄',fontproperties = my_font)
plt.ylabel('数量',fontproperties = my_font)
plt.title('各年龄交友数量',fontproperties = my_font)
#绘制网格 alpha(透明度)
plt.grid(alpha = 0.3)#保存及展示图片
plt.savefig('./aa.jpg')
plt.show()
1.2 练习2
假设大家在30岁的时候,根据自己的实际情况,统计出来了你和你同桌各自从11岁到30岁每年交的女(男)朋友的数量如列表a和b,请在一个图中绘制出该数据的折线图,以便比较自己和同桌20年间的差异,同时分析每年交女(男)朋友的数量走势
a = [1,0,1,1,2,4,3,2,3,4,4,5,6,5,4,3,3,1,1,1]
b = [1,0,3,1,2,2,3,3,2,1 ,2,1,1,1,1,1,1,1,1,1]
要求:
y轴表示个数
x轴表示岁数,比如11岁,12岁等
from matplotlib import pyplot as plt
from matplotlib import font_managermy_font = font_manager.FontProperties(fname='C:\Windows\Fonts\simsun.ttc')y_1 = [1,0,1,1,2,4,3,2,3,4,4,5,6,5,4,3,3,1,1,1]
y_2 = [1,0,3,1,2,2,3,3,2,1,2,1,1,1,1,1,1,1,1,1]x = range(11,31)#设置图形尺寸
plt.figure(figsize=(20,8),dpi=80)
#绘制图形
plt.plot(x,y_1,label = '我',color = 'orange',linestyle = ':')
plt.plot(x,y_2,label = '同桌',color = 'cyan',linestyle = '--')
#设置x轴刻度
_xticks_lable = ['{}岁'.format(i) for i in x]
plt.xticks(x,_xticks_lable,rotation = 60,fontproperties = my_font)
plt.yticks(range(0,8))
#设置图例
plt.legend(loc = 'upper left',prop = my_font)
#设置显式信息
plt.xlabel('年龄',fontproperties = my_font)
plt.ylabel('数量',fontproperties = my_font)
plt.title('各年龄交友数量',fontproperties = my_font)
#绘制网格 alpha(透明度)
plt.grid(alpha = 0.3)#保存及展示图片
plt.savefig('./aa.jpg')
plt.show()
1.2.1 自定义图形风格

1.2.2 图例

2. pyplot小结

3. 绘制散点图
假设通过爬虫你获取到了北京2016年3,10月份每天白天的最高气温(分别位于列表a,b),那么此时如何寻找出气温和随时间(天)变化的某种规律?
a = [11,17,16,11,12,11,12,6,6,7,8,9,12,15,14,17,18,21,16,17,20,14,15,15,15,19,21,22,22,22,23]
b = [26,26,28,19,21,17,16,19,18,20,20,19,22,23,17,20,21,20,22,15,11,15,5,13,17,10,11,13,12,13,6]
from matplotlib import pyplot as plt
from matplotlib import font_managermy_font = font_manager.FontProperties(fname='C:\Windows\Fonts\simsun.ttc')y_3 = [11,17,16,11,12,11,12,6,6,7,8,9,12,15,14,17,18,21,16,17,20,14,15,15,15,19,21,22,22,22,23]
y_10 = [26,26,28,19,21,17,16,19,18,20,20,19,22,23,17,20,21,20,22,15,11,15,5,13,17,10,11,13,12,13,6]x_3 = range(1,32)
x_10 = range(51,82)
#设置图形大小
plt.figure(figsize=(20,8),dpi=80)#使用scatter方法绘制散点图,和之前绘制折线图的唯一区别
plt.scatter(x_3,y_3,label = '3月份')
plt.scatter(x_10,y_10,label = '10月份')#调整x轴的刻度
_x = list(x_3)+list(x_10)
_xtick_lables = ['3月{}日'.format(i) for i in x_3]
_xtick_lables += ['10月{}日'.format(i-50) for i in x_10]
plt.xticks(_x[::3],_xtick_lables[::3],fontproperties = my_font,rotation = 60)#添加图例
plt.legend(loc='upper left',prop = my_font)#添加描述信息
plt.xlabel('时间',fontproperties = my_font)
plt.ylabel('气温',fontproperties = my_font)
plt.title('3月及10月气温变化图',fontproperties = my_font)plt.savefig('./try1.jpg')
plt.show()

4. 绘制条形图
假设你获取到了2017年内地电影票房前20的电影(列表a)和电影票房数据(列表b),那么如何更加直观的展示该数据?
a = [“战狼2”,“速度与激情8”,“功夫瑜伽”,“西游伏妖篇”,“变形金刚5:最后的骑士”,“摔跤吧!爸爸”,“加勒比海盗5:死无对证”,“金刚:骷髅岛”,“极限特工:终极回归”,“生化危机6:终章”,“乘风破浪”,“神偷奶爸3”,“智取威虎山”,“大闹天竺”,“金刚狼3:殊死一战”,“蜘蛛侠:英雄归来”,“悟空传”,“银河护卫队2”,“情圣”,“新木乃伊”,]
b=[56.01,26.94,17.53,16.49,15.45,12.96,11.8,11.61,11.28,11.12,10.49,10.3,8.75,7.55,7.32,6.99,6.88,6.86,6.58,6.23] 单位:亿
4.1 初步绘制条形图
from matplotlib import pyplot as plt
from matplotlib import font_managermy_font = font_manager.FontProperties(fname='C:\Windows\Fonts\simsun.ttc')a = ["战狼2","速度与激情8","功夫瑜伽","西游伏妖篇","变形金刚5:\n最后的骑士","摔跤吧!\n爸爸","加勒比海盗5:\n死无对证","金刚:\n骷髅岛","极限特工:\n终极回归","生化危机6:\n终章","乘风破浪","神偷奶爸3","智取威虎山","大闹天竺","金刚狼3:\n殊死一战","蜘蛛侠:\n英雄归来","悟空传","银河护卫队2","情圣","新木乃伊",]b=[56.01,26.94,17.53,16.49,15.45,12.96,11.8,11.61,11.28,11.12,10.49,10.3,8.75,7.55,7.32,6.99,6.88,6.86,6.58,6.23]#设置图形大小
plt.figure(figsize=(20,15),dpi=80)#绘制图形
plt.bar(range(len(a)),b,width=0.3) #同时设置条形图宽度 width#设置x轴刻度
plt.xticks(range(len(a)),a,rotation = 90,fontproperties = my_font)#设置显式信息
plt.xlabel('电影',fontproperties = my_font)
plt.ylabel('票房',fontproperties = my_font)
plt.title('全年电影票房',fontproperties = my_font)#保存及展示图片
plt.savefig('./aa.jpg')
plt.show()

4.2 条形图改进–横着的条形图
from matplotlib import pyplot as plt
from matplotlib import font_managermy_font = font_manager.FontProperties(fname='C:\Windows\Fonts\simsun.ttc')a = ["战狼2","速度与激情8","功夫瑜伽","西游伏妖篇","变形金刚5:\n最后的骑士","摔跤吧!\n爸爸","加勒比海盗5:\n死无对证","金刚:\n骷髅岛","极限特工:\n终极回归","生化危机6:\n终章","乘风破浪","神偷奶爸3","智取威虎山","大闹天竺","金刚狼3:\n殊死一战","蜘蛛侠:\n英雄归来","悟空传","银河护卫队2","情圣","新木乃伊",]b = [56.01,26.94,17.53,16.49,15.45,12.96,11.8,11.61,11.28,11.12,10.49,10.3,8.75,7.55,7.32,6.99,6.88,6.86,6.58,6.23]#设置图形大小
plt.figure(figsize=(20,15),dpi=80)#绘制图形
plt.barh(range(len(a)),b,height=0.3,color = 'orange') #同时设置条形图宽度 height#设置y轴刻度
plt.yticks(range(len(a)),a,fontproperties = my_font)#绘制网格
plt.grid(alpha = 0.4)#设置显式信息
plt.xlabel('票房',fontproperties = my_font)
plt.ylabel('电影',fontproperties = my_font)
plt.title('全年电影票房',fontproperties = my_font)#保存及展示图片
plt.savefig('./aa.jpg')
plt.show()

4.3 绘制多次条形图
假设你知道了列表a中电影分别在2017-09-14(b_14), 2017-09-15(b_15), 2017-09-16(b_16)三天的票房,为了展示列表中电影本身的票房以及同其他电影的数据对比情况,应该如何更加直观的呈现该数据?
a = [“猩球崛起3:终极之战”,“敦刻尔克”,“蜘蛛侠:英雄归来”,“战狼2”]
b_16 = [15746,312,4497,319]
b_15 = [12357,156,2045,168]
b_14 = [2358,399,2358,362]
from matplotlib import pyplot as plt
from matplotlib import font_managermy_font = font_manager.FontProperties(fname='C:\Windows\Fonts\simsun.ttc')a = ["猩球崛起3:终极之战","敦刻尔克","蜘蛛侠:英雄归来","战狼2"]b_16 = [15746,312,4497,319]b_15 = [12357,156,2045,168]b_14 = [2358,399,2358,362]#设置图形大小
plt.figure(figsize=(20,8),dpi=80)#绘制图形
bar_width = 0.2
x_14 = list(range(len(a)))
x_15 = [i+bar_width for i in x_14] #避免图形重叠
x_16 = [i+bar_width*2 for i in x_14]plt.bar(x_14,b_14,width = bar_width,label = '14日')
plt.bar(x_15,b_15,width = bar_width,label = '15日')
plt.bar(x_16,b_16,width = bar_width,label = '16日')#设置x轴刻度
plt.xticks(x_15,a,fontproperties = my_font)
#设置图例
plt.legend(prop = my_font)#绘制网格
plt.grid(alpha = 0.4)#设置显式信息
plt.xlabel('票房',fontproperties = my_font)
plt.ylabel('电影',fontproperties = my_font)
plt.title('日电影票房',fontproperties = my_font)#保存及展示图片
plt.savefig('./aa.jpg')
plt.show()

5. 绘制直方图
假设你获取了250部电影的时长(列表a中),希望统计出这些电影时长的分布状态(比如时长为100分钟到120分钟电影的数量,出现的频率)等信息,你应该如何呈现这些数据?
5.1 频数分布直方图
from matplotlib import pyplot as plta=[131, 98, 125, 131, 124, 139, 131, 117, 128, 108, 135, 138, 131, 102, 107, 114, 119, 128, 121, 142, 127, 130, 124, 101, 110, 116, 117, 110, 128, 128, 115, 99, 136, 126, 134, 95, 138, 117, 111,78, 132, 124, 113, 150, 110, 117, 86, 95, 144, 105, 126, 130,126, 130, 126, 116, 123, 106, 112, 138, 123, 86, 101, 99, 136,123, 117, 119, 105, 137, 123, 128, 125, 104, 109, 134, 125, 127,105, 120, 107, 129, 116, 108, 132, 103, 136, 118, 102, 120, 114,105, 115, 132, 145, 119, 121, 112, 139, 125, 138, 109, 132, 134,156, 106, 117, 127, 144, 139, 139, 119, 140, 83, 110, 102,123,107, 143, 115, 136, 118, 139, 123, 112, 118, 125, 109, 119, 133,112, 114, 122, 109, 106, 123, 116, 131, 127, 115, 118, 112, 135,115, 146, 137, 116, 103, 144, 83, 123, 111, 110, 111, 100, 154,136, 100, 118, 119, 133, 134, 106, 129, 126, 110, 111, 109, 141,120, 117, 106, 149, 122, 122, 110, 118, 127, 121, 114, 125, 126,114, 140, 103, 130, 141, 117, 106, 114, 121, 114, 133, 137, 92,121, 112, 146, 97, 137, 105, 98, 117, 112, 81, 97, 139, 113,134, 106, 144, 110, 137, 137, 111, 104, 117, 100, 111, 101, 110,105, 129, 137, 112, 120, 113, 133, 112, 83, 94, 146, 133, 101,131, 116, 111, 84, 137, 115, 122, 106, 144, 109, 123, 116, 111,111, 133, 150]#计算组数
d = 3 #组距
num_bins = (max(a)-min(a))//d#设置图形大小
plt.figure(figsize=(20,8),dpi=80)#绘图
plt.hist(a,num_bins)#设置x轴刻度
plt.xticks(range(min(a),max(a)+d,d))# 绘制网格
plt.grid(alpha = 0.4)#保存及展示图片
plt.savefig('./aa.jpg')
plt.show()

5.2 使用条形图绘制直方图
在美国2004年人口普查发现有124 million的人在离家相对较远的地方工作。根据他们从家到上班地点所需要的时间,通过抽样统计(最后一列)出了下表的数据,这些数据能够绘制成直方图么?
from matplotlib import pyplot as plt
from matplotlib import font_managermy_font = font_manager.FontProperties(fname='C:\Windows\Fonts\simsun.ttc')interval = [0,5,10,15,20,25,30,35,40,45,60,90]
width = [5,5,5,5,5,5,5,5,5,15,30,60]
quantity = [836,2737,3723,3926,3596,1438,3273,642,824,613,215,47]#设置图形大小
plt.figure(figsize=(20,8),dpi=80)#绘图
plt.bar(range(len(quantity)),quantity,width=1)#设置x轴刻度
_x = [i-0.5 for i in range(13)]
_xticks_label = interval+[150]
plt.xticks(_x,_xticks_label)# 绘制网格
plt.grid(alpha = 0.4)#保存及展示图片
plt.savefig('./aa.jpg')
plt.show()

本文来自互联网用户投稿,文章观点仅代表作者本人,不代表本站立场,不承担相关法律责任。如若转载,请注明出处。 如若内容造成侵权/违法违规/事实不符,请点击【内容举报】进行投诉反馈!
