五:微服务负载均衡器Ribbon
目录
1.什么是Ribbon
1.1 客户端的负载均衡
1.2 服务端的负载均衡
1.3 常见负载均衡算法
1.4 Ribbon模块
1.5 Ribbon使用
2. Spring Cloud快速整合Ribbon
2.1引入依赖
2.2 添加@LoadBalanced注解
2.3 修改controller
3. Ribbon内核原理
3.1 Ribbon原理
3.1.1 模拟ribbon实现
3.1.2 @LoadBalanced 注解原理
3.1.3 Ribbon相关接口
3.2 Ribbon负载均衡策略
3.2.1 修改默认负载均衡策略
3.2.2 自定义负载均衡策略
3.3 饥饿加载
1.什么是Ribbon
目前主流的负载方案分为以下两种:
- 集中式负载均衡,在消费者和服务提供方中间使用独立的代理方式进行负载,有硬件的(比如 F5),也有软件的(比如 Nginx)。
- 客户端根据自己的请求情况做负载均衡,Ribbon 就属于客户端自己做负载均衡。
Spring Cloud Ribbon是基于Netflix Ribbon 实现的一套客户端的负载均衡工具,Ribbon客户端组件提供一系列的完善的配置,如超时,重试等。通过Load Balancer获取到服务提供的所有机器实例,Ribbon会自动基于某种规则(轮询,随机)去调用这些服务。Ribbon也可以实现我们自己的负载均衡算法。
1.1 客户端的负载均衡
例如spring cloud中的ribbon,客户端会有一个服务器地址列表,在发送请求前通过负载均衡算法选择一个服务器,然后进行访问,这是客户端负载均衡;即在客户端就进行负载均衡算法分配。

1.2 服务端的负载均衡
例如Nginx,通过Nginx进行负载均衡,先发送请求,然后通过负载均衡算法,在多个服务器之间选择一个进行访问;即在服务器端再进行负载均衡算法分配。

1.3 常见负载均衡算法
- 随机,通过随机选择服务进行执行,一般这种方式使用较少;
- 轮训,负载均衡默认实现方式,请求来之后排队处理;
- 加权轮训,通过对服务器性能的分型,给高配置,低负载的服务器分配更高的权重,均衡各个服务器的压力;
- 地址Hash,通过客户端请求的地址的HASH值取模映射进行服务器调度。 ip hash
- 最小链接数,即使请求均衡了,压力不一定会均衡,最小连接数法就是根据服务器的情况,比如请求积压数等参数,将请求分配到当前压力最小的服务器上。 最小活跃数
1.4 Ribbon模块
| 名 称 | 说 明 |
| ribbon-loadbalancer | 负载均衡模块,可独立使用,也可以和别的模块一起使用。 |
| Ribbon | 内置的负载均衡算法都实现在其中。 |
| ribbon-eureka | 基于 Eureka 封装的模块,能够快速、方便地集成 Eureka。 |
| ribbon-transport | 基于 Netty 实现多协议的支持,比如 HTTP、Tcp、Udp 等。 |
| ribbon-httpclient | 基于 Apache HttpClient 封装的 REST 客户端,集成了负载均衡模块,可以直接在项目中使用来调用接口。 |
| ribbon-example | Ribbon 使用代码示例,通过这些示例能够让你的学习事半功倍。 |
| ribbon-core | 一些比较核心且具有通用性的代码,客户端 API 的一些配置和其他 API 的定义。 |
1.5 Ribbon使用
编写一个客户端来调用接口
public class RibbonDemo {public static void main(String[] args) {// 服务列表List serverList = Lists.newArrayList(new Server("localhost", 8020),new Server("localhost", 8021));// 构建负载实例ILoadBalancer loadBalancer = LoadBalancerBuilder.newBuilder().buildFixedServerListLoadBalancer(serverList);// 调用 5 次来测试效果for (int i = 0; i < 5; i++) {String result = LoadBalancerCommand.builder().withLoadBalancer(loadBalancer).build().submit(new ServerOperation() {@Overridepublic Observable call(Server server) {String addr = "http://" + server.getHost() + ":" +server.getPort() + "/order/findOrderByUserId/1";System.out.println(" 调用地址:" + addr);URL url = null;try {url = new URL(addr);HttpURLConnection conn = (HttpURLConnection) url.openConnection();conn.setRequestMethod("GET");conn.connect();InputStream in = conn.getInputStream();byte[] data = new byte[in.available()];in.read(data);return Observable.just(new String(data));} catch (Exception e) {e.printStackTrace();}return null;}}).toBlocking().first();System.out.println(" 调用结果:" + result);}}}
上述这个例子主要演示了 Ribbon 如何去做负载操作,调用接口用的最底层的 HttpURLConnection。

2. Spring Cloud快速整合Ribbon
2.1引入依赖
org.springframework.cloud spring-cloud-starter-netflix-ribbon
nacos-discovery依赖了ribbon,可以不用再引入ribbon依赖

2.2 添加@LoadBalanced注解
@Configuration
public class RestConfig {@Bean@LoadBalancedpublic RestTemplate restTemplate() {return new RestTemplate();}
2.3 修改controller
@Autowired
private RestTemplate restTemplate;@RequestMapping(value = "/findOrderByUserId/{id}")
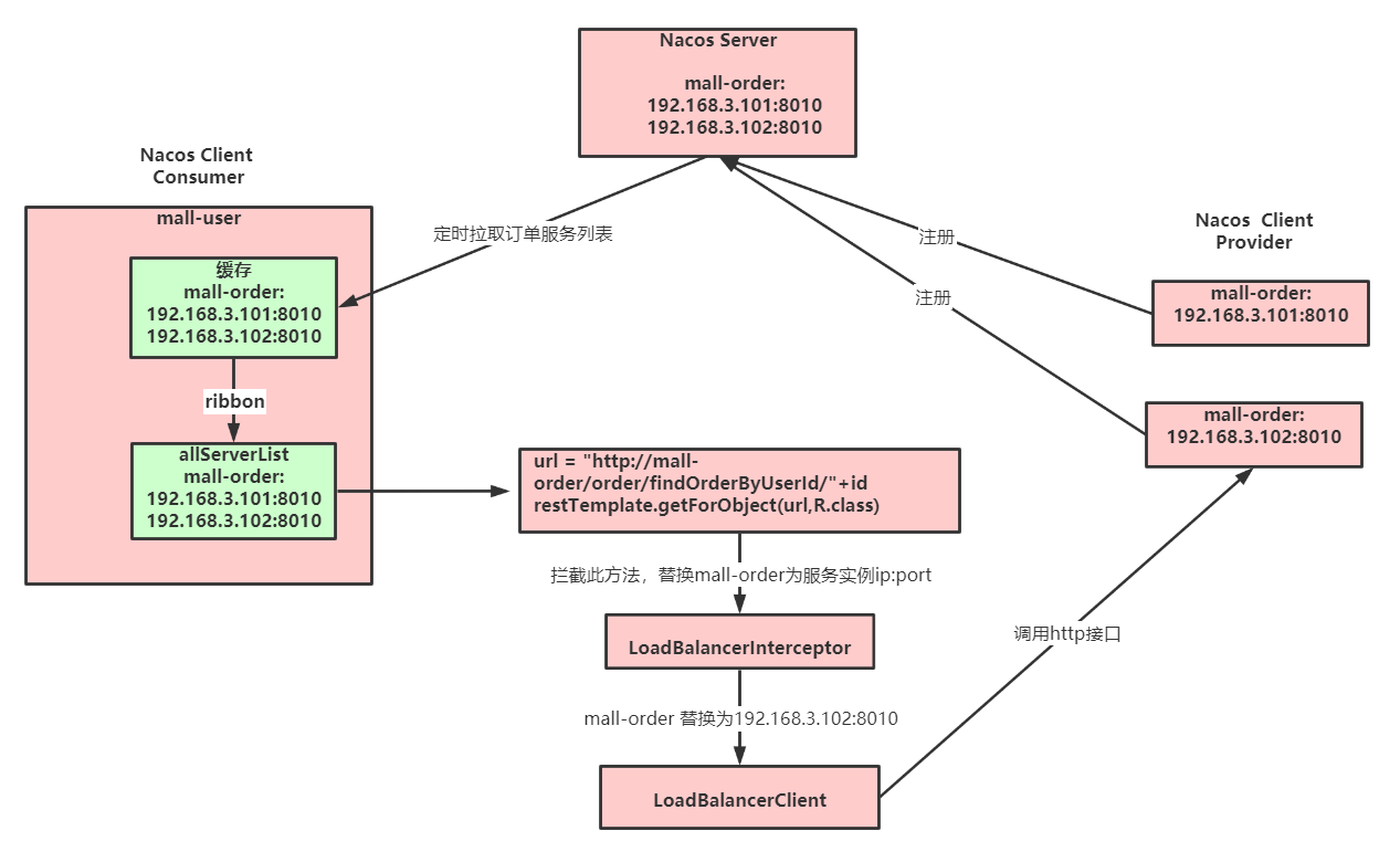
public R findOrderByUserId(@PathVariable("id") Integer id) {// RestTemplate调用//String url = "http://localhost:8020/order/findOrderByUserId/"+id;//模拟ribbon实现//String url = getUri("mall-order")+"/order/findOrderByUserId/"+id;// 添加@LoadBalancedString url = "http://mall-order/order/findOrderByUserId/"+id;R result = restTemplate.getForObject(url,R.class);return result;
}
3. Ribbon内核原理
3.1 Ribbon原理

3.1.1 模拟ribbon实现
@Autowired
private RestTemplate restTemplate;@RequestMapping(value = "/findOrderByUserId/{id}")
public R findOrderByUserId(@PathVariable("id") Integer id) {// RestTemplate调用//String url = "http://localhost:8020/order/findOrderByUserId/"+id;//模拟ribbon实现String url = getUri("mall-order")+"/order/findOrderByUserId/"+id;// 添加@LoadBalanced//String url = "http://mall-order/order/findOrderByUserId/"+id;R result = restTemplate.getForObject(url,R.class);return result;
}@Autowired
private DiscoveryClient discoveryClient;
public String getUri(String serviceName) {List serviceInstances = discoveryClient.getInstances(serviceName);if (serviceInstances == null || serviceInstances.isEmpty()) {return null;}int serviceSize = serviceInstances.size();//轮询int indexServer = incrementAndGetModulo(serviceSize);return serviceInstances.get(indexServer).getUri().toString();
}
private AtomicInteger nextIndex = new AtomicInteger(0);
private int incrementAndGetModulo(int modulo) {for (;;) {int current = nextIndex.get();int next = (current + 1) % modulo;if (nextIndex.compareAndSet(current, next) && current < modulo){return current;}}
}
3.1.2 @LoadBalanced 注解原理
参考源码: LoadBalancerAutoConfiguration
@LoadBalanced利用@Qualifier作为restTemplates注入的筛选条件,筛选出具有负载均衡标识的RestTemplate。

被@LoadBalanced注解的restTemplate会被定制,添加LoadBalancerInterceptor拦截器。

3.1.3 Ribbon相关接口
参考: org.springframework.cloud.netflix.ribbon.RibbonClientConfiguration
IClientConfig:Ribbon的客户端配置,默认采用DefaultClientConfigImpl实现。
IRule:Ribbon的负载均衡策略,默认采用ZoneAvoidanceRule实现,该策略能够在多区域环境下选出最佳区域的实例进行访问。
IPing:Ribbon的实例检查策略,默认采用DummyPing实现,该检查策略是一个特殊的实现,实际上它并不会检查实例是否可用,而是始终返回true,默认认为所有服务实例都是可用的。
ServerList:服务实例清单的维护机制,默认采用ConfigurationBasedServerList实现。
ServerListFilter:服务实例清单过滤机制,默认采ZonePreferenceServerListFilter,该策略能够优先过滤出与请求方处于同区域的服务实例。
ILoadBalancer:负载均衡器,默认采用ZoneAwareLoadBalancer实现,它具备了区域感知的能力。

3.2 Ribbon负载均衡策略

- RandomRule: 随机选择一个Server。
- RetryRule: 对选定的负载均衡策略机上重试机制,在一个配置时间段内当选择Server不成功,则一直尝试使用subRule的方式选择一个可用的server。
- RoundRobinRule: 轮询选择, 轮询index,选择index对应位置的Server。
- AvailabilityFilteringRule: 过滤掉一直连接失败的被标记为circuit tripped的后端Server,并过滤掉那些高并发的后端Server或者使用一个AvailabilityPredicate来包含过滤server的逻辑,其实就是检查status里记录的各个Server的运行状态。
- BestAvailableRule: 选择一个最小的并发请求的Server,逐个考察Server,如果Server被tripped了,则跳过。
- WeightedResponseTimeRule: 根据响应时间加权,响应时间越长,权重越小,被选中的可能性越低。
- ZoneAvoidanceRule: 默认的负载均衡策略,即复合判断Server所在区域的性能和Server的可用性选择Server,在没有区域的环境下,类似于轮询(RandomRule)
- NacosRule: 同集群优先调用
3.2.1 修改默认负载均衡策略
全局配置:调用其他微服务,一律使用指定的负载均衡算法
@Configuration
public class RibbonConfig {/*** 全局配置* 指定负载均衡策略* @return*/@Beanpublic IRule() {// 指定使用Nacos提供的负载均衡策略(优先调用同一集群的实例,基于随机权重)return new NacosRule();}
局部配置:调用指定微服务提供的服务时,使用对应的负载均衡算法
修改application.yml
# 被调用的微服务名
mall-order:ribbon:# 指定使用Nacos提供的负载均衡策略(优先调用同一集群的实例,基于随机&权重)NFLoadBalancerRuleClassName: com.alibaba.cloud.nacos.ribbon.NacosRule
3.2.2 自定义负载均衡策略
通过实现 IRule 接口可以自定义负载策略,主要的选择服务逻辑在 choose 方法中。
1 实现基于Nacos权重的负载均衡策略
@Slf4j
public class NacosRandomWithWeightRule extends AbstractLoadBalancerRule {@Autowiredprivate NacosDiscoveryProperties nacosDiscoveryProperties;@Overridepublic Server choose(Object key) {DynamicServerListLoadBalancer loadBalancer = (DynamicServerListLoadBalancer) getLoadBalancer();String serviceName = loadBalancer.getName();NamingService namingService = nacosDiscoveryProperties.namingServiceInstance();try {//nacos基于权重的算法Instance instance = namingService.selectOneHealthyInstance(serviceName);return new NacosServer(instance);} catch (NacosException e) {log.error("获取服务实例异常:{}", e.getMessage());e.printStackTrace();}return null;}@Overridepublic void initWithNiwsConfig(IClientConfig clientConfig) {}
2 配置自定义的策略
2.1 局部配置:
修改application.yml
# 被调用的微服务名
mall-order:ribbon:# 自定义的负载均衡策略(基于随机&权重)NFLoadBalancerRuleClassName: com.tuling.mall.ribbondemo.rule.NacosRandomWithWeightRule
2.2 全局配置
@Bean
public IRule ribbonRule() {return new NacosRandomWithWeightRule();
}
2.3 局部配置第二种方式
可以利用@RibbonClient指定微服务及其负载均衡策略。
@SpringBootApplication(exclude = {DataSourceAutoConfiguration.class,DruidDataSourceAutoConfigure.class})
//@RibbonClient(name = "mall-order",configuration = RibbonConfig.class)
//配置多个 RibbonConfig不能被@SpringbootApplication的@CompentScan扫描到,否则就是全局配置的效果
@RibbonClients(value = {// 在SpringBoot主程序扫描的包外定义配置类@RibbonClient(name = "mall-order",configuration = RibbonConfig.class),@RibbonClient(name = "mall-account",configuration = RibbonConfig.class)
})
public class MallUserRibbonDemoApplication {public static void main(String[] args) {SpringApplication.run(MallUserRibbonDemoApplication.class, args);}
}
注意:此处有坑。不能写在@SpringbootApplication注解的@CompentScan扫描得到的地方,否则自定义的配置类就会被所有的 RibbonClients共享。 不建议这么使用,推荐yml方式


3.3 饥饿加载
在进行服务调用的时候,如果网络情况不好,第一次调用会超时。
Ribbon默认懒加载,意味着只有在发起调用的时候才会创建客户端。

开启饥饿加载,解决第一次调用慢的问题
ribbon:eager-load:# 开启ribbon饥饿加载enabled: true# 配置mall-user使用ribbon饥饿加载,多个使用逗号分隔clients: mall-order
源码对应属性配置类:RibbonEagerLoadProperties
测试:

本文来自互联网用户投稿,文章观点仅代表作者本人,不代表本站立场,不承担相关法律责任。如若转载,请注明出处。 如若内容造成侵权/违法违规/事实不符,请点击【内容举报】进行投诉反馈!
