arcgis影像数据加密步骤(镶嵌数据集、金字塔、匀色)
此操作是合并多个影像数据以用于切片,优化加载效率改变色差问题等
路径中请确保没有中文字符,以免出现问题,无需加密的数据忽略加密相关步骤
本地新建gdb,建立镶嵌数据集。

坐标系选择WGS84。(ProductDefinition都选NONE)

2 将整个文件夹里的tif加载入镶嵌数据集内,raster type 3个文件夹选择不一样的类型,workspace选择整个文件夹。


做好之后加载到arcmap中和文件夹中的数据(后缀为.til)做对比,理论是完全重合的。
- 选择镶嵌数据集,右击Propertites,选择Fuctions菜单页,加密数据。

选择ChinaMapShift Function函数,点击OK,选择应用,加密。
加密完成后再和.til文件对比,位置应会有所偏差。
处理第二步的时候可以一个个镶嵌数据集操作,不需要等一个做完再做第二个,系统会自动排顺序。
将镶嵌数据集批量导出成tif数据。

GE01,WV02,WV03下面总共有多少个文件夹,就要导出多少个TIF图来,此步骤预计时间要约20个小时(按照公式服务器速度)
-
建立新的镶嵌数据集,并将所有tif图加载进1个镶嵌数据集中。

镶嵌数据集进行数据处理。
-
导入后的镶嵌数据集footprint, 确定影像范围。

-
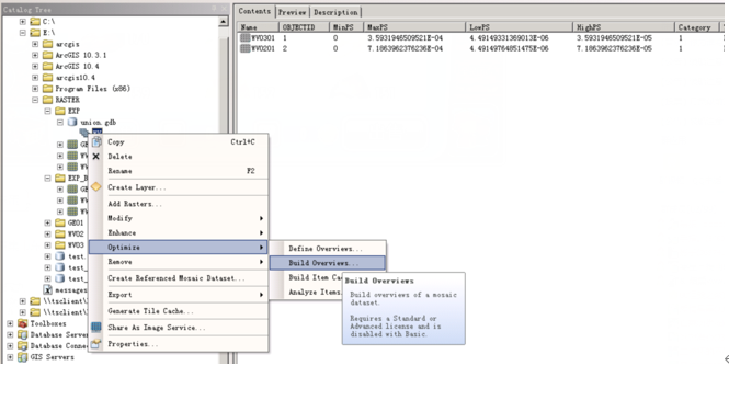
镶嵌数据集执行后,执行Build Pyramids And Statistics,建立金字塔和统计。


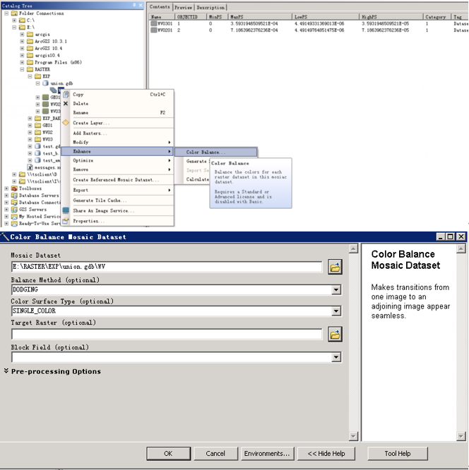
- 执行color balance,进行匀色处理。

- 执行build seamlines。

- 执行overview,建立全景。


本文来自互联网用户投稿,文章观点仅代表作者本人,不代表本站立场,不承担相关法律责任。如若转载,请注明出处。 如若内容造成侵权/违法违规/事实不符,请点击【内容举报】进行投诉反馈!
